Introduction

Purpose of the document

This document describes some examples of how to develop in Java using the DSS framework. The aim is to show to the developers, in a progressive manner, the different uses of the framework. It will familiarize them with the code step by step.

Scope of the document

This document provides examples of code which allow easy handling of digital signatures. The examples are consistent with the Release 5.5 of DSS framework which can be downloaded via https://ec.europa.eu/cefdigital/wiki/display/CEFDIGITAL/DSS+releases

Three main features can be distinguished within the framework :

  • The digital signature;

  • The extension of a digital signature and;

  • The validation of a digital signature.

On a more detailed manner the following concepts and features are addressed in this document:

  • Formats of the signed documents: XML, PDF, DOC, TXT, ZIP…​;

  • Packaging structures: enveloping, enveloped, detached and internally-detached;

  • Forms of digital signatures: XAdES, CAdES, PAdES and ASiC-S/ASiC-E;

  • Profiles associated to each form of the digital signature;

  • Trust management;

  • Revocation data handling (OCSP and CRL sources);

  • Certificate chain building;

  • Signature validation and validation policy;

  • Validation of the signing certificate.

This is not an exhaustive list of all the possibilities offered by the framework and the proposed examples cover only the most useful features. However, to discover every detail of the operational principles of the framework, the JavaDoc is available within the source code.

Please note that the DSS framework is still under maintenance and new features will be released in the future.

Abbreviations and Acronyms

Code

Description

AdES

Advanced Electronic Signature

API

Application Programming Interface

ASiC

Associated Signature Containers

BB

Building Block (CEF)

CA

Certificate authority

CAdES

CMS Advanced Electronic Signatures

CD

Commission Decision

CEF

Connecting Europe Facility

CMS

Cryptographic Message Syntax

CRL

Certificate Revocation List

CSP

Core Service Platform (CEF)

CSP

Cryptographic Service Provider

DER

Distinguished Encoding Rules

DSA

Digital Signature Algorithm - an algorithm for public-key cryptography

DSI

Digital Service Infrastructure (CEF)

DSS

Digital Signature Service

EC

European Commission

eID

Electronic Identity Card

ESI

Electronic Signatures and Infrastructures

ETSI

European Telecommunications Standards Institute

EUPL

European Union Public License

FSF

Free Software Foundation

GS

Generic Service (CEF)

GUI

Graphical User Interface

HSM

Hardware Security Modules

HTTP

Hypertext Transfer Protocol

I18N

Internationalization

Java EE

Java Enterprise Edition

JavaDoc

JavaDoc is developed by Sun Microsystems to create API documentation in HTML format from the comments in the source code. JavaDoc is an industrial standard for documenting Java classes.

JAXB

Java Architecture for XML Binding

JCA

Java Cryptographic Architecture

JCE

Java Cryptography Extension

JDBC

Java DataBase Connectivity

LGPL

Lesser General Public License

LOTL

List of Trusted List or List of the Lists

LSP

Large Scale Pilot

MIT

Massachusetts Institute of Technology

MOCCA

Austrian Modular Open Citizen Card Architecture; implemented in Java

MS / EUMS

Member State

MS CAPI

Microsoft Cryptographic Application Programming Interface

OCF

OEBPS Container Format

OCSP

Online Certificate Status Protocol

ODF

Open Document Format

ODT

Open Document Text

OEBPS

Open eBook Publication Structure

OID

Object Identifier

OOXML

Office Open XML

OSI

Open Source Initiative

OSS

Open Source Software

PAdES

PDF Advanced Electronic Signatures

PC/SC

Personal computer/Smart Card

PDF

Portable Document Format

PDFBox

Apache PDFBox - A Java PDF Library: http://pdfbox.apache.org/

PKCS

Public Key Cryptographic Standards

PKCS#12

It defines a file format commonly used to store X.509 private key accompanying public key certificates, protected by symmetrical password

PKIX

Internet X.509 Public Key Infrastructure

RSA

Rivest Shamir Adleman - an algorithm for public-key cryptography

SCA

Signature Creation Application

SCD

Signature Creation Device

SME

Subject Matter Expert

SMO

Stakeholder Management Office (CEF)

SOAP

Simple Object Access Protocol

SSCD

Secure Signature-Creation Device

SVA

Signature Validation Application

TL

Trusted List

TLManager

Application for managing trusted lists.

TSA

Time Stamping Authority

TSL

Trust-service Status List

TSP

Time Stamp Protocol

TSP

Trusted Service Provider

TST

Time-Stamp Token

UCF

Universal Container Format

URI

Uniform Resource Identifier

WSDL

Web Services Description Language

WYSIWYS

What you see is what you sign

XAdES

XML Advanced Electronic Signatures

XML

Extensible Markup Language

ZIP

File format used for data compression and archiving

References

Ref.

Title

Reference

Version

R01

ESI - XAdES digital signatures

ETSI EN 319 132 part 1-2

1.1.1

R02

ESI - CAdES digital signatures

ETSI EN 319 122 part 1-2

1.1.1

R03

ESI - PAdES digital signatures

ETSI EN 319 142 part 1-2

1.1.1

R04

ESI - Associated Signature Containers (ASiC)

ETSI EN 319 162 part 1-2

1.1.1

R05

Document management - Portable document format - Part 1: PDF 1.7

ISO 32000-1

1

R06

Directive 1999/93/EC of the European Parliament and of the Council of 13 December 1999 on a Community framework for electronic signatures.

DIRECTIVE 1999/93/EC

R07

Internet X.509 Public Key Infrastructure - Time-Stamp Protocol (TSP)

RFC 3161

R08

ESI - Procedures for Creation and Validation of AdES Digital Signatures

ETSI EN 319 102-1

1.1.1

R09

ESI - Signature validation policy for European qualified electronic signatures/seals using trusted lists

ETSI TS 119 172-4

draft

R10

ESI - Trusted Lists

ETSI TS 119 612

2.1.1

R11

eIDAS Regulation No 910/2014

910/2014/EU

R12

ESI - Procedures for Creation and Validation of AdES Digital Signatures

ETSI TS 119 102-2

1.1.1

General framework structure

DSS framework is a multi-modules project which can be builded with Maven.

You can easily download them with the following Maven repository :

<repository>
  <id>cefdigital</id>
  <name>cefdigital</name>
  <url>https://ec.europa.eu/cefdigital/artifact/content/repositories/esignaturedss/</url>
</repository>

Maven modules

Shared modules

dss-enumerations

Contains a list of all used enumerations in the DSS project.

dss-jaxb-parsers

Contains a list of all classes used to transform JAXB objects/strings to Java objects and vice versa.

JAXB model modules

specs-xmldsig

W3C XSD schema for signatures http://www.w3.org/2000/09/xmldsig

specs-xades

ETSI EN 319 132-1 XSD schema for XAdES

specs-trusted-list

ETSI TS 119 612 XSD schema for parsing Trusted Lists

specs-validation-report

ETSI TS 119 102-2 XSD schema for the Validation report


dss-policy-jaxb

JAXB model of the validation policy.

dss-diagnostic-jaxb

JAXB model of the diagnostic data.

dss-detailed-report-jaxb

JAXB model of the detailed report.

dss-simple-report-jaxb

JAXB model of the simple report.

dss-simple-certificate-report-jaxb

JAXB model of the simple report for certificates.

Utils modules

dss-utils

API with utility methods for String, Collection, I/O,…​

dss-utils-apache-commons

Implementation of dss-utils with Apache Commons libraries

dss-utils-google-guava

Implementation of dss-utils with Google Guava

Core modules

dss-model

Data model used in almost every module.

dss-crl-parser

API to validate CRLs and retrieve revocation data

dss-crl-parser-stream

Implementation of dss-crl-parser which streams the CRL.

dss-crl-parser-x509crl

Implementation of dss-crl-parser which uses the java object X509CRL.

dss-spi

Interfaces, util classes to manipulate ASN1, compute digests,…​

dss-document

Common module to sign and validate document. This module doen’t contain any implementation.

dss-service

Implementations to communicate with online resources (TSP, CRL, OCSP).

dss-token

Token definitions and implementations for MS CAPI, PKCS#11, PKCS#12.

validation-policy

Business of the signature’s validation (ETSI EN 319 102 / TS 119 172-4).

dss-xades

Implementation of the XAdES signature, extension and validation.

dss-cades

Implementation of the CAdES signature, extension and validation.

dss-pades

Common code which is shared between dss-pades-pdfbox and dss-pades-openpdf.

dss-pades-pdfbox

Implementation of the PAdES signature, extension and validation with PDFBox.

dss-pades-openpdf

Implementation of the PAdES signature, extension and validation with OpenPDF (fork of iText).

dss-asic-common

Common code which is shared between dss-asic-xades and dss-asic-cades.

dss-asic-cades

Implementation of the ASiC-S and ASiC-E signature, extension and validation based on CAdES signatures.

dss-asic-xades

Implementation of the ASiC-S and ASiC-E signature, extension and validation based on XAdES signatures.

dss-tsl-validation

Module which allows loading / parsing / validating of LOTL and TSLs.

WebServices

dss-common-remote-dto

Common classes between all remote services (REST and SOAP).

dss-common-remote-converter

Classes which convert the DTO to DSS Objects.


dss-signature-dto

Data Transfer Objects used for signature creation/extension (REST and SOAP).

dss-signature-remote

Common classes between dss-signature-rest and dss-signature-soap.

dss-signature-rest-client

Client for the REST webservices.

dss-signature-rest

REST webservices to sign (getDataToSign, signDocument methods) and extend a signature.

dss-signature-soap-client

Client for the SOAP webservices.

dss-signature-soap

SOAP webservices to sign (getDataToSign, signDocument methods) and extend a signature.


dss-server-signing-dto

Data Transfer Objects used for the server signing module (REST and SOAP).

dss-server-signing-common

Common classes for server signing

dss-server-signing-rest

REST webservice for server signing

dss-server-signing-rest-client

REST client for server signing (sign method)

dss-server-signing-soap

SOAP webservice for server signing

dss-server-signing-soap-client

SOAP client for server signing (sign method)


dss-validation-dto

Data Transfer Objects used for signature validation (REST and SOAP).

dss-validation-common

Common classes between dss-validation-rest and dss-validation-soap.

dss-validation-rest-client

Client for the REST signature-validation webservices.

dss-validation-soap-client

Client for the SOAP signature-validation webservices.

dss-validation-rest

REST webservices to validate a signature.

dss-validation-soap

SOAP webservices to validate a signature.


dss-certificate-validation-dto

Data Transfer Objects used for certificate validation (REST and SOAP).

dss-certificate-validation-common

Common classes between dss-certificate-validation-rest and dss-certificate-validation-soap.

dss-certificate-validation-rest-client

Client for the REST certificate-validation webservice.

dss-certificate-validation-soap-client

Client for the SOAP certificate-validation webservice.

dss-certificate-validation-rest

REST webservice to validate a certificate.

dss-certificate-validation-soap

SOAP webservice to validate a certificate.

Other modules

dss-test

Mocks and util classes for unit tests.

dss-cookbook

Samples and documentation of DSS used to generate this documentation.

DSS Utils

The module dss-utils offers an interface with utility methods to operate on String, Collection, I/O,…​ DSS framework provides two different implementations with the same behaviour :

  • dss-utils-apache-commons : this module uses Apache Commons libraries (commons-lang3, commons-collection4, commons-io and commons-codec);

  • dss-utils-google-guava : this module only requires Google Guava (recommended on Android).

If your integration include dss-utils, you will need to select an implementation.

DSS CRL Parser

DSS contains two ways to parse/validate a CRL and to retrieve revocation data. An alternative to the X509CRL java object was developed to face memory issues in case of large CRLs. The X509CRL object fully loads the CRL in memory and can cause OutOfMemoryError.

  • dss-crl-parser-x509crl : this module uses the X509CRL java object.

  • dss-crl-parser-streams : this module offers an alternative with a CRL streaming (experimental).

If your integration require dss-crl-parser, you will need to choose your implementation.

DSS PAdES

Since the version 5.4, DSS allows generation/extension/validation PAdES signatures with two different frameworks : PDFBox and OpenPDF (fork of iText). The dss-pades module only contains the common code and requires an underlying implementation :

  • dss-pades-pdfbox : Supports drawing of custom text, images, as well as text+image, in a signature field.

  • dss-pades-openpdf : Supports drawing of custom text OR images in a signature field.

DSS permits to override the visible signature generation with these interfaces :

  • eu.europa.esig.dss.pdf.IPdfObjFactory

  • eu.europa.esig.dss.pdf.visible.SignatureDrawerFactory (selects the SignatureDrawer depending on the SignatureImageParameters content)

  • eu.europa.esig.dss.pdf.visible.SignatureDrawer

A new instance of the IPdfObjFactory can be created with its own SignatureDrawerFactory and injected in the PdfObjFactory.setInstance(IPdfObjFactory).

DSS PDFBox

Since the version 5.5, DSS allows switching between two implementations of the framework PDFBox : default (original) and native.

  • Default Drawer : The original drawer implemented on the PDFBox framework, supports displaying of custom text, images, text+image combination in a signature field. The implementation does not include the provided custom text to the inner PDF structure, instead of it, the drawer creates an image representation of the provided text, which is added to the signature field (i.e. the text is not selectable and not searchable).

  • Native Drawer : Since the version 5.5, DSS includes a new implementation of PDFBox Drawer, that allows a user to add a real custom text, image or combination of text and image to a visible signature field. The native implementation embeds the provided custom text to the inner PDF structure, that makes the text selectable and searchable, and also clearer and smoother in comparison with the original implementation.

By default DSS uses "Default Drawer" as the PDFBox implementation. In order to switch the implementation, that allowed in runtime, you have to set a new instance for PdfObjFactory as following:

Runtime PDF Object Factory changing
PdfObjFactory.setInstance(new PdfBoxNativeObjectFactory());

Available demonstrations

With the framework, some demonstrations are provided.

dss-mock-tsa

The class which generate false timestamps from a self-signed certificate.

sscd-mocca-adapter

Adapter for the MOCCA connection.

dss-standalone-app

Standalone application which allows signing a document with different formats and tokens (JavaFX).

dss-standalone-app-package

Packaging module for dss-standalone-app.

dss-demo-webapp

Demonstration web application which presents a part of the DSS possibilities.

dss-demo-bundle

Packaging module for dss-demo-webapp.

The demonstrations use a simulated timestamp service (Mock) so that is not recommended for a production usage.

Signature’s profile simplification

The different formats of the digital signature make possible to cover a wide range of real live cases of use of this technique. Thus we distinguish the following formats: XAdES, CAdES, PAdES and ASIC. To each one of them a specific standard is dedicated. The wide variety of options, settings and versions of the standards makes their interoperability very difficult. This is the main reason for which new standards commonly called "baseline profiles" were published. Their goal is to limit the number of options and variants thereby making possible a better interoperability between different actors.

In general can be said that for each format of the digital signature the number of security levels defined in the new standards has been reduced. Below is a comparative table of old and new levels for each format of the signature:

XAdES

CAdES

PAdES

STANDARD

BASELINE

STANDARD

BASELINE

STANDARD

BASELINE

XAdES-BES

XAdES-B

CAdES-BES

CAdES-B

PAdES-BES

PAdES-B

XAdES-EPES

CAdES-EPES

PAdES-EPES

XAdES-T

XAdES-T

CAdES-T

CAdES-T

PAdES-T

PAdES-T

XAdES-XL

XAdES-LT

CAdES-XL

CAdES-LT

PAdES-XL

PAdES-LT

XAdES-A

XAdES-LTA

CAdES-A

CAdES-LTA

PAdES-LTV

PAdES-LTA

Note that the new version (v4) of the DSS framework is compatible with the baseline profiles, it is no longer possible to use the standard profiles for signing purpose. The validation of the signature still takes into account the old profiles.

Signature profile guide

Below you can find a table specifying various signature possibilities with available in DSS signature’s profiles/formats. The vertical column specifies available signature profiles and their extensions. The horizontal row specifies types of documents to be signed with the formats.

Signature profiles

XML

PDF

Binary

Digest

Multi files

Parallel signatures

XAdES

Enveloping

Base64 encoded

Embed XML

XML only

Manifest

Canonicalization

XML only

Enveloped

enveloped transformation

based on XPath

based on Filter2

Canonicalization

XML only

Detached

Internally Detached

XML only

CAdES

Enveloping

Detached

PAdES

Enveloped

ASiC

ASiCS

CAdES/XAdES

ASiCE

CAdES/XAdES

The XML Signature (XAdES)

The simplest way to address the digital signature passes through the XAdES format. Indeed, it allows visualization of the signature content with a simple text editor. Thus it becomes much easier to make the connection between theoretical concepts and their implementation. Before embarking on the use of the DSS framework, it is advisable to read the following documents:

  • XAdES Specifications (cf. [R01])

After reading these documents, it is clear that:

  • To electronically sign a document, a signing certificate (that proves the signer’s identity) and the access to its associated private key is needed.

  • To electronically validate a signed document the signer’s certificate containing the public key is needed. To give a more colourful example: when a digitally signed document is sent to a given person or organization in order to be validated, the certificate with the public key used to create the signature must also be provided.

XAdES Profiles

The new ETSI standard defines four conformance levels to address the growing need to protect the validity of the signature in time. Henceforth to denote the level of the signature the word "level" will be used. Follows the list of levels defined in the standard:

  • XAdES-BASELINE-B: Basic Electronic Signature The lowest and simplest version just containing the SignedInfo, SignatureValue, KeyInfo and SignedProperties. This level combines the old -BES and -EPES levels. This form extends the definition of an electronic signature to conform to the identified signature policy.

  • XAdES-BASELINE-T: Signature with a timestamp A timestamp regarding the time of signing is added to protect against repudiation.

  • XAdES-BASELINE-LT: Signature with Long Term Data Certificates and revocation data are embedded to allow verification in future even if their original source is not available. This level is equivalent to the old -XL level.

  • XAdES-BASELINE-LTA: Signature with Long Term Data and Archive timestamp By using periodical timestamping (e.g. each year) compromising is prevented which could be caused by weakening previous signatures during a long-time storage period. This level is equivalent to the old -A level.

Old levels: -BES, -EPES, -C, -X, -XL, -A are not supported any more when signing.

XAdES-BASELINE-B

To start, let’s take a simple XML document:

xml_example.xml
<?xml version="1.0"?>
<test>Hello World !</test>

Since this is an XML document, we will use the XAdES signature and more particularly XAdES-BASELINE-B level, which is the lowest level of protection: just satisfying Directive (cf. [R06]) legal requirements for advanced signature. The normal process of signing wants to sign first with the level -B or level-T, and then later when it becomes necessary to complete the signature with superior levels. However, the framework allows signing directly with any level. When signing data, the resulting signature needs to be linked with the data to which it applies. This can be done either by creating a data set which combines the signature and the data (e.g. by enveloping the data with the signature or including a signature element in the data set) or placing the signature in a separate resource and having some external means for associating the signature with the data. So, we need to define the packaging of the signature, namely ENVELOPED, ENVELOPING, DETACHED or INTERNALLY-DETACHED. More information about supported reference transformations for each signature packaging (except 'Detached'), can be found in the section Reference Transformations

  • ENVELOPED : when the signature applies to data that surround the rest of the document;

  • ENVELOPING : when the signed data form a sub-element of the signature itself;

    • Base64 encoded binaries;

    • Embed XML object(s);

    • Embed Manifest object(s)

  • DETACHED : when the signature relates to the external resource(s) separated from it.

  • INTERNALLY-DETACHED : when the signature and the related signed data are both included in a parent element (only XML).

For our example, we will use ENVELOPED packaging.

The DSS framework uses 3 atomic steps to sign a document :

  1. Compute the digest to be signed;

  2. Sign the digest;

  3. Sign the document (add the signed digest).

The DSS fully manages the steps 1 and 3. We need to specify how to do the signature operation. DSS offers some implementations in the dss-token module

To write our Java code, we still need to specify the type of KeyStore to use for signing our document, more simply, where the private key can be found. In the package "eu.europa.esig.dss.token", we can choose between different connection tokens :

  • Pkcs11SignatureToken : allows communicating with SmartCards with the PKCS#11 interface. It requires some installed drivers (dll, sso,…​)

  • Pkcs12SignatureToken : allows signing with a PKC#12 keystore (.p12 file).

  • MSCAPISignatureToken : handles the signature with MS CAPI (the Microsoft interface to communicate with SmartCards).

  • JKSSignatureToken : allows signing with a Java Key Store (.jks file).

The DSS also provides the support for MOCCA framework to communicate with the Smartcard with PC/SC, but it involves the installation of the MOCCA and IAIK libraries.

To know more about the use of the different signature tokens, please consult "Management of Signature Tokens" chapter.

In our example the class: "Pkcs12SignatureToken" will be used. A file in PKCS#12 format must be provided to the constructor of the class. It contains an X.509 private key accompanying the public key certificate and protected by symmetrical password. The certification chain can also be included in this file. It is possible to generate dummy certificates and their chains with OpenSSL. Please visit http://www.openssl.org/ for more details.

This is the complete code that allows you to sign our XML document.

Create a XAdES signature
// Preparing parameters for the XAdES signature
XAdESSignatureParameters parameters = new XAdESSignatureParameters();
// We choose the level of the signature (-B, -T, -LT, -LTA).
parameters.setSignatureLevel(SignatureLevel.XAdES_BASELINE_B);
// We choose the type of the signature packaging (ENVELOPED, ENVELOPING, DETACHED).
parameters.setSignaturePackaging(SignaturePackaging.ENVELOPED);
// We set the digest algorithm to use with the signature algorithm. You must use the
// same parameter when you invoke the method sign on the token. The default value is SHA256
parameters.setDigestAlgorithm(DigestAlgorithm.SHA256);

// We set the signing certificate
parameters.setSigningCertificate(privateKey.getCertificate());
// We set the certificate chain
parameters.setCertificateChain(privateKey.getCertificateChain());

// Create common certificate verifier
CommonCertificateVerifier commonCertificateVerifier = new CommonCertificateVerifier();

// Create XAdES service for signature
XAdESService service = new XAdESService(commonCertificateVerifier);

// Get the SignedInfo XML segment that need to be signed.
ToBeSigned dataToSign = service.getDataToSign(toSignDocument, parameters);

// This function obtains the signature value for signed information using the
// private key and specified algorithm
SignatureValue signatureValue = signingToken.sign(dataToSign, parameters.getDigestAlgorithm(), privateKey);

// We invoke the service to sign the document with the signature value obtained in
// the previous step.
DSSDocument signedDocument = service.signDocument(toSignDocument, parameters, signatureValue);

What you may notice is that to sign a document we need to:

  • Create an object based on SignatureParameters class. The number of specified parameters depends on the type of signature. Generally, the number of specified parameters depends on the profile of signature. This object also defines some default parameters.

  • Choose the profile, packaging, signature digest algorithm.

  • Indicate the private key entry to be used.

  • Instantiate the adequate signature service.

  • Carry out the signature process.

The encryption algorithm is determined by the private key and therefore cannot be compelled by the setter of the signature parameters object. It will cause an inconsistency in the signature making its validation impossible. This setter can be used in a particular context where the signing process is distributed on different machines and the private key is known only to the signature value creation process. See clause "Signing process" for more information. In the case where the private key entry object is not available, it is possible to choose the signing certificate and its certificate chain as in the following example:

// We set the signing certificate
parameters.setSigningCertificate(certificateToken);
// We set the certificate chain
parameters.setCertificateChain(certificateChain);

Integrating the certificate chain in the signature simplifies the build of a prospective certificate chain during the validation process.

By default the framework uses the current date time to set the signing date, but in the case where it is necessary to indicate the different time it is possible to use the setter "setSigningDate(Date)" as in the example:

// We set the date of the signature.
parameters.bLevel().setSigningDate(new Date());

When the specific service is instantiated a certificate verifier must be set. This object is used to provide four different sources of information:

  • the source of trusted certificates (based on the trusted list(s) specific to the context);

  • the source of intermediate certificates used to build the certificate chain till the trust anchor. This source is only needed when these certificates are not included in the signature itself;

  • the source of OCSP;

  • the source of CRL.

In the current implementation this object is only used when profile -LT or -LTA are created.

Signing process

Once the parameters of the signature were identified the service object itself must be created. The service used will depend on the type of document to sign. In our case it is an XML file, so we will instantiate a XAdES service. The process of signing takes place in three stages. The first is the "getDataToSign ()" method call, passing as a parameter the document to be signed and the previously selected settings. This step returns the data which is going to be digested and encrypted. In our case it corresponds to the SignedInfo XMLDSig element.

// Create XAdES service for signature
XAdESService service = new XAdESService(commonCertificateVerifier);

// Get the SignedInfo XML segment that need to be signed.
ToBeSigned dataToSign = service.getDataToSign(toSignDocument, parameters);

The next step is a call to the function "sign()" which is invoked on the object token representing the KeyStore and not on the service. This method takes three parameters. The first is the array of bytes that must be signed. It is obtained by the previous method invocation. The second is the algorithm used to create the digest. You have the choice between SHA1, SHA256, and SHA512 (this list is not exhaustive). And the last one is the private key entry.

DigestAlgorithm digestAlgorithm = parameters.getDigestAlgorithm();
SignatureValue signatureValue = signingToken.sign(dataToSign, digestAlgorithm, privateKey);

The last step of this process is the integration of the signature value in the signature and linking of that one to the signed document based on the selected packaging method. This is the method "signDocument()" on the service. We must pass to it three parameters: again the document to sign, the signature parameters and the value of the signature obtained in the previous step.

This separation into three steps allows use cases where different environments have their precise responsibilities: specifically the distinction between communicating with the token and executing the business logic.

When the breakdown of this process is not necessary, than a simple call to only one method can be done as in the following example:

DSSDocument signedDocument = service.signDocument(toSignDocument, parameters, signatureValue);
Additional attributes

For this type (XAdES-BASELINE-B) of signature it is possible to identify some additional attributes:

  • SignerRole - contains claimed roles assumed by the signer when creating the signature.

  • SignatureProductionPlace - contains the indication of the purported place where the signer claims to have produced the signature.

  • CommitmentTypeIndication - identifies the commitment undertaken by the signer in signing (a) signed data object(s) in the context of the selected signature policy.

  • AllDataObjectsTimeStamp - each time-stamp token within this property covers the full set of references defined in the Signature’s SignedInfo element, excluding references of type "SignedProperties".

  • IndividualDataObjectsTimeStamp - each time-stamp token within this property covers selected signed data objects.

The DSS framework allows setting up the following signed properties: SignerRole, SignatureProductionPlace, CommitmentTypeIndication, AllDataObjectsTimestamp and IndividualDataObjectsTimeStamp.

XAdES signature with additional signed attributes
XAdESSignatureParameters parameters = new XAdESSignatureParameters();

// Basic signature configuration
parameters.setSignaturePackaging(SignaturePackaging.ENVELOPED);
parameters.setSignatureLevel(SignatureLevel.XAdES_BASELINE_B);
parameters.setDigestAlgorithm(DigestAlgorithm.SHA512);
parameters.setSigningCertificate(privateKey.getCertificate());
parameters.setCertificateChain(privateKey.getCertificateChain());

// Configuration of several signed attributes like ...
BLevelParameters bLevelParameters = parameters.bLevel();

// claimed signer role(s)
bLevelParameters.setClaimedSignerRoles(Arrays.asList("Manager"));

// signer location
SignerLocation signerLocation = new SignerLocation();
signerLocation.setCountry("BE");
signerLocation.setStateOrProvince("Luxembourg");
signerLocation.setPostalCode("1234");
signerLocation.setLocality("SimCity");
bLevelParameters.setSignerLocation(signerLocation);

// commitment type(s)
List<String> commitmentTypeIndications = new ArrayList<String>();
commitmentTypeIndications.add(CommitmentType.ProofOfOrigin.getUri());
commitmentTypeIndications.add(CommitmentType.ProofOfApproval.getUri());
bLevelParameters.setCommitmentTypeIndications(commitmentTypeIndications);

CommonCertificateVerifier verifier = new CommonCertificateVerifier();
XAdESService service = new XAdESService(verifier);
service.setTspSource(getOnlineTSPSource());

// a content-timestamp (part of the signed attributes)
TimestampToken contentTimestamp = service.getContentTimestamp(toSignDocument, parameters);
parameters.setContentTimestamps(Arrays.asList(contentTimestamp));

// Signature process with its 3 stateless steps
ToBeSigned dataToSign = service.getDataToSign(toSignDocument, parameters);
SignatureValue signatureValue = signingToken.sign(dataToSign, parameters.getDigestAlgorithm(), privateKey);
DSSDocument signedDocument = service.signDocument(toSignDocument, parameters, signatureValue);

This code adds the following elements into the signature :

<xades:SignedProperties Id="xades-id-ea3e16770317bb1a3e97244292931644">
        <xades:SignedSignatureProperties>
                <xades:SigningTime>2018-03-20T08:17:35Z</xades:SigningTime>
                <xades:SigningCertificateV2>
                        <xades:Cert>
                                <xades:CertDigest>
                                        <ds:DigestMethod Algorithm="http://www.w3.org/2000/09/xmldsig#sha1" />
                                        <ds:DigestValue>2FeANjXziO9x2877SfclRlRVjlE=</ds:DigestValue>
                                </xades:CertDigest>
                                <xades:IssuerSerialV2>MD4wNKQyMDAxGzAZBgNVBAMMElJvb3RTZWxmU2lnbmVkRmFrZTERMA8GA1UECgwIRFNTLXRlc3QCBi7WFNe7Vw==</xades:IssuerSerialV2>
                        </xades:Cert>
                </xades:SigningCertificateV2>
                <xades:SignatureProductionPlaceV2>
                        <xades:City>SimCity</xades:City>
                        <xades:StateOrProvince>Luxembourg</xades:StateOrProvince>
                        <xades:PostalCode>1234</xades:PostalCode>
                        <xades:CountryName>BE</xades:CountryName>
                </xades:SignatureProductionPlaceV2>
                <xades:SignerRoleV2>
                        <xades:ClaimedRoles>
                                <xades:ClaimedRole>Manager</xades:ClaimedRole>
                        </xades:ClaimedRoles>
                </xades:SignerRoleV2>
        </xades:SignedSignatureProperties>
        <xades:SignedDataObjectProperties>
                <xades:DataObjectFormat ObjectReference="#r-id-1">
                        <xades:MimeType>text/xml</xades:MimeType>
                </xades:DataObjectFormat>
                <xades:CommitmentTypeIndication>
                        <xades:CommitmentTypeId>
                                <xades:Identifier>http://uri.etsi.org/01903/v1.2.2#ProofOfOrigin</xades:Identifier>
                        </xades:CommitmentTypeId>
                        <xades:AllSignedDataObjects />
                </xades:CommitmentTypeIndication>
                <xades:CommitmentTypeIndication>
                        <xades:CommitmentTypeId>
                                <xades:Identifier>http://uri.etsi.org/01903/v1.2.2#ProofOfApproval</xades:Identifier>
                        </xades:CommitmentTypeId>
                        <xades:AllSignedDataObjects />
                </xades:CommitmentTypeIndication>
                <xades:AllDataObjectsTimeStamp Id="TS-678B5861DBA1469B3AA3DD49DD54D7046BADA578C5561F8ABDA935CE0825279E">
                        <ds:CanonicalizationMethod
                                Algorithm="http://www.w3.org/2001/10/xml-exc-c14n#" />
                        <xades:EncapsulatedTimeStamp>MIAGCSqGSIb3DQEHAq...aAAAAAA=</xades:EncapsulatedTimeStamp>
                </xades:AllDataObjectsTimeStamp>
        </xades:SignedDataObjectProperties>
</xades:SignedProperties>
Handling signature policy

With the new standards the policy handling is linked to -B level. The old -EPES level is not used anymore by the framework. This does not alter the structure of the old signature but only modifies how to control the process of its creation.

The DSS framework allows you to reference a signature policy, which is a set of rules for the creation and validation of an electronic signature. It includes two kinds of text:

  • In human readable form: It can be assessed to meet the requirements of the legal and contractual context in which it is being applied.

  • In a machine processable form: To facilitate its automatic processing using the electronic rules.

If no signature policy is identified then the signature may be assumed to have been generated or verified without any policy constraints, and hence may be given no specific legal or contractual significance through the context of a signature policy.

The signer may reference the policy either implicitly or explicitly. An implied policy means the signer follows the rules of the policy but the signature does not indicate which policy. It is assumed the choice of policy is clear from the context in which the signature is used and SignaturePolicyIdentifier element will be empty. When the policy is not implied, the signature contains an ObjectIdentier that uniquely identifies the version of the policy in use. The signature also contains a hash of the policy document to make sure that the signer and verifier agree on the contents of the policy document.

This example demonstrates an implicit policy identifier. To implement this alternative you must set SignaturePolicyId to empty string.

XAdES with implicit policy
XAdESSignatureParameters parameters = new XAdESSignatureParameters();
parameters.setSignatureLevel(SignatureLevel.XAdES_BASELINE_B);
parameters.setSignaturePackaging(SignaturePackaging.ENVELOPED);
parameters.setDigestAlgorithm(DigestAlgorithm.SHA256);

// We set the signing certificate
parameters.setSigningCertificate(privateKey.getCertificate());
// We set the certificate chain
parameters.setCertificateChain(privateKey.getCertificateChain());

BLevelParameters bLevelParameters = parameters.bLevel();

Policy policy = new Policy();
policy.setId("");

bLevelParameters.setSignaturePolicy(policy);

// Create common certificate verifier
CommonCertificateVerifier commonCertificateVerifier = new CommonCertificateVerifier();
// Create xadesService for signature
XAdESService service = new XAdESService(commonCertificateVerifier);

// Get the SignedInfo segment that need to be signed.
ToBeSigned dataToSign = service.getDataToSign(toSignDocument, parameters);

// This function obtains the signature value for signed information using the
// private key and specified algorithm
DigestAlgorithm digestAlgorithm = parameters.getDigestAlgorithm();
SignatureValue signatureValue = signingToken.sign(dataToSign, digestAlgorithm, privateKey);

// We invoke the xadesService to sign the document with the signature value obtained in
// the previous step.
DSSDocument signedDocument = service.signDocument(toSignDocument, parameters, signatureValue);

An XML segment will be added to the signature’s qualified and signed properties:

<xades:SignaturePolicyIdentifier>
        <xades:SignaturePolicyId>
                <xades:SignaturePolicyImplied/>
        </xades:SignaturePolicyId>
</xades:SignaturePolicyIdentifier>

The next example demonstrates an explicit policy identifier. This is obtained by setting -B profile signature policy and assigning values to the policy parameters. The Signature Policy Identifier is a URI or OID that uniquely identifies the version of the policy document. The signature will contain the identifier of the hash algorithm and the hash value of the policy document. The DSS framework does not automatically calculate the hash value; it is to the developer to proceed with the calculation using for example java.security.MessageDigest class (rt.jar). It is important to keep the policy file intact in order to keep the hash constant. It would be wise to make the policy file read-only. See also chapter 7 for further information.

XAdES with explicit policy
XAdESSignatureParameters parameters = new XAdESSignatureParameters();
parameters.setSignatureLevel(SignatureLevel.XAdES_BASELINE_B);
parameters.setSignaturePackaging(SignaturePackaging.ENVELOPED);
parameters.setDigestAlgorithm(DigestAlgorithm.SHA256);

// We set the signing certificate
parameters.setSigningCertificate(privateKey.getCertificate());
// We set the certificate chain
parameters.setCertificateChain(privateKey.getCertificateChain());

BLevelParameters bLevelParameters = parameters.bLevel();

// Get and use the explicit policy
String signaturePolicyId = "http://www.example.com/policy.txt";
DigestAlgorithm signaturePolicyHashAlgo = DigestAlgorithm.SHA256;
String signaturePolicyDescription = "Policy text to digest";
byte[] signaturePolicyDescriptionBytes = signaturePolicyDescription.getBytes();
byte[] digestedBytes = DSSUtils.digest(signaturePolicyHashAlgo, signaturePolicyDescriptionBytes);

Policy policy = new Policy();
policy.setId(signaturePolicyId);
policy.setDigestAlgorithm(signaturePolicyHashAlgo);
policy.setDigestValue(digestedBytes);

bLevelParameters.setSignaturePolicy(policy);

// Create common certificate verifier
CommonCertificateVerifier commonCertificateVerifier = new CommonCertificateVerifier();
// Create xadesService for signature
XAdESService service = new XAdESService(commonCertificateVerifier);

// Get the SignedInfo segment that need to be signed.
ToBeSigned dataToSign = service.getDataToSign(toSignDocument, parameters);

// This function obtains the signature value for signed information using the
// private key and specified algorithm
DigestAlgorithm digestAlgorithm = parameters.getDigestAlgorithm();
SignatureValue signatureValue = signingToken.sign(dataToSign, digestAlgorithm, privateKey);

// We invoke the xadesService to sign the document with the signature value obtained in
// the previous step.
DSSDocument signedDocument = service.signDocument(toSignDocument, parameters, signatureValue);

The following XML segment will be added to the signature qualified & signed properties (<QualifyingProperties><SignedProperties>):

<xades:SignaturePolicyIdentifier>
        <xades:SignaturePolicyId>
                <xades:SigPolicyId>
                        <xades:Identifier>http://www.example.com/policy.txt</xades:Identifier>
                </xades:SigPolicyId>
                <xades:SigPolicyHash>
                        <ds:DigestMethod Algorithm="http://www.w3.org/2001/04/xmlenc#sha256"/>
                <ds:DigestValue>Uw3PxkrX4SpF03jDvkSu6Zqm9UXDxs56FFXeg7MWy0c=</ds:DigestValue>
                </xades:SigPolicyHash>
        </xades:SignaturePolicyId>
</xades:SignaturePolicyIdentifier>

XAdES-BASELINE-T

XAdES-BASELINE-T is a signature for which there exists a trusted time associated to the signature. It provides the initial steps towards providing long term validity and more specifically it provides a protection against repudiation. This extension of the signature can be created as well during the generation process as validation process. However, the case when these validation data are not added during the generation process should no longer occur. The XAdES-BASELINE-T trusted time indications must be created before the signing certificate has been revoked or expired and close to the time that the XAdES signature was produced. The XAdES-BASELINE-T form must be built on a XAdES-BASELINE-B form. The DSS framework allows extending the old -BES and -EPES profiles to the new BASELINE-T profile, indeed there is no difference in the structure of the signature.

To implement this profile of signature you must indicate to the service the TSA source, which delivers from each Timestamp Request a Timestamp Response (RFC 3161 (cf. [R07])) containing tokens. Below is the source code that creates a XAdES-BASELINE-T signature. For our example, we will use the Belgian provider and an instance of OnlineTSPSource (see "TSP Sources" chapter for more details).

Create a XAdES-Baseline-T with an OnlineTSPSource
// Preparing parameters for the XAdES signature
XAdESSignatureParameters parameters = new XAdESSignatureParameters();
// We choose the level of the signature (-B, -T, -LT, -LTA).
parameters.setSignatureLevel(SignatureLevel.XAdES_BASELINE_T);
// We choose the type of the signature packaging (ENVELOPED, ENVELOPING, DETACHED).
parameters.setSignaturePackaging(SignaturePackaging.ENVELOPED);
// We set the digest algorithm to use with the signature algorithm. You must use the
// same parameter when you invoke the method sign on the token. The default value is SHA256
parameters.setDigestAlgorithm(DigestAlgorithm.SHA256);

// We set the signing certificate
parameters.setSigningCertificate(privateKey.getCertificate());
// We set the certificate chain
parameters.setCertificateChain(privateKey.getCertificateChain());

// Create common certificate verifier
CommonCertificateVerifier commonCertificateVerifier = new CommonCertificateVerifier();
// Create XAdES service for signature
XAdESService service = new XAdESService(commonCertificateVerifier);

// Set the Timestamp source
String tspServer = "http://dss.nowina.lu/pki-factory/tsa/good-tsa";
OnlineTSPSource onlineTSPSource = new OnlineTSPSource(tspServer);
onlineTSPSource.setDataLoader(new TimestampDataLoader()); // uses the specific content-type
service.setTspSource(onlineTSPSource);

// Get the SignedInfo XML segment that need to be signed.
ToBeSigned dataToSign = service.getDataToSign(toSignDocument, parameters);

// This function obtains the signature value for signed information using the
// private key and specified algorithm
SignatureValue signatureValue = signingToken.sign(dataToSign, parameters.getDigestAlgorithm(), privateKey);

// We invoke the service to sign the document with the signature value obtained in
// the previous step.
DSSDocument signedDocument = service.signDocument(toSignDocument, parameters, signatureValue);

If the timestamp source is not set a NullPointerException is thrown.

The SignatureTimeStamp mandated by the XAdES-T form appears as an unsigned property within the QualifyingProperties:

<SignatureTimeStamp Id="time-stamp-28a441da-4030-46ef-80e1-041b66c0cb96">
        <ds:CanonicalizationMethod Algorithm="http://www.w3.org/2001/10/xml-exc-c14n#" />
        <EncapsulatedTimeStamp
                Id="time-stamp-token-76234ed8-cc15-46fc-aa95-9460dd601cad">
                        MIAGCSqGSIb3DQEHAqCAMIACAQMxCzAJBgUrDgMCGg
                        UAMIAGCyqGSIb3DQEJEAEEoIAkgARMMEoCAQEGBoIS
                        ...
        </EncapsulatedTimeStamp>
</SignatureTimeStamp>

XAdES-BASELINE-LT

This level has to prove that the certification path was valid, at the time of the validation of the signature, up to a trust point according to the naming constraints and the certificate policy constraints from the "Signature Validation Policy". It will add to the signature the CertificateValues and RevocationValues unsigned properties. The CertificateValues element contains the full set of certificates that have been used to validate the electronic signature, including the signer’s certificate. However, it is not necessary to include one of those certificates, if it is already present in the ds:KeyInfo element of the signature. This is like DSS framework behaves. In order to find a list of all the certificates and the list of all revocation data, an automatic process of signature validation is executed. To carry out this process an object called CertificateVerifier must be passed to the service. The implementer must set some of its properties (e.g. a source of trusted certificates). The code below shows how to use the default parameters with this object. Please refer to "The Signature Validation" chapter to have the further information. It also includes an example of how to implement this level of signature:

SignXmlXadesLTTest.java
// Preparing parameters for the XAdES signature
XAdESSignatureParameters parameters = new XAdESSignatureParameters();
// We choose the level of the signature (-B, -T, -LT, -LTA).
parameters.setSignatureLevel(SignatureLevel.XAdES_BASELINE_LT);
// We choose the type of the signature packaging (ENVELOPED, ENVELOPING, DETACHED).
parameters.setSignaturePackaging(SignaturePackaging.ENVELOPED);
// We set the digest algorithm to use with the signature algorithm. You must use the
// same parameter when you invoke the method sign on the token. The default value is SHA256
parameters.setDigestAlgorithm(DigestAlgorithm.SHA256);

// We set the signing certificate
parameters.setSigningCertificate(privateKey.getCertificate());
// We set the certificate chain
parameters.setCertificateChain(privateKey.getCertificateChain());

// Create common certificate verifier
CommonCertificateVerifier commonCertificateVerifier = new CommonCertificateVerifier();

CommonsDataLoader commonsHttpDataLoader = new CommonsDataLoader();
OCSPDataLoader ocspDataLoader = new OCSPDataLoader();

KeyStoreCertificateSource keyStoreCertificateSource = new KeyStoreCertificateSource(new File("src/main/resources/keystore.p12"), "PKCS12",
                "dss-password");

TrustedListsCertificateSource tslCertificateSource = new TrustedListsCertificateSource();

TSLRepository tslRepository = new TSLRepository();
tslRepository.setTrustedListsCertificateSource(tslCertificateSource);

TSLValidationJob job = new TSLValidationJob();
job.setDataLoader(commonsHttpDataLoader);
job.setOjContentKeyStore(keyStoreCertificateSource);
job.setLotlUrl("https://ec.europa.eu/tools/lotl/eu-lotl.xml");
job.setOjUrl("https://eur-lex.europa.eu/legal-content/EN/TXT/?uri=uriserv:OJ.C_.2019.276.01.0001.01.ENG");
job.setLotlCode("EU");
job.setRepository(tslRepository);
job.refresh();

commonCertificateVerifier.setTrustedCertSource(tslCertificateSource);

OnlineCRLSource onlineCRLSource = new OnlineCRLSource();
onlineCRLSource.setDataLoader(commonsHttpDataLoader);
commonCertificateVerifier.setCrlSource(onlineCRLSource);

OnlineOCSPSource onlineOCSPSource = new OnlineOCSPSource();
onlineOCSPSource.setDataLoader(ocspDataLoader);
commonCertificateVerifier.setOcspSource(onlineOCSPSource);

// For test purpose
// Will request unknown OCSP responder / download untrusted CRL
commonCertificateVerifier.setCheckRevocationForUntrustedChains(true);

// Create XAdES service for signature
XAdESService service = new XAdESService(commonCertificateVerifier);
service.setTspSource(getOnlineTSPSource());

// Get the SignedInfo XML segment that need to be signed.
ToBeSigned dataToSign = service.getDataToSign(toSignDocument, parameters);

// This function obtains the signature value for signed information using the
// private key and specified algorithm
SignatureValue signatureValue = signingToken.sign(dataToSign, parameters.getDigestAlgorithm(), privateKey);

// We invoke the service to sign the document with the signature value obtained in
// the previous step.
DSSDocument signedDocument = service.signDocument(toSignDocument, parameters, signatureValue);

The following XML segment will be added to the signature qualified and unsigned properties:

<CertificateValues>
        <EncapsulatedX509Certificate>
                MIIFNTCCBB2gAwIBAgIBATANB...
        </EncapsulatedX509Certificate>
        <EncapsulatedX509Certificate>
                MIIFsjCCBJqgAwIBAgIDAMoBM...
        </EncapsulatedX509Certificate>
        <EncapsulatedX509Certificate>
                MIIFRjCCBC6gAwIBAgIBATANB...
        </EncapsulatedX509Certificate>
</CertificateValues>
<RevocationValues>
        <OCSPValues>
                <EncapsulatedOCSPValue>
                        MIIGzAoBAKCCBsUwggbBBgkr...
                </EncapsulatedOCSPValue>
        </OCSPValues>
</RevocationValues>
The use of online sources can significantly increase the execution time of the signing process. For testing purpose you can create your own source of data.

In last example the CommonsHttpDataLoader is used to provide the communication layer for HTTP protocol. Each source which need to go through the network to retrieve data need to have this component set.

XAdES-BASELINE-LTA

When the cryptographic data becomes weak and the cryptographic functions become vulnerable the auditor should take steps to maintain the validity of the signature. The XAdES-BASELINE-A form uses a simple approach called "archive validation data". It adds additional time-stamps for archiving signatures in a way that they are still protected, but also to be able to prove that the signatures were validated at the time when the used cryptographic algorithms were considered safe. The time-stamping process may be repeated every time the protection used becomes weak. Each time-stamp needs to be affixed before either the signing key or the algorithms used by the TSA are no longer secure. XAdES-A form adds the ArchiveTimestamp element within the UnsignedSignatureProperties and may contain several ArchiveTimestamp elements.

Below is an example of the implementation of this level of signature (but in practice, we will rather extend the signature to this level when there is a risk that the cryptographic functions become vulnerable or when one of certificates arrives to its expiration date):

...
parameters.setSignatureLevel(SignatureLevel.XAdES_BASELINE_LTA);
...

The following XML segment will be added to the signature qualified and unsigned properties:

<ns4:ArchiveTimeStamp
        Id="time-stamp-22b92602-2670-410e-888f-937c5777c685">
        <ds:CanonicalizationMethod
                Algorithm="http://www.w3.org/2001/10/xml-exc-c14n#" />
        <EncapsulatedTimeStamp
                Id="time-stamp-token-0bd5aaf3-3850-4911-a22d-c98dcaca5cea">MIAGCSqGSDHAqCAM…
        </EncapsulatedTimeStamp>
</ns4:ArchiveTimeStamp>

Various settings

Reference Transformations

In case of 'Enveloping', 'Enveloped' and 'Internally Detached' signatures, it is possible to apply custom transformations for signing references in order to compute proper digest result. Example of a definition reference transformations, you can find below:

Custom transformations definition
// Prepare transformations in the proper order
List<DSSTransform> transforms = new ArrayList<DSSTransform>();
DSSTransform envelopedTransform = new EnvelopedSignatureTransform();
transforms.add(envelopedTransform);
DSSTransform canonicalization = new CanonicalizationTransform(CanonicalizationMethod.EXCLUSIVE_WITH_COMMENTS);
transforms.add(canonicalization);

// Assign reference to the document
List<DSSReference> references = new ArrayList<DSSReference>();
DSSReference dssReference = new DSSReference();
dssReference.setContents(toSignDocument);
dssReference.setId("r-" + toSignDocument.getName());
dssReference.setTransforms(transforms);
// set empty URI to cover the whole document
dssReference.setUri("");
dssReference.setDigestMethodAlgorithm(DigestAlgorithm.SHA256);
references.add(dssReference);

// Initialize signature parameters
XAdESSignatureParameters parameters = new XAdESSignatureParameters();
parameters.setSignaturePackaging(SignaturePackaging.ENVELOPED);
parameters.setSignatureLevel(SignatureLevel.XAdES_BASELINE_B);
// set references
parameters.setReferences(references);

Current version of DSS supports the following transformations:

  • Canonicalization - any canonicalization algorithm that can be used for 'CanonicalizationMethod' can be used as a transform:

DSSTransform canonicalization = new CanonicalizationTransform(CanonicalizationMethod.EXCLUSIVE_WITH_COMMENTS);
  • Base64 - the transform is used if application needs to sign a RAW data (binaries, images, audio or other formats). The 'Base64 Transform' is not compatible with following signature parameters:

    • Reference contains more than one transform (must be a sole element of the reference transforms);

    • setEmbedXML(true) - embedded setting cannot be used;

    • setManifestSignature(true) - As is apparent from the previous point, Manifest cannot be used with the Base64 Transform as well since it also must be embedded to the signature.

DSSDocument document = new InMemoryDocument("Hello World!".getBytes(), "Hello.txt", MimeType.BINARY);
List<DSSTransform> transforms = new ArrayList<DSSTransform>();
DSSTransform base64Transform = new Base64Transform();
transforms.add(base64Transform);
  • XPath - allows signing a custom nodes in a signature or embedded document. DSS contains an additional class 'XPathEnvelopedSignatureTransform' allowing to exclude the signature itself from the digested content (used for Enveloped signatures by default). Additional information about the 'XPath Transform' can be found by the link.

List<DSSTransform> transforms = new ArrayList<DSSTransform>();
DSSTransform envelopedTransform = new XPathTransform("not(ancestor-or-self::ds:Signature)");
transforms.add(envelopedTransform);
  • XPath-2-Filter - an alternative to 'XPath Transform'. Additional information about the 'XPath2Filter Transform' can be found by the link.

List<DSSTransform> transforms = new ArrayList<DSSTransform>();
DSSTransform envelopedTransform = new XPath2FilterTransform("descendant::ds:Signature", "subtract");
transforms.add(envelopedTransform);
  • XSLT Transform - This transform requires a 'org.w3.dom.Document' as an input, compatible with the normative XSLT Specification. Must be a sole transform.

All transformations, except Base64, can be applied only to XML objects.

Trust anchor inclusion policy

It is possible to indicate to the framework if the certificate related to the trust anchor should be included to the signature or not. The setter #setTrustAnchorBPPolicy of the BLevelParameters class should be used for this purpose.

This rule applies as follows: when -B level is constructed the trust anchor is not included, when -LT level is constructed the trust anchor is included.

when trust anchor baseline profile policy is defined only the certificates previous to the trust anchor are included when -B level is constructed.

Multiple signatures

In everyday life, there are many examples where it is necessary to have multiple signatures covering the same document, such as a contract to purchase a vehicle. Independent signatures are parallel signatures where the ordering of the signatures is not important. The computation of these signatures is performed on exactly the same input but using different private keys.

The XML Signature Extension (XAdES)

The -B level contains immutable signed properties. Once this level is created, these properties cannot be changed.

The levels -T/-LT/-LTA add unsigned properties to the signature. This means that the properties of these levels could be added afterwards to any AdES signature. This addition helps to make the signature more resistant to cryptographic attacks on a longer period of time. The extension of the signature is incremental, i.e. when you want to extend the signature to the level -LT the lower level (-T) will also be added. The whole extension process is implemented by reusing components from signature production. To extend a signature we proceed in the same way as in the case of a signature, except that you have to call the function "extendDocument" instead of the "sign" function. Note that when the document is signed with several signatures then they are all extended.

XAdES-BASELINE-T

The XAdES-BASELINE-T trusted time indications have to be created before a certificate has been revoked or expired and close to the time that the XAdES signature was produced. It provides a protection against repudiation. The framework adds the timestamp only if there is no timestamp or there is one but the creation of a new extension of the level-T is deliberate (using another TSA). It is not possible to extend a signature which already incorporates higher level as -LT or -LTA. In the theory it would be possible to add another -T level when the signature has already reached level -LT but the framework prevents this operation. Note that if the signed document contains multiple signatures, then all the signatures will be extended to level -T. It is also possible to sign a document directly at level -T.

Here is an example of creating an extension of type T:

Extend a XAdES signature
DSSDocument document = new FileDocument("src/test/resources/signedXmlXadesB.xml");

XAdESSignatureParameters parameters = new XAdESSignatureParameters();
parameters.setSignatureLevel(SignatureLevel.XAdES_BASELINE_T);

CommonCertificateVerifier certificateVerifier = new CommonCertificateVerifier();
XAdESService xadesService = new XAdESService(certificateVerifier);
xadesService.setTspSource(getOnlineTSPSource());

DSSDocument extendedDocument = xadesService.extendDocument(document, parameters);

Here is the result of adding a new extension of type-T to an already existing -T level signature:

<UnsignedSignatureProperties>
        <SignatureTimeStamp Id="time-stamp-b16a2552-b218-4231-8982-40057525fbb5">
                <ds:CanonicalizationMethod Algorithm="http://www.w3.org/2001/10/xml-exc-c14n#" />
                <EncapsulatedTimeStamp Id="time-stamp-token-39fbf78c-9cec-4cc1-ac21-a467d2238405">                         MIAGCSqGSIb3DQEHAq...
                </EncapsulatedTimeStamp>
        </SignatureTimeStamp>
        <SignatureTimeStamp Id="time-stamp-5ffab0d9-863b-414a-9690-a311d3e1af1d">
                <ds:CanonicalizationMethod Algorithm="http://www.w3.org/2001/10/xml-exc-c14n#" />
                <EncapsulatedTimeStamp Id="time-stamp-token-87e8c599-89e5-4fb3-a32a-e5e2a40073ad">                         MIAGCSqGSIb3DQEHAq...
                </EncapsulatedTimeStamp>
        </SignatureTimeStamp>
</UnsignedSignatureProperties>

XAdES-BASELINE-LT and -LTA

For these types of extensions, the procedure to follow is the same as the case of the extension of type T. Please refer to the chapter XAdES Profiles (XAdES) to know specific parameters for each level of signature and which must be positioned.

XAdES and specific schema version

Some signatures may have been created with an older version of XAdES standard using different schema definition. To take into account the validation of such signatures the class eu.europa.esig.dss.xades.validation.XPathQueryHolder was created. This class includes all XPath queries which are used to explore the elements of the signature. It is now easy to extend this class in order to define specific queries to a given schema. The DSS framework proposes in standard the class eu.europa.esig.dss.xades.validation.XAdES111XPathQueryHolder that defines the XPath queries for the version "http://uri.etsi.org/01903/v1.1.1#" of XAdES standard.

When carrying out the validation process of the signature, the choice of query holder to be used is taken by invoking the method: eu.europa.esig.dss.xades.validation.XPathQueryHolder#canUseThisXPathQueryHolder

This choice is made based on the namespace. If the namespace is: http://uri.etsi.org/01903/v1.3.2# then the default query holder is used, if the namespace is http://uri.etsi.org/01903/v1.1.1# the XAdES111XPathQueryHolder is used. The element used to choose the namespace is "QualifyingProperties".

To implement another query holder the class XPathQueryHolder must be extended, new XPath queries defined and the method canUseThisXPathQueryHolder overridden.

In case there is a need to use only a specific query holder the following steps should be followed:

  • Call: eu.europa.esig.dss.xades.validation.XMLDocumentValidator#clearQueryHolders

  • Call: eu.europa.esig.dss.xades.validation.XMLDocumentValidator#addXPathQueryHolder and pass the specific query holder

The signature validation

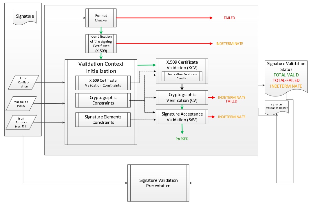
Generally and following ETSI standard, the validation process of an electronic signature must provide one of these three following statuses: TOTAL-FAILED, TOTAL-PASSED or INDETERMINATE. A TOTAL-PASSED response indicates that the signature has passed verification and it complies with the signature validation policy. A TOTAL_FAILED response indicates that either the signature format is incorrect or that the digital signature value fails the verification. An INDETERMINATE validation response indicates that the format and digital signature verifications have not failed but there is an insufficient information to determine if the electronic signature is valid. For each of the validation checks, the validation process must provide information justifying the reasons for the resulting status indication as a result of the check against the applicable constraints. In addition, the ETSI standard defines a consistent and accurate way for justifying statuses under a set of sub-indications.

Validation Process

Since version 4.7 of the DSS framework the validation process is based on the latest ETSI standard [R08]. It is driven by the validation policy and allows long term signature validation. It not only verifies the existence of certain data and their validity, but it also checks the temporal dependences between these elements. The signature check is done following basic building blocks. On the simplified diagram below, showing the process of the signature validation, you can follow the relationships between each building block which represents a logic set of checks used in validation process.

sig validation process

Note that the current version of the framework during the validation process does not indicate what part of a document was signed. However, in a case of XAdES signature XPath transformations presented in the signature will be applied, in the case of CAdES or PAdES signature the whole document must be signed.

At the end of the validation process four reports are created. They contain the different detail levels concerning the validation result. They provide four kinds of visions for the validation process: macroscopic, microscopic, input data and ETSI Validation report conformant with the standard [R08]. For more information about these reports, please refer to "Simple Report" chapter.

Below is the simplest example of the validation of the signature of a document. The first thing to do is instantiating an object named validator, which orchestrates the verification of the different rules. To perform this it is necessary to invoke a static method fromDocument() on the abstract class SignedDocumentValidator. This method returns the object in question whose type is chosen dynamically based on the type of source document.

The next step is to create an object that will check the status of a certificate using the Trusted List model (see "Trusted Lists of Certification Service Provider" for more information). In our example, this object is instantiated from the TrustedListCertificateVerifier class. In turn, this object needs an OCSP and/or CRL source and a TSL source (which defines how the certificates are retrieved from the Trusted Lists). See chapter "Management of CRL and OCSP Sources" for more information concerning sources.

Validation of a signature
// First, we need a Certificate verifier
CertificateVerifier cv = new CommonCertificateVerifier();

// We can inject several sources. eg: OCSP, CRL, AIA, trusted lists

// Capability to download resources from AIA
cv.setDataLoader(new CommonsDataLoader());

// Capability to request OCSP Responders
cv.setOcspSource(new OnlineOCSPSource());

// Capability to download CRL
cv.setCrlSource(new OnlineCRLSource());

// We now add trust anchors (trusted list, keystore,...)
cv.setTrustedCertSource(trustedCertSource);

// We also can add missing certificates
cv.setAdjunctCertSource(adjunctCertSource);

// Here is the document to be validated (any kind of signature file)
DSSDocument document = new FileDocument(new File("src/test/resources/signedXmlXadesLT.xml"));

// We create an instance of DocumentValidator
// It will automatically select the supported validator from the classpath
SignedDocumentValidator documentValidator = SignedDocumentValidator.fromDocument(document);

// We add the certificate verifier (which allows to verify and trust certificates)
documentValidator.setCertificateVerifier(cv);

// Here, everything is ready. We can execute the validation (for the example, we use the default and embedded
// validation policy)
Reports reports = documentValidator.validateDocument();

// We have 3 reports
// The diagnostic data which contains all used and static data
DiagnosticData diagnosticData = reports.getDiagnosticData();

// The detailed report which is the result of the process of the diagnostic data and the validation policy
DetailedReport detailedReport = reports.getDetailedReport();

// The simple report is a summary of the detailed report (more user-friendly)
SimpleReport simpleReport = reports.getSimpleReport();
When using the TrustedListsCertificateSource class, for performance reasons, consider creating a single instance of this class and initialize it only once.
In general, the signature must cover the entire document so that the DSS framework can validate it. However, for example in the case of a XAdES signature, some transformations can be applied on the XML document. They can include operations such as canonicalization, encoding/decoding, XSLT, XPath, XML schema validation, or XInclude. XPath transforms permit the signer to derive an XML document that omits portions of the source document. Consequently those excluded portions can change without affecting signature validity.

SignedDocumentValidator

For execution of the validation process, DSS uses the 'SignedDocumentValidator' class. The DSS framework provides five implementations of validator:

  • XMLDocumentValidator,

  • CMSDocumentValidator,

  • PDFDocumentValidator,

  • ASiCContainerWithXAdESValidator,

  • ASiCContainerWithCAdESValidator.

DSS provides a method to initialize a relevant validator based on the provided signed file (it checks the file format and loads the required validator from a classpath). Below you can find a list of settings that can be used for the configuration of the class.

SignedDocumentValidator usage
// The method allows instantiation of a related validator for a provided document
// independently on its format (the target dss module must be added as dependency)
SignedDocumentValidator documentValidator = SignedDocumentValidator.fromDocument(document);

// Allows specifying a custom certificate verifier (online or offline)
documentValidator.setCertificateVerifier(new CommonCertificateVerifier());

// Allows defining of a signing certificate in the explicit way, in case if the certificate
// is not provided in the signature itself (can be used for non-ASiC signatures)
documentValidator.defineSigningCertificate(DSSUtils.loadCertificateFromBase64EncodedString(
                "MIIC9TCCAd2gAwIBAgIBAjANBgkqhkiG9w0BAQUFADArMQswCQYDVQQGEwJBQTEMMAoGA1UEChMDRFNTMQ4wDAYDVQQDEwVJQ0EgQTAeFw0xMzEyMDIxNzMzMTBaFw0xNTEyMDIxNzMzMTBaMDAxCzAJBgNVBAYTAkFBMQwwCgYDVQQKEwNEU1MxEzARBgNVBAMTCnVzZXIgQSBSU0EwgZ8wDQYJKoZIhvcNAQEBBQADgY0AMIGJAoGBAJUHHAphmSDdQ1t62tppK+dLTANsE2nAj+HCpasS3ohlBsrhteRsvTAbrDyIzCmTYWu/nVI4TGvbzBESwV/QitlkoMLpYFw32MIBf2DLmECzGJ3vm5haw6u8S9quR1h8Vu7QWd+5KMabZuR+j91RiSuoY0xS2ZQxJw1vhvW9hRYjAgMBAAGjgaIwgZ8wCQYDVR0TBAIwADAdBgNVHQ4EFgQU9ESnTWfwg13c3LQZzqqwibY5WVYwUwYDVR0jBEwwSoAUIO1CDsBSUcEoFZxKaWf1PAL1U+uhL6QtMCsxDDAKBgNVBAoTA0RTUzELMAkGA1UEBhMCQUExDjAMBgNVBAMTBVJDQSBBggEBMAsGA1UdDwQEAwIHgDARBgNVHSAECjAIMAYGBFUdIAAwDQYJKoZIhvcNAQEFBQADggEBAGnhhnoyVUhDnr/BSbZ/uWfSuwzFPG+2V9K6WxdIaaXOORFGIdFwGlAwA/Qzpq9snfBxuTkAykxq0uEDhHTj0qXxWRjQ+Dop/DrmccoF/zDvgGusyY1YXaABd/kc3IYt7ns7z3tpiqIz4A7a/UHplBRXfqjyaZurZuJQRaSdxh6CNhdEUiUBxkbb1SdMjuOgjzSDjcDjcegjvDquMKdDetvtu2Qh4ConBBo3fUImwiFRWnbudS5H2HE18ikC7gY/QIuNr7USf1PNyUgcG2g31cMtemj7UTBHZ2V/jPf7ZXqwfnVSaYkNvM3weAI6R3PI0STjdxN6a9qjt9xld40YEdw="));


// Sets the detached contents that were used for the detached signature creation
documentValidator.setDetachedContents(Arrays.asList(new InMemoryDocument("Hello world!".getBytes())));

// Allows defining a custom Process Executor
// By default used {@code new DefaultSignatureProcessExecutor()}
documentValidator.setProcessExecutor(new DefaultSignatureProcessExecutor());

// Sets custom Signature Policy Provider
documentValidator.setSignaturePolicyProvider(new SignaturePolicyProvider());

// Sets an expected signature validation level
// The recommended level is ARCHIVAL_DATA (maximal level of the validation)
// Default : ValidationLevel.ARCHIVAL_DATA
documentValidator.setValidationLevel(ValidationLevel.ARCHIVAL_DATA);

// Sets if the ETSI validation report must be created
// If true, it will become accessible through the method below
// Default : true
documentValidator.setEnableEtsiValidationReport(true);

// Executes the validation process and produces validation reports:
// Simple report, Detailed report, Diagnostic data and ETSI Validation Report (if enabled)
Reports reports = documentValidator.validateDocument();

// Returns ETSI Validation Report (if enabled, NULL otherwise)
ValidationReportType etsiValidationReport = reports.getEtsiValidationReportJaxb();

EU Trusted Lists of Certification Service Providers

On 16 October 2009 the European Commission adopted a Decision setting out measures facilitating the use of procedures by electronic means through the "points of single contact" under the Services Directive. One of the measures adopted by the Decision consisted in the obligation for Member States to establish and publish by 28.12.2009 their Trusted List of supervised/accredited certification service providers issuing qualified certificates to the public. The objective of this obligation is to enhance cross-border use of electronic signatures by increasing trust in electronic signatures originating from other Member States. The Decision was updated several times since 16.10.2009; the last amendment was made on 01.02.2014. The consolidated version is available here for information.

In order to allow access to the trusted lists of all Member States in an easy manner, the European Commission has published a central list with links to national "trusted lists". This central list will now be designated in the document under the abbreviation LOTL.

The LOTL is published by the EU at the following URL : https://ec.europa.eu/tools/lotl/eu-lotl.xml. This XML file contains the list of the trusted list. This file must be signed by an allowed certificate. To know who has the permission to sign / publish the LOTL, we need to refer to the Official Journal Of the Union (https://eur-lex.europa.eu/legal-content/EN/TXT/?uri=uriserv:OJ.C_.2019.276.01.0001.01.ENG).

The signature format of the LOTL and TL should be XAdES-BASELINE-B. If the LOTL signature is valid, its content can be trusted. The LOTL contains for each country some information : urls of the XML/PDF files, the allowed certificates to sign, …​

So, we trusted the LOTL, we can process each trusted list. If they are valid, we can trust the service providers and its certificates.

To build the source of trust, DSS requires :

  • the LOTL url (XML);

  • the LOTL country code;

  • a trust store which contains allowed certificates (extracted from the OJ).

Below, you can find a complete example to load the LOTL and its linked TLs.

Configuration to load the LOTL and related TLs
TSLRepository tslRepository = new TSLRepository();

TrustedListsCertificateSource certificateSource = new TrustedListsCertificateSource();
tslRepository.setTrustedListsCertificateSource(certificateSource);

TSLValidationJob job = new TSLValidationJob();
job.setDataLoader(new CommonsDataLoader());
job.setCheckLOTLSignature(true);
job.setCheckTSLSignatures(true);
job.setLotlUrl("https://ec.europa.eu/tools/lotl/eu-lotl.xml");
job.setLotlCode("EU");

// Defines a URL where the keystore certificates were obtained from
// This information is needed to be able to filter the LOTL pivots
job.setOjUrl("https://eur-lex.europa.eu/legal-content/EN/TXT/?uri=uriserv:OJ.C_.2019.276.01.0001.01.ENG");

// The keystore contains certificates referenced in the Official Journal Link (OJ URL)
KeyStoreCertificateSource keyStoreCertificateSource = new KeyStoreCertificateSource(new File("src/main/resources/keystore.p12"), "PKCS12",
                "dss-password");
job.setOjContentKeyStore(keyStoreCertificateSource);

job.setRepository(tslRepository);

job.refresh();

The TrustedListsCertificateSource is updated with the trusted certificates.

To generate the trust store, there’s an utility class CreateKeyStoreApp in the dss-cookbook module.

Non-European trusted lists support

Additionally, DSS can load external trusted lists. These trusted lists are checked against their trust store (keystore which contains the authorized TL signers).

Handling of Non-European trusted list(s)
TSLValidationJob job = new TSLValidationJob();
// ...

// Configuration to load the peruvian trusted list.
// DSS requires the country code, the URL and allowed signing certificates
OtherTrustedList peru = new OtherTrustedList();
peru.setCountryCode("PE");
peru.setUrl("https://iofe.indecopi.gob.pe/TSL/tsl-pe.xml");
peru.setTrustStore(getTrustStore());

job.setOtherTrustedLists(Arrays.asList(peru));

Validation Result Materials

The result of the validation process consists of three elements:

  • the Simple Report,

  • the Detailed Report,

  • the Diagnostic Data and

  • the ETSI Validation Report.

All these reports are encoded using XML, which allows the implementer to easily manipulate and extract information for further analysis. For each report, XML Schema and JaxB model are available as maven dependencies.

DSS also provides XSLT to able to generate PDF or HTML reports (simple and detailed reports).

You will find below a detailed description of each of these elements.

Simple Report

This is a sample of the simple validation report:

Simple Report
<SimpleReport xmlns="http://dss.esig.europa.eu/validation/simple-report">
    <Policy>
        <PolicyName>QES AdESQC TL based</PolicyName>
        <PolicyDescription>Validate electronic signatures and indicates whether they are Advanced electronic Signatures (AdES), AdES supported by a Qualified Certificate (AdES/QC) or a
                Qualified electronic Signature (QES). All certificates and their related chains supporting the signatures are validated against the EU Member State Trusted Lists (this includes
                signer's certificate and certificates used to validate certificate validity status services - CRLs, OCSP, and time-stamps).
        </PolicyDescription>
    </Policy>
    <ValidationTime>2019-07-25T06:28:44</ValidationTime>
    <DocumentName>sample-signed-xades-baseline-lta.xml</DocumentName>
    <ValidSignaturesCount>1</ValidSignaturesCount>
    <SignaturesCount>1</SignaturesCount>
    <Signature Id="S-F55073FB926640BC883BC1E6D8D262776621E3E8CCFB1C53485CB62EAD435C2F" SignatureFormat="XAdES-BASELINE-LTA">
        <SigningTime>2019-07-25T06:28:24</SigningTime>
        <BestSignatureTime>2019-07-25T06:28:27</BestSignatureTime>
        <SignedBy>C-B9B8051A58645938F660EC1261B7534E2DC7422882D873B2876204BBA1078352</SignedBy>
        <CertificateChain>
            <Certificate>
                <id>C-B9B8051A58645938F660EC1261B7534E2DC7422882D873B2876204BBA1078352</id>
                <qualifiedName>good-user</qualifiedName>
            </Certificate>
            <Certificate>
                <id>C-FE7DFD7173311743BAFD5D919292663470D94A18FCF4300BE49C80AF0C4180F3</id>
                <qualifiedName>good-ca</qualifiedName>
            </Certificate>
            <Certificate>
                <id>C-120E8DC626116B9D1456E98E8950961212CFA6A68B911CE2E78C76CF85868AB8</id>
                <qualifiedName>root-ca</qualifiedName>
            </Certificate>
        </CertificateChain>
        <SignatureLevel description="Not applicable">N/A</SignatureLevel>
        <Indication>TOTAL_PASSED</Indication>
        <Errors>The certificate path is not trusted!</Errors>
        <SignatureScope name="o-id-87e10c3267a50d56de93241478704549-1" scope="PARTIAL">The XML element with ID 'o-id-87e10c3267a50d56de93241478704549-1' with transformations.</SignatureScope>
    </Signature>
</SimpleReport>

The result of the validation process is based on very complex rules. The purpose of this report is to make as simple as possible the information while keeping the most important elements. Thus the end user can, at a glance, have a synthetic view of the validation. To build this report the framework uses some simple rules and the detailed report as input.

Detailed Report

This is a sample of the detailed validation report. Its structure is based on the ETSI standard [R08] and is built around Basic Building Blocks, Basic Validation Data, Timestamp Validation Data, AdES-T Validation Data and Long Term Validation Data. Some segments were deleted to make reading easier. They are marked by three dots:

Detailed Report
<DetailedReport xmlns="http://dss.esig.europa.eu/validation/detailed-report">
    <Signatures Id="S-F55073FB926640BC883BC1E6D8D262776621E3E8CCFB1C53485CB62EAD435C2F">
        <ValidationProcessBasicSignatures Title="Validation Process for Basic Signatures">
            <Constraint Id="S-F55073FB926640BC883BC1E6D8D262776621E3E8CCFB1C53485CB62EAD435C2F">
                <Name NameId="ADEST_ROBVPIIC">Is the result of the Basic Validation Process conclusive?</Name>
                <Status>OK</Status>
            </Constraint>
            <Conclusion>
                <Indication>PASSED</Indication>
            </Conclusion>
            <ProofOfExistence>
                <Time>2019-07-25T06:28:44</Time>
            </ProofOfExistence>
        </ValidationProcessBasicSignatures>
        <ValidationProcessTimestamps Id="T-CE969723715C1152FE1695855AF9C9E2F12085DCB1D87637A3437474A0477C74" Type="SIGNATURE_TIMESTAMP" ProductionTime="2019-07-25T06:28:27" Title="Validation Process for Timestamps">
            <Constraint Id="T-CE969723715C1152FE1695855AF9C9E2F12085DCB1D87637A3437474A0477C74">
                <Name NameId="ADEST_ROTVPIIC">Is the result of the timestamps validation process conclusive?</Name>
                <Status>OK</Status>
            </Constraint>
            <Conclusion>
                <Indication>PASSED</Indication>
            </Conclusion>
        </ValidationProcessTimestamps>
        <ValidationProcessTimestamps Id="T-0A0AA730F5D2C057EA93A1FD318FBE1D547A4C624C0635B318C1C1F95510D173" Type="ARCHIVE_TIMESTAMP" ProductionTime="2019-07-25T06:28:27" Title="Validation Process for Timestamps">
            <Constraint Id="T-0A0AA730F5D2C057EA93A1FD318FBE1D547A4C624C0635B318C1C1F95510D173">
                <Name NameId="ADEST_ROTVPIIC">Is the result of the timestamps validation process conclusive?</Name>
                <Status>OK</Status>
            </Constraint>
            <Conclusion>
                <Indication>PASSED</Indication>
            </Conclusion>
        </ValidationProcessTimestamps>
        <ValidationProcessLongTermData Title="Validation Process for Signatures with Time and Signatures with Long-Term Validation Data">
            <Constraint>
                <Name NameId="LTV_ABSV">Is the result of the Basic Validation Process acceptable?</Name>
                <Status>OK</Status>
            </Constraint>
            <Constraint>
                <Name NameId="TSV_ASTPTCT">Are timestamps in the right order?</Name>
                <Status>OK</Status>
            </Constraint>
            <Constraint>
                <Name NameId="BBB_SAV_ISQPSTP">Is signed qualifying property: 'signing-time' present?</Name>
                <Status>OK</Status>
            </Constraint>
            <Constraint>
                <Name NameId="ADEST_ISTPTDABST">Is the signing-time plus the timestamp delay after the best-signature-time?</Name>
                <Status>OK</Status>
            </Constraint>
            <Constraint>
                <Name NameId="BBB_SAV_ISVA">Is the signature acceptable?</Name>
                <Status>OK</Status>
            </Constraint>
            <Conclusion>
                <Indication>PASSED</Indication>
            </Conclusion>
            <ProofOfExistence>
                <Time>2019-07-25T06:28:27</Time>
                <TimestampId>T-CE969723715C1152FE1695855AF9C9E2F12085DCB1D87637A3437474A0477C74</TimestampId>
            </ProofOfExistence>
        </ValidationProcessLongTermData>
        <ValidationProcessArchivalData Title="Validation Process for Signatures with Archival Data">
            <Constraint>
                <Name NameId="ARCH_LTVV">Is the result of the LTV validation process acceptable?</Name>
                <Status>OK</Status>
            </Constraint>
            <Conclusion>
                <Indication>PASSED</Indication>
            </Conclusion>
            <ProofOfExistence>
                <Time>2019-07-25T06:28:27</Time>
                <TimestampId>T-CE969723715C1152FE1695855AF9C9E2F12085DCB1D87637A3437474A0477C74</TimestampId>
            </ProofOfExistence>
        </ValidationProcessArchivalData>
        <ValidationSignatureQualification Id="S-F55073FB926640BC883BC1E6D8D262776621E3E8CCFB1C53485CB62EAD435C2F" SignatureQualification="N/A" Title="Signature Qualification">
            <Constraint>
                <Name NameId="QUAL_IS_ADES">Is the signature/seal an acceptable AdES (ETSI EN 319 102-1) ?</Name>
                <Status>OK</Status>
            </Constraint>
            <Constraint>
                <Name NameId="QUAL_TRUSTED_CERT_PATH">Is the certificate path trusted?</Name>
                <Status>NOT OK</Status>
                <Error NameId="QUAL_TRUSTED_CERT_PATH_ANS">The certificate path is not trusted!</Error>
            </Constraint>
            <Conclusion>
                <Indication>FAILED</Indication>
                <Errors NameId="QUAL_TRUSTED_CERT_PATH_ANS">The certificate path is not trusted!</Errors>
                <Errors NameId="QUAL_TRUSTED_CERT_PATH_ANS">The certificate path is not trusted!</Errors>
            </Conclusion>
        </ValidationSignatureQualification>
    </Signatures>
    <BasicBuildingBlocks Id="R-379134AF270381E452E0B9336911E44134304A46A2DEF045E43682603C33D7DE" Type="REVOCATION">
        <ISC Title="Identification of the Signing Certificate">
            <Constraint>
                <Name NameId="BBB_ICS_ISCI">Is there an identified candidate for the signing certificate?</Name>
                <Status>OK</Status>
            </Constraint>
            <Conclusion>
                <Indication>PASSED</Indication>
            </Conclusion>
            <CertificateChain>
                <ChainItem Id="C-F945D749E930BB699A5B5C62CF3D9F6F50ED99F6DBB246DCC890FFDC4163B230">
                    <Source>SIGNATURE</Source>
                </ChainItem>
                <ChainItem Id="C-120E8DC626116B9D1456E98E8950961212CFA6A68B911CE2E78C76CF85868AB8">
                    <Source>TRUSTED_STORE</Source>
                </ChainItem>
            </CertificateChain>
        </ISC>
        <CV Title="Cryptographic Verification">
            <Constraint>
                <Name NameId="BBB_CV_ISI">Is the signature intact?</Name>
                <Status>OK</Status>
            </Constraint>
            <Conclusion>
                <Indication>PASSED</Indication>
            </Conclusion>
        </CV>
        <SAV ValidationTime="2019-07-25T06:28:44" Title="Signature Acceptance Validation">
            <Constraint>
                <Name NameId="ARCCM">Are revocation cryptographic constraints met?</Name>
                <Status>OK</Status>
                <AdditionalInfo>Validation time : 2019-07-25 06:28 for token with ID : [R-379134AF270381E452E0B9336911E44134304A46A2DEF045E43682603C33D7DE]</AdditionalInfo>
            </Constraint>
            <Conclusion>
                <Indication>PASSED</Indication>
            </Conclusion>
            <CryptographicInfo>
                <Algorithm>http://www.w3.org/2001/04/xmldsig-more#rsa-sha256</Algorithm>
                <KeyLength>2048</KeyLength>
                <Secure>true</Secure>
                <NotAfter>2022-12-31T23:00:00</NotAfter>
            </CryptographicInfo>
        </SAV>
        <XCV Title="X509 Certificate Validation">
            ...
            <Conclusion>
                <Indication>PASSED</Indication>
            </Conclusion>
            <SubXCV Id="C-F945D749E930BB699A5B5C62CF3D9F6F50ED99F6DBB246DCC890FFDC4163B230" TrustAnchor="false" Title="Certificate Id = C-F945D749E930BB699A5B5C62CF3D9F6F50ED99F6DBB246DCC890FFDC4163B230">
                ...
                <Conclusion>
                    <Indication>PASSED</Indication>
                </Conclusion>
            </SubXCV>
            <SubXCV Id="C-120E8DC626116B9D1456E98E8950961212CFA6A68B911CE2E78C76CF85868AB8" TrustAnchor="true" Title="Certificate Id = C-120E8DC626116B9D1456E98E8950961212CFA6A68B911CE2E78C76CF85868AB8">
                <Conclusion>
                    <Indication>PASSED</Indication>
                </Conclusion>
            </SubXCV>
        </XCV>
        <CertificateChain>
            <ChainItem Id="C-F945D749E930BB699A5B5C62CF3D9F6F50ED99F6DBB246DCC890FFDC4163B230">
                <Source>SIGNATURE</Source>
            </ChainItem>
            <ChainItem Id="C-120E8DC626116B9D1456E98E8950961212CFA6A68B911CE2E78C76CF85868AB8">
                <Source>TRUSTED_STORE</Source>
            </ChainItem>
        </CertificateChain>
        <Conclusion>
            <Indication>PASSED</Indication>
        </Conclusion>
    </BasicBuildingBlocks>
    <BasicBuildingBlocks Id="R-F96DFDCA7020E1CC3F52294A3516C71615DD2F24FEE997F14DFC8C4C7CD3E476" Type="REVOCATION">
        <ISC Title="Identification of the Signing Certificate">
            <Constraint>
                <Name NameId="BBB_ICS_ISCI">Is there an identified candidate for the signing certificate?</Name>
                <Status>OK</Status>
            </Constraint>
            <Conclusion>
                <Indication>PASSED</Indication>
            </Conclusion>
            <CertificateChain>
                <ChainItem Id="C-120E8DC626116B9D1456E98E8950961212CFA6A68B911CE2E78C76CF85868AB8">
                    <Source>TRUSTED_STORE</Source>
                </ChainItem>
            </CertificateChain>
        </ISC>
        <CV Title="Cryptographic Verification">
            ...
            <Conclusion>
                <Indication>PASSED</Indication>
            </Conclusion>
        </CV>
        <SAV ValidationTime="2019-07-25T06:28:44" Title="Signature Acceptance Validation">
            ...
            <Conclusion>
                <Indication>PASSED</Indication>
            </Conclusion>
            ...
        </SAV>
        <XCV Title="X509 Certificate Validation">
            ...
            <Conclusion>
                <Indication>PASSED</Indication>
            </Conclusion>
            <SubXCV Id="C-120E8DC626116B9D1456E98E8950961212CFA6A68B911CE2E78C76CF85868AB8" TrustAnchor="true" Title="Certificate Id = C-120E8DC626116B9D1456E98E8950961212CFA6A68B911CE2E78C76CF85868AB8">
                <Conclusion>
                    <Indication>PASSED</Indication>
                </Conclusion>
            </SubXCV>
        </XCV>
        <CertificateChain>
            <ChainItem Id="C-120E8DC626116B9D1456E98E8950961212CFA6A68B911CE2E78C76CF85868AB8">
                <Source>TRUSTED_STORE</Source>
            </ChainItem>
        </CertificateChain>
        <Conclusion>
            <Indication>PASSED</Indication>
        </Conclusion>
    </BasicBuildingBlocks>
    <BasicBuildingBlocks Id="T-CE969723715C1152FE1695855AF9C9E2F12085DCB1D87637A3437474A0477C74" Type="TIMESTAMP">
        <ISC Title="Identification of the Signing Certificate">
            <Constraint>
                <Name NameId="BBB_ICS_ISCI">Is there an identified candidate for the signing certificate?</Name>
                <Status>OK</Status>
            </Constraint>
            <Conclusion>
                <Indication>PASSED</Indication>
            </Conclusion>
            <CertificateChain>
                <ChainItem Id="C-DC1CD75D6E0F8F1D6D33F1F99E1B709693A38DDFA7DC7A357100295A6CF4C955">
                    <Source>TIMESTAMP</Source>
                </ChainItem>
                <ChainItem Id="C-120E8DC626116B9D1456E98E8950961212CFA6A68B911CE2E78C76CF85868AB8">
                    <Source>TRUSTED_STORE</Source>
                </ChainItem>
            </CertificateChain>
        </ISC>
        <CV Title="Cryptographic Verification">
            ...
            <Conclusion>
                <Indication>PASSED</Indication>
            </Conclusion>
        </CV>
        <SAV ValidationTime="2019-07-25T06:28:44" Title="Signature Acceptance Validation">
            ...
            <Conclusion>
                <Indication>PASSED</Indication>
            </Conclusion>
            <CryptographicInfo>
                <Algorithm>http://www.w3.org/2001/04/xmldsig-more#rsa-sha256</Algorithm>
                <KeyLength>2048</KeyLength>
                <Secure>true</Secure>
                <NotAfter>2022-12-31T23:00:00</NotAfter>
            </CryptographicInfo>
        </SAV>
        <XCV Title="X509 Certificate Validation">
            ...
            <Conclusion>
                <Indication>PASSED</Indication>
            </Conclusion>
            <SubXCV Id="C-DC1CD75D6E0F8F1D6D33F1F99E1B709693A38DDFA7DC7A357100295A6CF4C955" TrustAnchor="false" Title="Certificate Id = C-DC1CD75D6E0F8F1D6D33F1F99E1B709693A38DDFA7DC7A357100295A6CF4C955">
                ...
                <Conclusion>
                    <Indication>PASSED</Indication>
                </Conclusion>
                <RFC Id="R-F96DFDCA7020E1CC3F52294A3516C71615DD2F24FEE997F14DFC8C4C7CD3E476" Title="Revocation Freshness Checker">
                    ...
                    <Conclusion>
                        <Indication>PASSED</Indication>
                    </Conclusion>
                </RFC>
            </SubXCV>
            <SubXCV Id="C-120E8DC626116B9D1456E98E8950961212CFA6A68B911CE2E78C76CF85868AB8" TrustAnchor="true" Title="Certificate Id = C-120E8DC626116B9D1456E98E8950961212CFA6A68B911CE2E78C76CF85868AB8">
                <Conclusion>
                    <Indication>PASSED</Indication>
                </Conclusion>
            </SubXCV>
        </XCV>
        <CertificateChain>
            <ChainItem Id="C-DC1CD75D6E0F8F1D6D33F1F99E1B709693A38DDFA7DC7A357100295A6CF4C955">
                <Source>TIMESTAMP</Source>
            </ChainItem>
            <ChainItem Id="C-120E8DC626116B9D1456E98E8950961212CFA6A68B911CE2E78C76CF85868AB8">
                <Source>TRUSTED_STORE</Source>
            </ChainItem>
        </CertificateChain>
        <Conclusion>
            <Indication>PASSED</Indication>
        </Conclusion>
    </BasicBuildingBlocks>
    <BasicBuildingBlocks Id="T-0A0AA730F5D2C057EA93A1FD318FBE1D547A4C624C0635B318C1C1F95510D173" Type="TIMESTAMP">
        <ISC Title="Identification of the Signing Certificate">
            ...
            <Conclusion>
                <Indication>PASSED</Indication>
            </Conclusion>
            <CertificateChain>
                <ChainItem Id="C-DC1CD75D6E0F8F1D6D33F1F99E1B709693A38DDFA7DC7A357100295A6CF4C955">
                    <Source>TIMESTAMP</Source>
                </ChainItem>
                <ChainItem Id="C-120E8DC626116B9D1456E98E8950961212CFA6A68B911CE2E78C76CF85868AB8">
                    <Source>TRUSTED_STORE</Source>
                </ChainItem>
            </CertificateChain>
        </ISC>
        <CV Title="Cryptographic Verification">
            ...
            <Conclusion>
                <Indication>PASSED</Indication>
            </Conclusion>
        </CV>
        <SAV ValidationTime="2019-07-25T06:28:44" Title="Signature Acceptance Validation">
            ...
            <Conclusion>
                <Indication>PASSED</Indication>
            </Conclusion>
            <CryptographicInfo>
                <Algorithm>http://www.w3.org/2001/04/xmldsig-more#rsa-sha256</Algorithm>
                <KeyLength>2048</KeyLength>
                <Secure>true</Secure>
                <NotAfter>2022-12-31T23:00:00</NotAfter>
            </CryptographicInfo>
        </SAV>
        <XCV Title="X509 Certificate Validation">
            ...
            <Conclusion>
                <Indication>PASSED</Indication>
            </Conclusion>
            <SubXCV Id="C-DC1CD75D6E0F8F1D6D33F1F99E1B709693A38DDFA7DC7A357100295A6CF4C955" TrustAnchor="false" Title="Certificate Id = C-DC1CD75D6E0F8F1D6D33F1F99E1B709693A38DDFA7DC7A357100295A6CF4C955">
                ...
                <Conclusion>
                    <Indication>PASSED</Indication>
                </Conclusion>
                <RFC Id="R-F96DFDCA7020E1CC3F52294A3516C71615DD2F24FEE997F14DFC8C4C7CD3E476" Title="Revocation Freshness Checker">
                    ...
                    <Conclusion>
                        <Indication>PASSED</Indication>
                    </Conclusion>
                </RFC>
            </SubXCV>
            <SubXCV Id="C-120E8DC626116B9D1456E98E8950961212CFA6A68B911CE2E78C76CF85868AB8" TrustAnchor="true" Title="Certificate Id = C-120E8DC626116B9D1456E98E8950961212CFA6A68B911CE2E78C76CF85868AB8">
                <Conclusion>
                    <Indication>PASSED</Indication>
                </Conclusion>
            </SubXCV>
        </XCV>
        ...
        <Conclusion>
            <Indication>PASSED</Indication>
        </Conclusion>
    </BasicBuildingBlocks>
    <BasicBuildingBlocks Id="S-F55073FB926640BC883BC1E6D8D262776621E3E8CCFB1C53485CB62EAD435C2F" Type="SIGNATURE">
        <FC Title="Format Checking">
            ...
            <Conclusion>
                <Indication>PASSED</Indication>
            </Conclusion>
        </FC>
        <ISC Title="Identification of the Signing Certificate">
            ...
            <Conclusion>
                <Indication>PASSED</Indication>
            </Conclusion>
            <CertificateChain>
                <ChainItem Id="C-B9B8051A58645938F660EC1261B7534E2DC7422882D873B2876204BBA1078352">
                    <Source>SIGNATURE</Source>
                </ChainItem>
                <ChainItem Id="C-FE7DFD7173311743BAFD5D919292663470D94A18FCF4300BE49C80AF0C4180F3">
                    <Source>SIGNATURE</Source>
                </ChainItem>
                <ChainItem Id="C-120E8DC626116B9D1456E98E8950961212CFA6A68B911CE2E78C76CF85868AB8">
                    <Source>TRUSTED_STORE</Source>
                </ChainItem>
            </CertificateChain>
        </ISC>
        <VCI Title="Validation Context Initialization">
            ...
            <Conclusion>
                <Indication>PASSED</Indication>
            </Conclusion>
        </VCI>
        <CV Title="Cryptographic Verification">
            <Constraint>
                <Name NameId="BBB_CV_IRDOF">Is the reference data object found?</Name>
                <Status>OK</Status>
                <AdditionalInfo>Reference : r-id-87e10c3267a50d56de93241478704549-1</AdditionalInfo>
            </Constraint>
            ...
            <Conclusion>
                <Indication>PASSED</Indication>
            </Conclusion>
        </CV>
        <SAV ValidationTime="2019-07-25T06:28:44" Title="Signature Acceptance Validation">
            ...
            <Conclusion>
                <Indication>PASSED</Indication>
            </Conclusion>
            <CryptographicInfo>
                <Algorithm>http://www.w3.org/2001/04/xmldsig-more#rsa-sha256</Algorithm>
                <KeyLength>2048</KeyLength>
                <Secure>true</Secure>
                <NotAfter>2022-12-31T23:00:00</NotAfter>
            </CryptographicInfo>
        </SAV>
        <XCV Title="X509 Certificate Validation">
            ...
            <Conclusion>
                <Indication>PASSED</Indication>
            </Conclusion>
            <SubXCV Id="C-B9B8051A58645938F660EC1261B7534E2DC7422882D873B2876204BBA1078352" TrustAnchor="false" Title="Certificate Id = C-B9B8051A58645938F660EC1261B7534E2DC7422882D873B2876204BBA1078352">
                ...
                <Conclusion>
                    <Indication>PASSED</Indication>
                </Conclusion>
                <RFC Id="R-379134AF270381E452E0B9336911E44134304A46A2DEF045E43682603C33D7DE" Title="Revocation Freshness Checker">
                    ...
                    <Conclusion>
                        <Indication>PASSED</Indication>
                    </Conclusion>
                </RFC>
            </SubXCV>
            <SubXCV Id="C-FE7DFD7173311743BAFD5D919292663470D94A18FCF4300BE49C80AF0C4180F3" TrustAnchor="false" Title="Certificate Id = C-FE7DFD7173311743BAFD5D919292663470D94A18FCF4300BE49C80AF0C4180F3">
                ...
                <Conclusion>
                    <Indication>PASSED</Indication>
                </Conclusion>
                <RFC Id="R-F96DFDCA7020E1CC3F52294A3516C71615DD2F24FEE997F14DFC8C4C7CD3E476" Title="Revocation Freshness Checker">
                    ...
                    <Conclusion>
                        <Indication>PASSED</Indication>
                    </Conclusion>
                </RFC>
            </SubXCV>
            <SubXCV Id="C-120E8DC626116B9D1456E98E8950961212CFA6A68B911CE2E78C76CF85868AB8" TrustAnchor="true" Title="Certificate Id = C-120E8DC626116B9D1456E98E8950961212CFA6A68B911CE2E78C76CF85868AB8">
                <Conclusion>
                    <Indication>PASSED</Indication>
                </Conclusion>
            </SubXCV>
        </XCV>
        <CertificateChain>
            <ChainItem Id="C-B9B8051A58645938F660EC1261B7534E2DC7422882D873B2876204BBA1078352">
                <Source>SIGNATURE</Source>
            </ChainItem>
            <ChainItem Id="C-FE7DFD7173311743BAFD5D919292663470D94A18FCF4300BE49C80AF0C4180F3">
                <Source>SIGNATURE</Source>
            </ChainItem>
            <ChainItem Id="C-120E8DC626116B9D1456E98E8950961212CFA6A68B911CE2E78C76CF85868AB8">
                <Source>TRUSTED_STORE</Source>
            </ChainItem>
        </CertificateChain>
        <Conclusion>
            <Indication>PASSED</Indication>
        </Conclusion>
    </BasicBuildingBlocks>
</DetailedReport>

For example the Basic Building Blocks are divided into seven elements:

  • FC - Format Checking

  • ISC - Identification of the Signing Certificate

  • VCI - Validation Context Initialization

  • RFC - Revocation Freshness Checker

  • XCV - X.509 certificate validation

  • CV - Cryptographic Verification

  • SAV - Signature Acceptance Validation

The following additional elements also can be executed in case of validation in the past :

  • PCV - Past Certificate Validation

  • VTS - Validation Time Sliding process

  • POE extraction - Proof Of Existence extraction

  • PSV - Past Signature Validation

Past certificate/signature validation is used when basic validation of a certificate/signature fails at the current time with an INDETERMINATE status such that the provided proofs of existence may help to go to a determined status. The process shall initialize the best-signature-time either to a time indication for a related POE provided, or the current time when this parameter has not been used by the algorithm.

  • Best-signature-time is an internal variable for the algorithm denoting the earliest time when it can be trusted by the SVA (either because proven by some POE present in the signature or passed by the DA and for this reason assumed to be trusted) that a signature has existed. [R08]

Each block contains a number of rules that are executed sequentially. The rules are driven by the constraints defined in the validation policy. The result of each rule is OK or NOT OK. The process is stopped when the first rule fails. Each block also contains a conclusion. If all rules are met then the conclusion node indicates PASSED. Otherwise FAILED or INDETERMINATE indication is returned depending on the ETSI standard definition.

Diagnostic Data

This is a data set constructed from the information contained in the signature itself, but also from information retrieved dynamically as revocation data and information extrapolated as the mathematical validity of a signature. All this information is independent of the applied validation policy. Two different validation policies applied to the same diagnostic data can lead to different results.

This is an example of the diagnostic data for a XAdES signature. Certain fields and certain values were trimmed or deleted to make reading easier:

Diagnostic Data
<DiagnosticData xmlns="http://dss.esig.europa.eu/validation/diagnostic">
    <DocumentName>sample-signed-xades-baseline-lta.xml</DocumentName>
    <ValidationDate>2019-07-25T06:28:44</ValidationDate>
    <Signatures>
        <Signature Id="S-F55073FB926640BC883BC1E6D8D262776621E3E8CCFB1C53485CB62EAD435C2F">
            <DAIdentifier>id-87e10c3267a50d56de93241478704549</DAIdentifier>
            <SignatureFilename>sample-signed-xades-baseline-lta.xml</SignatureFilename>
            <DateTime>2019-07-25T06:28:24</DateTime>
            <SignatureFormat>XAdES-BASELINE-LTA</SignatureFormat>
            <StructuralValidation>
                <Valid>true</Valid>
            </StructuralValidation>
            <DigestMatchers>
                <DigestMatcher type="OBJECT" name="r-id-87e10c3267a50d56de93241478704549-1">
                    <DigestMethod>SHA256</DigestMethod>
                    <DigestValue>kcDHOZjwZhVfuDhuhCeCERRmYpTH4Jj4RmfVVi31Q9g=</DigestValue>
                    <DataFound>true</DataFound>
                    <DataIntact>true</DataIntact>
                </DigestMatcher>
                <DigestMatcher type="SIGNED_PROPERTIES" name="#xades-id-87e10c3267a50d56de93241478704549">
                    <DigestMethod>SHA256</DigestMethod>
                    <DigestValue>uwcJqm1GTIt+YsM6I2Iz/OiCaFZHh+vhRUzlOw+e8fk=</DigestValue>
                    <DataFound>true</DataFound>
                    <DataIntact>true</DataIntact>
                </DigestMatcher>
            </DigestMatchers>
            <BasicSignature>
                <EncryptionAlgoUsedToSignThisToken>RSA</EncryptionAlgoUsedToSignThisToken>
                <KeyLengthUsedToSignThisToken>2048</KeyLengthUsedToSignThisToken>
                <DigestAlgoUsedToSignThisToken>SHA256</DigestAlgoUsedToSignThisToken>
                <SignatureIntact>true</SignatureIntact>
                <SignatureValid>true</SignatureValid>
            </BasicSignature>
            <SigningCertificate Certificate="C-B9B8051A58645938F660EC1261B7534E2DC7422882D873B2876204BBA1078352">
                <AttributePresent>true</AttributePresent>
                <DigestValuePresent>true</DigestValuePresent>
                <DigestValueMatch>true</DigestValueMatch>
                <IssuerSerialMatch>true</IssuerSerialMatch>
            </SigningCertificate>
            <CertificateChain>
                <ChainItem Certificate="C-B9B8051A58645938F660EC1261B7534E2DC7422882D873B2876204BBA1078352"/>
                <ChainItem Certificate="C-FE7DFD7173311743BAFD5D919292663470D94A18FCF4300BE49C80AF0C4180F3"/>
                <ChainItem Certificate="C-120E8DC626116B9D1456E98E8950961212CFA6A68B911CE2E78C76CF85868AB8"/>
            </CertificateChain>
            <MimeType>text/xml</MimeType>
            <CommitmentTypeIndication/>
            <SignerDocumentRepresentations HashOnly="false" DocHashOnly="false"/>
            <FoundCertificates>
                <RelatedCertificate Certificate="C-B9B8051A58645938F660EC1261B7534E2DC7422882D873B2876204BBA1078352">
                    <Origin>KEY_INFO</Origin>
                    <CertificateRef>
                        <Origin>SIGNING_CERTIFICATE</Origin>
                        <IssuerSerial>MFYwUaRPME0xEDAOBgNVBAMMB2dvb2QtY2ExGTAXBgNVBAoMEE5vd2luYSBTb2x1dGlvbnMxETAPBgNVBAsMCFBLSS1URVNUMQswCQYDVQQGEwJMVQIBCg==</IssuerSerial>
                        <DigestAlgoAndValue>
                            <DigestMethod>SHA512</DigestMethod>
                            <DigestValue>1teY0Rv0BnnZ8olubGTCJ81/QTXWQg1LncD8ld9fvnyHwDqc29O1RkCpnsc0mK7TbKAcusH2Wc9vzNQ4mCyTCg==</DigestValue>
                        </DigestAlgoAndValue>
                    </CertificateRef>
                </RelatedCertificate>
                <RelatedCertificate Certificate="C-FE7DFD7173311743BAFD5D919292663470D94A18FCF4300BE49C80AF0C4180F3">
                    <Origin>KEY_INFO</Origin>
                </RelatedCertificate>
                <RelatedCertificate Certificate="C-F945D749E930BB699A5B5C62CF3D9F6F50ED99F6DBB246DCC890FFDC4163B230">
                    <Origin>CERTIFICATE_VALUES</Origin>
                </RelatedCertificate>
            </FoundCertificates>
            <FoundRevocations>
                <RelatedRevocation Revocation="R-F96DFDCA7020E1CC3F52294A3516C71615DD2F24FEE997F14DFC8C4C7CD3E476">
                    <Type>CRL</Type>
                    <Origin>REVOCATION_VALUES</Origin>
                </RelatedRevocation>
                <RelatedRevocation Revocation="R-379134AF270381E452E0B9336911E44134304A46A2DEF045E43682603C33D7DE">
                    <Type>OCSP</Type>
                    <Origin>REVOCATION_VALUES</Origin>
                </RelatedRevocation>
            </FoundRevocations>
            <FoundTimestamps>
                <FoundTimestamp Timestamp="T-CE969723715C1152FE1695855AF9C9E2F12085DCB1D87637A3437474A0477C74" Location="XAdES"/>
                <FoundTimestamp Timestamp="T-0A0AA730F5D2C057EA93A1FD318FBE1D547A4C624C0635B318C1C1F95510D173" Location="XAdES"/>
            </FoundTimestamps>
            <SignatureScopes>
                <SignatureScope SignerData="D-0EF0990FA5C83EF3047C4EEDA758AFE3183D1FD4B64601A0B34EBC1881C1FDFB">
                    <Scope>PARTIAL</Scope>
                    <Name>o-id-87e10c3267a50d56de93241478704549-1</Name>
                    <Description>The XML element with ID 'o-id-87e10c3267a50d56de93241478704549-1' with transformations.</Description>
                    <Transformations>
                        <Transformation>Base64 Decoding</Transformation>
                    </Transformations>
                </SignatureScope>
            </SignatureScopes>
            <SignatureDigestReference>
                <CanonicalizationMethod>http://www.w3.org/2001/10/xml-exc-c14n#</CanonicalizationMethod>
                <DigestMethod>SHA256</DigestMethod>
                <DigestValue>cT57n+Qa4qp/FY8vpI0yymv76Z+hX7ly0cTspOLGYew=</DigestValue>
            </SignatureDigestReference>
            <SignatureValue>nZYz1HBV21w+vk1vBpmphA8MdUhHdMQ3Z5qQWZCEnkNnUi5bxMsAH97Wq1cnbW+Nt1CaEy2P+6viGfRUsYIb5chA67LZTPaYN0HfrO3BW9OlCDg34yuRrHOmkpJBzG96vTbRJy3L3jiph4bFLOB/OAXlF3NgEX2MS7lErXd/tP5glTIZf8namEkJKdk4FoAmL3GhphXK32jd0FrWbTYRD+WEzHRKsbborPRV1vFb1CbIfca9JNejgqAPAK2nkzWSJVd7BS52O6YWF21usfLqpJwfrSZVQ64o33OmKf2d2De9mBpqx8lbnFpPvbQQ570WFets2dCMPcXI2QNyhLltjg==</SignatureValue>
        </Signature>
    </Signatures>
    <UsedCertificates>
        <Certificate Id="C-B9B8051A58645938F660EC1261B7534E2DC7422882D873B2876204BBA1078352">
            <SubjectDistinguishedName Format="CANONICAL">c=lu,ou=pki-test,o=nowina solutions,cn=good-user</SubjectDistinguishedName>
            <SubjectDistinguishedName Format="RFC2253">C=LU,OU=PKI-TEST,O=Nowina Solutions,CN=good-user</SubjectDistinguishedName>
            <IssuerDistinguishedName Format="CANONICAL">c=lu,ou=pki-test,o=nowina solutions,cn=good-ca</IssuerDistinguishedName>
            <IssuerDistinguishedName Format="RFC2253">C=LU,OU=PKI-TEST,O=Nowina Solutions,CN=good-ca</IssuerDistinguishedName>
            <SerialNumber>10</SerialNumber>
            <CommonName>good-user</CommonName>
            <CountryName>LU</CountryName>
            <OrganizationName>Nowina Solutions</OrganizationName>
            <OrganizationalUnit>PKI-TEST</OrganizationalUnit>
            <AuthorityInformationAccessUrls>
                <aiaUrl>http://dss.nowina.lu/pki-factory/crt/good-ca.crt</aiaUrl>
            </AuthorityInformationAccessUrls>
            <CRLDistributionPoints/>
            <OCSPAccessUrls>
                <ocspServerUrl>http://dss.nowina.lu/pki-factory/ocsp/good-ca</ocspServerUrl>
            </OCSPAccessUrls>
            <Sources>
                <Source>SIGNATURE</Source>
            </Sources>
            <NotAfter>2020-03-05T09:20:36</NotAfter>
            <NotBefore>2018-05-05T08:20:36</NotBefore>
            <PublicKeySize>2048</PublicKeySize>
            <PublicKeyEncryptionAlgo>RSA</PublicKeyEncryptionAlgo>
            <KeyUsageBits>
                <KeyUsage>nonRepudiation</KeyUsage>
            </KeyUsageBits>
            <ExtendedKeyUsages/>
            <IdPkixOcspNoCheck>false</IdPkixOcspNoCheck>
            <BasicSignature>
                <EncryptionAlgoUsedToSignThisToken>RSA</EncryptionAlgoUsedToSignThisToken>
                <KeyLengthUsedToSignThisToken>2048</KeyLengthUsedToSignThisToken>
                <DigestAlgoUsedToSignThisToken>SHA256</DigestAlgoUsedToSignThisToken>
                <SignatureIntact>true</SignatureIntact>
                <SignatureValid>true</SignatureValid>
            </BasicSignature>
            <SigningCertificate Certificate="C-FE7DFD7173311743BAFD5D919292663470D94A18FCF4300BE49C80AF0C4180F3"/>
            <CertificateChain>
                <ChainItem Certificate="C-FE7DFD7173311743BAFD5D919292663470D94A18FCF4300BE49C80AF0C4180F3"/>
                <ChainItem Certificate="C-120E8DC626116B9D1456E98E8950961212CFA6A68B911CE2E78C76CF85868AB8"/>
            </CertificateChain>
            <Trusted>false</Trusted>
            <SelfSigned>false</SelfSigned>
            <CertificatePolicies/>
            <QCStatementIds/>
            <QCTypes/>
            <TrustedServiceProviders/>
            <Revocations>
                <CertificateRevocation Revocation="R-379134AF270381E452E0B9336911E44134304A46A2DEF045E43682603C33D7DE">
                    <Status>true</Status>
                </CertificateRevocation>
            </Revocations>
            <DigestAlgoAndValue>
                <DigestMethod>SHA256</DigestMethod>
                <DigestValue>ubgFGlhkWTj2YOwSYbdTTi3HQiiC2HOyh2IEu6EHg1I=</DigestValue>
            </DigestAlgoAndValue>
        </Certificate>
        <Certificate Id="C-FE7DFD7173311743BAFD5D919292663470D94A18FCF4300BE49C80AF0C4180F3">
            ...
        </Certificate>
        <Certificate Id="C-DC1CD75D6E0F8F1D6D33F1F99E1B709693A38DDFA7DC7A357100295A6CF4C955">
            ...
        </Certificate>
        <Certificate Id="C-F945D749E930BB699A5B5C62CF3D9F6F50ED99F6DBB246DCC890FFDC4163B230">
            ...
        </Certificate>
        <Certificate Id="C-120E8DC626116B9D1456E98E8950961212CFA6A68B911CE2E78C76CF85868AB8">
            ...
        </Certificate>
    </UsedCertificates>
    <UsedRevocations>
        <Revocation Id="R-379134AF270381E452E0B9336911E44134304A46A2DEF045E43682603C33D7DE">
            <Origin>SIGNATURE</Origin>
            <Type>OCSP</Type>
            <ProductionDate>2019-07-25T06:28:27</ProductionDate>
            <ThisUpdate>2019-07-25T06:28:27</ThisUpdate>
            <CertHashExtensionPresent>false</CertHashExtensionPresent>
            <CertHashExtensionMatch>false</CertHashExtensionMatch>
            <BasicSignature>
                <EncryptionAlgoUsedToSignThisToken>RSA</EncryptionAlgoUsedToSignThisToken>
                <KeyLengthUsedToSignThisToken>2048</KeyLengthUsedToSignThisToken>
                <DigestAlgoUsedToSignThisToken>SHA256</DigestAlgoUsedToSignThisToken>
                <SignatureIntact>true</SignatureIntact>
                <SignatureValid>true</SignatureValid>
            </BasicSignature>
            <SigningCertificate Certificate="C-F945D749E930BB699A5B5C62CF3D9F6F50ED99F6DBB246DCC890FFDC4163B230"/>
            <CertificateChain>
                <ChainItem Certificate="C-F945D749E930BB699A5B5C62CF3D9F6F50ED99F6DBB246DCC890FFDC4163B230"/>
                <ChainItem Certificate="C-120E8DC626116B9D1456E98E8950961212CFA6A68B911CE2E78C76CF85868AB8"/>
            </CertificateChain>
            <DigestAlgoAndValue>
                <DigestMethod>SHA256</DigestMethod>
                <DigestValue>N5E0rycDgeRS4LkzaRHkQTQwSkai3vBF5DaCYDwz194=</DigestValue>
            </DigestAlgoAndValue>
        </Revocation>
        <Revocation Id="R-F96DFDCA7020E1CC3F52294A3516C71615DD2F24FEE997F14DFC8C4C7CD3E476">
            ...
        </Revocation>
    </UsedRevocations>
    <UsedTimestamps>
        <Timestamp Type="SIGNATURE_TIMESTAMP" Id="T-CE969723715C1152FE1695855AF9C9E2F12085DCB1D87637A3437474A0477C74">
            <ProductionTime>2019-07-25T06:28:27</ProductionTime>
            <DigestMatcher type="MESSAGE_IMPRINT">
                <DigestMethod>SHA256</DigestMethod>
                <DigestValue>CHIoArhVVPVdhn9Pn7AvBPIGa+LI5e+oA+e2XaytWDM=</DigestValue>
                <DataFound>true</DataFound>
                <DataIntact>true</DataIntact>
            </DigestMatcher>
            <BasicSignature>
                <EncryptionAlgoUsedToSignThisToken>RSA</EncryptionAlgoUsedToSignThisToken>
                <KeyLengthUsedToSignThisToken>2048</KeyLengthUsedToSignThisToken>
                <DigestAlgoUsedToSignThisToken>SHA256</DigestAlgoUsedToSignThisToken>
                <SignatureIntact>true</SignatureIntact>
                <SignatureValid>true</SignatureValid>
            </BasicSignature>
            <SigningCertificate Certificate="C-DC1CD75D6E0F8F1D6D33F1F99E1B709693A38DDFA7DC7A357100295A6CF4C955"/>
            <CertificateChain>
                <ChainItem Certificate="C-DC1CD75D6E0F8F1D6D33F1F99E1B709693A38DDFA7DC7A357100295A6CF4C955"/>
                <ChainItem Certificate="C-120E8DC626116B9D1456E98E8950961212CFA6A68B911CE2E78C76CF85868AB8"/>
            </CertificateChain>
            <TimestampedObjects>
                <TimestampedObject Token="D-0EF0990FA5C83EF3047C4EEDA758AFE3183D1FD4B64601A0B34EBC1881C1FDFB" Category="SIGNED_DATA"/>
                <TimestampedObject Token="S-F55073FB926640BC883BC1E6D8D262776621E3E8CCFB1C53485CB62EAD435C2F" Category="SIGNATURE"/>
                <TimestampedObject Token="C-B9B8051A58645938F660EC1261B7534E2DC7422882D873B2876204BBA1078352" Category="CERTIFICATE"/>
            </TimestampedObjects>
            <DigestAlgoAndValue>
                <DigestMethod>SHA256</DigestMethod>
                <DigestValue>zpaXI3FcEVL+FpWFWvnJ4vEghdyx2HY3o0N0dKBHfHQ=</DigestValue>
            </DigestAlgoAndValue>
        </Timestamp>
        <Timestamp Type="ARCHIVE_TIMESTAMP" Id="T-0A0AA730F5D2C057EA93A1FD318FBE1D547A4C624C0635B318C1C1F95510D173">
            ...
        </Timestamp>
    </UsedTimestamps>
    <OrphanTokens/>
    <OriginalDocuments>
        <SignerData Id="D-0EF0990FA5C83EF3047C4EEDA758AFE3183D1FD4B64601A0B34EBC1881C1FDFB">
            <ReferencedName>o-id-87e10c3267a50d56de93241478704549-1</ReferencedName>
            <DigestAlgoAndValue>
                <DigestMethod>SHA256</DigestMethod>
                <DigestValue>kcDHOZjwZhVfuDhuhCeCERRmYpTH4Jj4RmfVVi31Q9g=</DigestValue>
            </DigestAlgoAndValue>
        </SignerData>
    </OriginalDocuments>
    <TrustedLists/>
</DiagnosticData>

ETSI Validation Report

The ETSI Validation Report represents an implementation of TS 119 102-2 (cf. [R12]). The report contains a standardized result of an ASiC digital signature validation. It includes the original validation input data, the applied validation policy, as well as the validation result of one or more signature(s) and its(their) constraints.

This is an example of the ETSI validation report:

ETSI Validation Report (TS 119 102-2)
<ValidationReport xmlns="http://uri.etsi.org/19102/v1.2.1#" xmlns:ns2="http://www.w3.org/2000/09/xmldsig#" xmlns:ns4="http://uri.etsi.org/02231/v2#" xmlns:ns3="http://uri.etsi.org/01903/v1.3.2#">
    <SignatureValidationReport>
        <SignatureIdentifier id="S-F55073FB926640BC883BC1E6D8D262776621E3E8CCFB1C53485CB62EAD435C2F">
            <DigestAlgAndValue>
                <ns2:DigestMethod Algorithm="http://www.w3.org/2001/04/xmlenc#sha256"/>
                <ns2:DigestValue>uwcJqm1GTIt+YsM6I2Iz/OiCaFZHh+vhRUzlOw+e8fk=</ns2:DigestValue>
            </DigestAlgAndValue>
            <ns2:SignatureValue>nZYz1HBV21w+vk1vBpmphA8MdUhHdMQ3Z5qQWZCEnkNnUi5bxMsAH97Wq1cnbW+Nt1CaEy2P+6viGfRUsYIb5chA67LZTPaYN0HfrO3BW9OlCDg34yuRrHOmkpJBzG96vTbRJy3L3jiph4bFLOB/OAXlF3NgEX2MS7lErXd/tP5glTIZf8namEkJKdk4FoAmL3GhphXK32jd0FrWbTYRD+WEzHRKsbborPRV1vFb1CbIfca9JNejgqAPAK2nkzWSJVd7BS52O6YWF21usfLqpJwfrSZVQ64o33OmKf2d2De9mBpqx8lbnFpPvbQQ570WFets2dCMPcXI2QNyhLltjg==</ns2:SignatureValue>
            <HashOnly>false</HashOnly>
            <DocHashOnly>false</DocHashOnly>
            <DAIdentifier>id-87e10c3267a50d56de93241478704549</DAIdentifier>
        </SignatureIdentifier>
        <ValidationConstraintsEvaluationReport>
            <ValidationConstraint>
                <ValidationConstraintIdentifier>urn:cef:dss:bbb:formatChecking</ValidationConstraintIdentifier>
                <ConstraintStatus>
                    <Status>urn:etsi:019102:constraintStatus:applied</Status>
                </ConstraintStatus>
                <ValidationStatus>
                    <MainIndication>urn:etsi:019102:mainindication:passed</MainIndication>
                </ValidationStatus>
            </ValidationConstraint>
            <ValidationConstraint>
                <ValidationConstraintIdentifier>urn:cef:dss:bbb:identificationOfTheSigningCertificate</ValidationConstraintIdentifier>
                <ConstraintStatus>
                    <Status>urn:etsi:019102:constraintStatus:applied</Status>
                </ConstraintStatus>
                <ValidationStatus>
                    <MainIndication>urn:etsi:019102:mainindication:passed</MainIndication>
                </ValidationStatus>
            </ValidationConstraint>
            <ValidationConstraint>
                <ValidationConstraintIdentifier>urn:cef:dss:bbb:validationContextInitialization</ValidationConstraintIdentifier>
                <ConstraintStatus>
                    <Status>urn:etsi:019102:constraintStatus:applied</Status>
                </ConstraintStatus>
                <ValidationStatus>
                    <MainIndication>urn:etsi:019102:mainindication:passed</MainIndication>
                </ValidationStatus>
            </ValidationConstraint>
            <ValidationConstraint>
                <ValidationConstraintIdentifier>urn:cef:dss:bbb:cryptographicVerification</ValidationConstraintIdentifier>
                <ConstraintStatus>
                    <Status>urn:etsi:019102:constraintStatus:applied</Status>
                </ConstraintStatus>
                <ValidationStatus>
                    <MainIndication>urn:etsi:019102:mainindication:passed</MainIndication>
                </ValidationStatus>
            </ValidationConstraint>
            <ValidationConstraint>
                <ValidationConstraintIdentifier>urn:cef:dss:bbb:signatureAcceptanceValidation</ValidationConstraintIdentifier>
                <ConstraintStatus>
                    <Status>urn:etsi:019102:constraintStatus:applied</Status>
                </ConstraintStatus>
                <ValidationStatus>
                    <MainIndication>urn:etsi:019102:mainindication:passed</MainIndication>
                </ValidationStatus>
            </ValidationConstraint>
            <ValidationConstraint>
                <ValidationConstraintIdentifier>urn:cef:dss:bbb:x509CertificateValidation</ValidationConstraintIdentifier>
                <ConstraintStatus>
                    <Status>urn:etsi:019102:constraintStatus:applied</Status>
                </ConstraintStatus>
                <ValidationStatus>
                    <MainIndication>urn:etsi:019102:mainindication:passed</MainIndication>
                </ValidationStatus>
            </ValidationConstraint>
            <ValidationConstraint>
                <ValidationConstraintIdentifier>urn:cef:dss:bbb:pastSignatureValidation</ValidationConstraintIdentifier>
                <ConstraintStatus>
                    <Status>urn:etsi:019102:constraintStatus:disabled</Status>
                </ConstraintStatus>
            </ValidationConstraint>
            <ValidationConstraint>
                <ValidationConstraintIdentifier>urn:cef:dss:bbb:pastCertificateValidation</ValidationConstraintIdentifier>
                <ConstraintStatus>
                    <Status>urn:etsi:019102:constraintStatus:disabled</Status>
                </ConstraintStatus>
            </ValidationConstraint>
            <ValidationConstraint>
                <ValidationConstraintIdentifier>urn:cef:dss:bbb:validationTimeSliding</ValidationConstraintIdentifier>
                <ConstraintStatus>
                    <Status>urn:etsi:019102:constraintStatus:disabled</Status>
                </ConstraintStatus>
            </ValidationConstraint>
        </ValidationConstraintsEvaluationReport>
        <ValidationTimeInfo>
            <ValidationTime>2019-07-25T06:28:44Z</ValidationTime>
            <BestSignatureTime>
                <POETime>2019-07-25T06:28:27Z</POETime>
                <TypeOfProof>urn:etsi:019102:poetype:validation</TypeOfProof>
                <POEObject VOReference="T-CE969723715C1152FE1695855AF9C9E2F12085DCB1D87637A3437474A0477C74"/>
            </BestSignatureTime>
        </ValidationTimeInfo>
        <SignersDocument>
            <DigestAlgAndValue>
                <ns2:DigestMethod Algorithm="http://www.w3.org/2001/04/xmlenc#sha256"/>
                <ns2:DigestValue>kcDHOZjwZhVfuDhuhCeCERRmYpTH4Jj4RmfVVi31Q9g=</ns2:DigestValue>
            </DigestAlgAndValue>
            <SignersDocumentRef VOReference="D-0EF0990FA5C83EF3047C4EEDA758AFE3183D1FD4B64601A0B34EBC1881C1FDFB"/>
        </SignersDocument>
        <SignatureAttributes>
            <SigningTime Signed="true">
                <Time>2019-07-25T06:28:24Z</Time>
            </SigningTime>
            <SigningCertificate Signed="true">
                <AttributeObject VOReference="C-B9B8051A58645938F660EC1261B7534E2DC7422882D873B2876204BBA1078352"/>
                <CertID>
                    <X509IssuerSerial>MFYwUaRPME0xEDAOBgNVBAMMB2dvb2QtY2ExGTAXBgNVBAoMEE5vd2luYSBTb2x1dGlvbnMxETAPBgNVBAsMCFBLSS1URVNUMQswCQYDVQQGEwJMVQIBCg==</X509IssuerSerial>
                    <ns2:DigestMethod Algorithm="http://www.w3.org/2001/04/xmlenc#sha512"/>
                    <ns2:DigestValue>1teY0Rv0BnnZ8olubGTCJ81/QTXWQg1LncD8ld9fvnyHwDqc29O1RkCpnsc0mK7TbKAcusH2Wc9vzNQ4mCyTCg==</ns2:DigestValue>
                </CertID>
            </SigningCertificate>
            <DataObjectFormat Signed="true">
                <MimeType>text/xml</MimeType>
            </DataObjectFormat>
            <SignatureTimeStamp>
                <AttributeObject VOReference="T-CE969723715C1152FE1695855AF9C9E2F12085DCB1D87637A3437474A0477C74"/>
                <TimeStampValue>2019-07-25T06:28:27Z</TimeStampValue>
            </SignatureTimeStamp>
            <CertificateValues>
                <AttributeObject VOReference="C-F945D749E930BB699A5B5C62CF3D9F6F50ED99F6DBB246DCC890FFDC4163B230"/>
            </CertificateValues>
            <RevocationValues>
                <AttributeObject VOReference="R-F96DFDCA7020E1CC3F52294A3516C71615DD2F24FEE997F14DFC8C4C7CD3E476"/>
                <AttributeObject VOReference="R-379134AF270381E452E0B9336911E44134304A46A2DEF045E43682603C33D7DE"/>
            </RevocationValues>
            <ArchiveTimeStamp>
                <AttributeObject VOReference="T-0A0AA730F5D2C057EA93A1FD318FBE1D547A4C624C0635B318C1C1F95510D173"/>
                <TimeStampValue>2019-07-25T06:28:27Z</TimeStampValue>
            </ArchiveTimeStamp>
        </SignatureAttributes>
        <SignerInformation Pseudonym="false">
            <SignerCertificate VOReference="C-B9B8051A58645938F660EC1261B7534E2DC7422882D873B2876204BBA1078352"/>
            <Signer>good-user</Signer>
        </SignerInformation>
        <SignatureQuality>
            <SignatureQualityInformation>urn:cef:dss:signatureQualification:notApplicable</SignatureQualityInformation>
        </SignatureQuality>
        <SignatureValidationProcess>
            <SignatureValidationProcessID>urn:etsi:019102:validationprocess:LTA</SignatureValidationProcessID>
        </SignatureValidationProcess>
        <SignatureValidationStatus>
            <MainIndication>urn:etsi:019102:mainindication:total-passed</MainIndication>
            <AssociatedValidationReportData>
                <TrustAnchor VOReference="C-120E8DC626116B9D1456E98E8950961212CFA6A68B911CE2E78C76CF85868AB8"/>
                <CertificateChain>
                    <SigningCertificate VOReference="C-B9B8051A58645938F660EC1261B7534E2DC7422882D873B2876204BBA1078352"/>
                    <IntermediateCertificate VOReference="C-FE7DFD7173311743BAFD5D919292663470D94A18FCF4300BE49C80AF0C4180F3"/>
                    <TrustAnchor VOReference="C-120E8DC626116B9D1456E98E8950961212CFA6A68B911CE2E78C76CF85868AB8"/>
                </CertificateChain>
                <CryptoInformation>
                    <ValidationObjectId VOReference="S-F55073FB926640BC883BC1E6D8D262776621E3E8CCFB1C53485CB62EAD435C2F"/>
                    <Algorithm>http://www.w3.org/2001/04/xmldsig-more#rsa-sha256</Algorithm>
                    <SecureAlgorithm>true</SecureAlgorithm>
                    <NotAfter>2022-12-31T23:00:00Z</NotAfter>
                </CryptoInformation>
            </AssociatedValidationReportData>
        </SignatureValidationStatus>
    </SignatureValidationReport>
    <SignatureValidationObjects>
        <ValidationObject id="C-B9B8051A58645938F660EC1261B7534E2DC7422882D873B2876204BBA1078352">
            <ObjectType>urn:etsi:019102:validationObject:certificate</ObjectType>
            <ValidationObject>
                <DigestAlgAndValue>
                    <ns2:DigestMethod Algorithm="http://www.w3.org/2001/04/xmlenc#sha256"/>
                    <ns2:DigestValue>ubgFGlhkWTj2YOwSYbdTTi3HQiiC2HOyh2IEu6EHg1I=</ns2:DigestValue>
                </DigestAlgAndValue>
            </ValidationObject>
            <POE>
                <POETime>2019-07-25T06:28:27Z</POETime>
                <TypeOfProof>urn:etsi:019102:poetype:validation</TypeOfProof>
                <POEObject VOReference="T-CE969723715C1152FE1695855AF9C9E2F12085DCB1D87637A3437474A0477C74"/>
            </POE>
        </ValidationObject>
        <ValidationObject id="C-FE7DFD7173311743BAFD5D919292663470D94A18FCF4300BE49C80AF0C4180F3">
            <ObjectType>urn:etsi:019102:validationObject:certificate</ObjectType>
            <ValidationObject>
                <DigestAlgAndValue>
                    <ns2:DigestMethod Algorithm="http://www.w3.org/2001/04/xmlenc#sha256"/>
                    <ns2:DigestValue>/n39cXMxF0O6/V2RkpJmNHDZShj89DAL5JyArwxBgPM=</ns2:DigestValue>
                </DigestAlgAndValue>
            </ValidationObject>
            <POE>
                <POETime>2019-07-25T06:28:44Z</POETime>
                <TypeOfProof>urn:etsi:019102:poetype:validation</TypeOfProof>
            </POE>
        </ValidationObject>
        <ValidationObject id="C-DC1CD75D6E0F8F1D6D33F1F99E1B709693A38DDFA7DC7A357100295A6CF4C955">
            <ObjectType>urn:etsi:019102:validationObject:certificate</ObjectType>
            <ValidationObject>
                <DigestAlgAndValue>
                    <ns2:DigestMethod Algorithm="http://www.w3.org/2001/04/xmlenc#sha256"/>
                    <ns2:DigestValue>3BzXXW4Pjx1tM/H5nhtwlpOjjd+n3Ho1cQApWmz0yVU=</ns2:DigestValue>
                </DigestAlgAndValue>
            </ValidationObject>
            <POE>
                <POETime>2019-07-25T06:28:27Z</POETime>
                <TypeOfProof>urn:etsi:019102:poetype:validation</TypeOfProof>
                <POEObject VOReference="T-0A0AA730F5D2C057EA93A1FD318FBE1D547A4C624C0635B318C1C1F95510D173"/>
            </POE>
        </ValidationObject>
        <ValidationObject id="C-F945D749E930BB699A5B5C62CF3D9F6F50ED99F6DBB246DCC890FFDC4163B230">
            <ObjectType>urn:etsi:019102:validationObject:certificate</ObjectType>
            <ValidationObject>
                <DigestAlgAndValue>
                    <ns2:DigestMethod Algorithm="http://www.w3.org/2001/04/xmlenc#sha256"/>
                    <ns2:DigestValue>+UXXSekwu2maW1xizz2fb1DtmfbbskbcyJD/3EFjsjA=</ns2:DigestValue>
                </DigestAlgAndValue>
            </ValidationObject>
            <POE>
                <POETime>2019-07-25T06:28:27Z</POETime>
                <TypeOfProof>urn:etsi:019102:poetype:validation</TypeOfProof>
                <POEObject VOReference="T-0A0AA730F5D2C057EA93A1FD318FBE1D547A4C624C0635B318C1C1F95510D173"/>
            </POE>
        </ValidationObject>
        <ValidationObject id="C-120E8DC626116B9D1456E98E8950961212CFA6A68B911CE2E78C76CF85868AB8">
            <ObjectType>urn:etsi:019102:validationObject:certificate</ObjectType>
            <ValidationObject>
                <DigestAlgAndValue>
                    <ns2:DigestMethod Algorithm="http://www.w3.org/2001/04/xmlenc#sha256"/>
                    <ns2:DigestValue>Eg6NxiYRa50UVumOiVCWEhLPpqaLkRzi54x2z4WGirg=</ns2:DigestValue>
                </DigestAlgAndValue>
            </ValidationObject>
            <POE>
                <POETime>2019-07-25T06:28:27Z</POETime>
                <TypeOfProof>urn:etsi:019102:poetype:validation</TypeOfProof>
                <POEObject VOReference="T-0A0AA730F5D2C057EA93A1FD318FBE1D547A4C624C0635B318C1C1F95510D173"/>
            </POE>
        </ValidationObject>
        <ValidationObject id="R-379134AF270381E452E0B9336911E44134304A46A2DEF045E43682603C33D7DE">
            <ObjectType>urn:etsi:019102:validationObject:OCSPResponse</ObjectType>
            <ValidationObject>
                <DigestAlgAndValue>
                    <ns2:DigestMethod Algorithm="http://www.w3.org/2001/04/xmlenc#sha256"/>
                    <ns2:DigestValue>N5E0rycDgeRS4LkzaRHkQTQwSkai3vBF5DaCYDwz194=</ns2:DigestValue>
                </DigestAlgAndValue>
            </ValidationObject>
            <POE>
                <POETime>2019-07-25T06:28:27Z</POETime>
                <TypeOfProof>urn:etsi:019102:poetype:validation</TypeOfProof>
                <POEObject VOReference="T-0A0AA730F5D2C057EA93A1FD318FBE1D547A4C624C0635B318C1C1F95510D173"/>
            </POE>
            <ValidationReport>
                <SignerInformation>
                    <SignerCertificate VOReference="C-F945D749E930BB699A5B5C62CF3D9F6F50ED99F6DBB246DCC890FFDC4163B230"/>
                    <Signer>ocsp-responder</Signer>
                </SignerInformation>
                <SignatureValidationStatus>
                    <MainIndication>urn:etsi:019102:mainindication:passed</MainIndication>
                    <AssociatedValidationReportData>
                        <TrustAnchor VOReference="C-120E8DC626116B9D1456E98E8950961212CFA6A68B911CE2E78C76CF85868AB8"/>
                        <CertificateChain>
                            <SigningCertificate VOReference="C-F945D749E930BB699A5B5C62CF3D9F6F50ED99F6DBB246DCC890FFDC4163B230"/>
                            <TrustAnchor VOReference="C-120E8DC626116B9D1456E98E8950961212CFA6A68B911CE2E78C76CF85868AB8"/>
                        </CertificateChain>
                        <CryptoInformation>
                            <ValidationObjectId VOReference="R-379134AF270381E452E0B9336911E44134304A46A2DEF045E43682603C33D7DE"/>
                            <Algorithm>http://www.w3.org/2001/04/xmldsig-more#rsa-sha256</Algorithm>
                            <SecureAlgorithm>true</SecureAlgorithm>
                            <NotAfter>2022-12-31T23:00:00Z</NotAfter>
                        </CryptoInformation>
                    </AssociatedValidationReportData>
                </SignatureValidationStatus>
            </ValidationReport>
        </ValidationObject>
        <ValidationObject id="R-F96DFDCA7020E1CC3F52294A3516C71615DD2F24FEE997F14DFC8C4C7CD3E476">
            <ObjectType>urn:etsi:019102:validationObject:CRL</ObjectType>
            <ValidationObject>
                <DigestAlgAndValue>
                    <ns2:DigestMethod Algorithm="http://www.w3.org/2001/04/xmlenc#sha256"/>
                    <ns2:DigestValue>+W39ynAg4cw/UilKNRbHFhXdLyT+6ZfxTfyMTHzT5HY=</ns2:DigestValue>
                </DigestAlgAndValue>
            </ValidationObject>
            <POE>
                <POETime>2019-07-25T06:28:27Z</POETime>
                <TypeOfProof>urn:etsi:019102:poetype:validation</TypeOfProof>
                <POEObject VOReference="T-0A0AA730F5D2C057EA93A1FD318FBE1D547A4C624C0635B318C1C1F95510D173"/>
            </POE>
            <ValidationReport>
                <SignerInformation>
                    <SignerCertificate VOReference="C-120E8DC626116B9D1456E98E8950961212CFA6A68B911CE2E78C76CF85868AB8"/>
                    <Signer>root-ca</Signer>
                </SignerInformation>
                <SignatureValidationStatus>
                    <MainIndication>urn:etsi:019102:mainindication:passed</MainIndication>
                    <AssociatedValidationReportData>
                        <TrustAnchor VOReference="C-120E8DC626116B9D1456E98E8950961212CFA6A68B911CE2E78C76CF85868AB8"/>
                        <CertificateChain>
                            <SigningCertificate VOReference="C-120E8DC626116B9D1456E98E8950961212CFA6A68B911CE2E78C76CF85868AB8"/>
                            <TrustAnchor VOReference="C-120E8DC626116B9D1456E98E8950961212CFA6A68B911CE2E78C76CF85868AB8"/>
                        </CertificateChain>
                        <CryptoInformation>
                            <ValidationObjectId VOReference="R-F96DFDCA7020E1CC3F52294A3516C71615DD2F24FEE997F14DFC8C4C7CD3E476"/>
                            <Algorithm>http://www.w3.org/2001/04/xmldsig-more#rsa-sha256</Algorithm>
                            <SecureAlgorithm>true</SecureAlgorithm>
                            <NotAfter>2022-12-31T23:00:00Z</NotAfter>
                        </CryptoInformation>
                    </AssociatedValidationReportData>
                </SignatureValidationStatus>
            </ValidationReport>
        </ValidationObject>
        <ValidationObject id="T-0A0AA730F5D2C057EA93A1FD318FBE1D547A4C624C0635B318C1C1F95510D173">
            <ObjectType>urn:etsi:019102:validationObject:timestamp</ObjectType>
            <ValidationObject>
                <DigestAlgAndValue>
                    <ns2:DigestMethod Algorithm="http://www.w3.org/2001/04/xmlenc#sha256"/>
                    <ns2:DigestValue>CgqnMPXSwFfqk6H9MY++HVR6TGJMBjWzGMHB+VUQ0XM=</ns2:DigestValue>
                </DigestAlgAndValue>
            </ValidationObject>
            <POEProvisioning>
                <POETime>2019-07-25T06:28:27Z</POETime>
                <ValidationObject VOReference="C-B9B8051A58645938F660EC1261B7534E2DC7422882D873B2876204BBA1078352"/>
                <ValidationObject VOReference="C-120E8DC626116B9D1456E98E8950961212CFA6A68B911CE2E78C76CF85868AB8"/>
                <ValidationObject VOReference="C-DC1CD75D6E0F8F1D6D33F1F99E1B709693A38DDFA7DC7A357100295A6CF4C955"/>
                <ValidationObject VOReference="C-F945D749E930BB699A5B5C62CF3D9F6F50ED99F6DBB246DCC890FFDC4163B230"/>
                <ValidationObject VOReference="R-F96DFDCA7020E1CC3F52294A3516C71615DD2F24FEE997F14DFC8C4C7CD3E476"/>
                <ValidationObject VOReference="R-379134AF270381E452E0B9336911E44134304A46A2DEF045E43682603C33D7DE"/>
                <ValidationObject VOReference="T-CE969723715C1152FE1695855AF9C9E2F12085DCB1D87637A3437474A0477C74"/>
                <ValidationObject VOReference="D-0EF0990FA5C83EF3047C4EEDA758AFE3183D1FD4B64601A0B34EBC1881C1FDFB"/>
                <SignatureReference>
                    <CanonicalizationMethod>http://www.w3.org/2001/10/xml-exc-c14n#</CanonicalizationMethod>
                    <DigestMethod>http://www.w3.org/2001/04/xmlenc#sha256</DigestMethod>
                    <DigestValue>cT57n+Qa4qp/FY8vpI0yymv76Z+hX7ly0cTspOLGYew=</DigestValue>
                </SignatureReference>
            </POEProvisioning>
            <ValidationReport>
                <SignerInformation>
                    <SignerCertificate VOReference="C-DC1CD75D6E0F8F1D6D33F1F99E1B709693A38DDFA7DC7A357100295A6CF4C955"/>
                    <Signer>good-tsa</Signer>
                </SignerInformation>
                <SignatureValidationStatus>
                    <MainIndication>urn:etsi:019102:mainindication:passed</MainIndication>
                    <AssociatedValidationReportData>
                        <TrustAnchor VOReference="C-120E8DC626116B9D1456E98E8950961212CFA6A68B911CE2E78C76CF85868AB8"/>
                        <CertificateChain>
                            <SigningCertificate VOReference="C-DC1CD75D6E0F8F1D6D33F1F99E1B709693A38DDFA7DC7A357100295A6CF4C955"/>
                            <TrustAnchor VOReference="C-120E8DC626116B9D1456E98E8950961212CFA6A68B911CE2E78C76CF85868AB8"/>
                        </CertificateChain>
                        <CryptoInformation>
                            <ValidationObjectId VOReference="T-0A0AA730F5D2C057EA93A1FD318FBE1D547A4C624C0635B318C1C1F95510D173"/>
                            <Algorithm>http://www.w3.org/2001/04/xmldsig-more#rsa-sha256</Algorithm>
                            <SecureAlgorithm>true</SecureAlgorithm>
                            <NotAfter>2022-12-31T23:00:00Z</NotAfter>
                        </CryptoInformation>
                    </AssociatedValidationReportData>
                </SignatureValidationStatus>
            </ValidationReport>
        </ValidationObject>
        <ValidationObject id="T-CE969723715C1152FE1695855AF9C9E2F12085DCB1D87637A3437474A0477C74">
            <ObjectType>urn:etsi:019102:validationObject:timestamp</ObjectType>
            <ValidationObject>
                <DigestAlgAndValue>
                    <ns2:DigestMethod Algorithm="http://www.w3.org/2001/04/xmlenc#sha256"/>
                    <ns2:DigestValue>zpaXI3FcEVL+FpWFWvnJ4vEghdyx2HY3o0N0dKBHfHQ=</ns2:DigestValue>
                </DigestAlgAndValue>
            </ValidationObject>
            <POEProvisioning>
                <POETime>2019-07-25T06:28:27Z</POETime>
                <ValidationObject VOReference="C-B9B8051A58645938F660EC1261B7534E2DC7422882D873B2876204BBA1078352"/>
                <ValidationObject VOReference="D-0EF0990FA5C83EF3047C4EEDA758AFE3183D1FD4B64601A0B34EBC1881C1FDFB"/>
                <SignatureReference>
                    <CanonicalizationMethod>http://www.w3.org/2001/10/xml-exc-c14n#</CanonicalizationMethod>
                    <DigestMethod>http://www.w3.org/2001/04/xmlenc#sha256</DigestMethod>
                    <DigestValue>cT57n+Qa4qp/FY8vpI0yymv76Z+hX7ly0cTspOLGYew=</DigestValue>
                </SignatureReference>
            </POEProvisioning>
            <ValidationReport>
                <SignerInformation>
                    <SignerCertificate VOReference="C-DC1CD75D6E0F8F1D6D33F1F99E1B709693A38DDFA7DC7A357100295A6CF4C955"/>
                    <Signer>good-tsa</Signer>
                </SignerInformation>
                <SignatureValidationStatus>
                    <MainIndication>urn:etsi:019102:mainindication:passed</MainIndication>
                    <AssociatedValidationReportData>
                        <TrustAnchor VOReference="C-120E8DC626116B9D1456E98E8950961212CFA6A68B911CE2E78C76CF85868AB8"/>
                        <CertificateChain>
                            <SigningCertificate VOReference="C-DC1CD75D6E0F8F1D6D33F1F99E1B709693A38DDFA7DC7A357100295A6CF4C955"/>
                            <TrustAnchor VOReference="C-120E8DC626116B9D1456E98E8950961212CFA6A68B911CE2E78C76CF85868AB8"/>
                        </CertificateChain>
                        <CryptoInformation>
                            <ValidationObjectId VOReference="T-CE969723715C1152FE1695855AF9C9E2F12085DCB1D87637A3437474A0477C74"/>
                            <Algorithm>http://www.w3.org/2001/04/xmldsig-more#rsa-sha256</Algorithm>
                            <SecureAlgorithm>true</SecureAlgorithm>
                            <NotAfter>2022-12-31T23:00:00Z</NotAfter>
                        </CryptoInformation>
                    </AssociatedValidationReportData>
                </SignatureValidationStatus>
            </ValidationReport>
        </ValidationObject>
        <ValidationObject id="D-0EF0990FA5C83EF3047C4EEDA758AFE3183D1FD4B64601A0B34EBC1881C1FDFB">
            <ObjectType>urn:etsi:019102:validationObject:signedData</ObjectType>
            <ValidationObject>
                <DigestAlgAndValue>
                    <ns2:DigestMethod Algorithm="http://www.w3.org/2001/04/xmlenc#sha256"/>
                    <ns2:DigestValue>kcDHOZjwZhVfuDhuhCeCERRmYpTH4Jj4RmfVVi31Q9g=</ns2:DigestValue>
                </DigestAlgAndValue>
            </ValidationObject>
            <POE>
                <POETime>2019-07-25T06:28:27Z</POETime>
                <TypeOfProof>urn:etsi:019102:poetype:validation</TypeOfProof>
                <POEObject VOReference="T-CE969723715C1152FE1695855AF9C9E2F12085DCB1D87637A3437474A0477C74"/>
            </POE>
        </ValidationObject>
    </SignatureValidationObjects>
</ValidationReport>

Customised Validation Policy

The validation process may be driven by a set of constraints that are contained in the XML file constraint.xml.

constraint.xml (default policy is provided in validation-policy module)
<ConstraintsParameters Name="QES AdESQC TL based" xmlns="http://dss.esig.europa.eu/validation/policy">
        <Description>Validate electronic signatures and indicates whether they are Advanced electronic Signatures (AdES), AdES supported by a Qualified Certificate (AdES/QC) or a
                Qualified electronic Signature (QES). All certificates and their related chains supporting the signatures are validated against the EU Member State Trusted Lists (this includes
                signer's certificate and certificates used to validate certificate validity status services - CRLs, OCSP, and time-stamps).
        </Description>
        <ContainerConstraints>
                <AcceptableContainerTypes Level="FAIL">
                        <Id>ASiC-S</Id>
                        <Id>ASiC-E</Id>
                </AcceptableContainerTypes>
                <MimeTypeFilePresent Level="FAIL" />
                <AcceptableMimeTypeFileContent Level="WARN">
                        <Id>application/vnd.etsi.asic-s+zip</Id>
                        <Id>application/vnd.etsi.asic-e+zip</Id>
                </AcceptableMimeTypeFileContent>
                <ManifestFilePresent Level="FAIL" />
                <AllFilesSigned Level="WARN" />
        </ContainerConstraints>
        <SignatureConstraints>
                <AcceptablePolicies Level="FAIL">
                        <Id>ANY_POLICY</Id>
                        <Id>NO_POLICY</Id>
                </AcceptablePolicies>
                <PolicyAvailable Level="FAIL" />
                <PolicyHashMatch Level="FAIL" />
                <AcceptableFormats Level="FAIL">
                        <Id>*</Id>
                </AcceptableFormats>
                <BasicSignatureConstraints>
                        <ReferenceDataExistence Level="FAIL" />
                        <ReferenceDataIntact Level="FAIL" />
                        <SignatureIntact Level="FAIL" />
                        <ProspectiveCertificateChain Level="FAIL" />
                        <SigningCertificate>
                                <Recognition Level="FAIL" />
                                <Signature Level="FAIL" />
                                <NotExpired Level="FAIL" />
                                <AuthorityInfoAccessPresent Level="WARN" />
                                <RevocationInfoAccessPresent Level="WARN" />
                                <RevocationDataAvailable Level="FAIL" />
                                <RevocationDataNextUpdatePresent Level="WARN" />
                                <RevocationDataFreshness Level="FAIL" />
                                <KeyUsage Level="WARN">
                                        <Id>nonRepudiation</Id>
                                </KeyUsage>
                                <SerialNumberPresent Level="WARN" />
                                <NotRevoked Level="FAIL" />
                                <NotOnHold Level="FAIL" />
                                <NotSelfSigned Level="WARN" />
                                <UsePseudonym Level="INFORM" />
                                <Cryptographic />
                        </SigningCertificate>
                        <CACertificate>
                                <Signature Level="FAIL" />
                                <NotExpired Level="FAIL" />
                                <RevocationDataAvailable Level="FAIL" />
                                <RevocationDataNextUpdatePresent Level="WARN" />
                                <RevocationDataFreshness Level="FAIL" />
                                <NotRevoked Level="FAIL" />
                                <NotOnHold Level="FAIL" />
                                <Cryptographic />
                        </CACertificate>
                        <Cryptographic />
                </BasicSignatureConstraints>
                <SignedAttributes>
                        <SigningCertificatePresent Level="FAIL" />
                        <CertDigestPresent Level="FAIL" />
                        <CertDigestMatch Level="FAIL" />
                        <IssuerSerialMatch Level="WARN" />
                        <SigningTime Level="FAIL" />
                        <MessageDigestOrSignedPropertiesPresent Level="FAIL" />
                </SignedAttributes>
                <UnsignedAttributes />
        </SignatureConstraints>
        <CounterSignatureConstraints>
                <BasicSignatureConstraints>
                        <ReferenceDataExistence Level="FAIL" />
                        <ReferenceDataIntact Level="FAIL" />
                        <SignatureIntact Level="FAIL" />
                        <ProspectiveCertificateChain Level="FAIL" />
                        <SigningCertificate>
                                <Recognition Level="FAIL" />
                                <Signature Level="FAIL" />
                                <NotExpired Level="FAIL" />
                                <AuthorityInfoAccessPresent Level="WARN" />
                                <RevocationInfoAccessPresent Level="WARN" />
                                <RevocationDataAvailable Level="FAIL" />
                                <RevocationDataNextUpdatePresent Level="WARN" />
                                <RevocationDataFreshness Level="FAIL" />
                                <KeyUsage Level="WARN">
                                        <Id>nonRepudiation</Id>
                                </KeyUsage>
                                <SerialNumberPresent Level="WARN" />
                                <NotRevoked Level="FAIL" />
                                <NotOnHold Level="FAIL" />
                                <NotSelfSigned Level="WARN" />
                                <UsePseudonym Level="INFORM" />
                                <Cryptographic />
                        </SigningCertificate>
                        <CACertificate>
                                <Signature Level="FAIL" />
                                <NotExpired Level="FAIL" />
                                <RevocationDataAvailable Level="FAIL" />
                                <RevocationDataNextUpdatePresent Level="WARN" />
                                <RevocationDataFreshness Level="FAIL" />
                                <NotRevoked Level="FAIL" />
                                <NotOnHold Level="FAIL" />
                                <Cryptographic />
                        </CACertificate>
                        <Cryptographic />
                </BasicSignatureConstraints>
                <SignedAttributes>
                        <SigningCertificatePresent Level="FAIL" />
                        <CertDigestPresent Level="FAIL" />
                        <CertDigestMatch Level="FAIL" />
                        <IssuerSerialMatch Level="WARN" />
                        <SigningTime Level="FAIL" />
                        <MessageDigestOrSignedPropertiesPresent Level="FAIL" />
                </SignedAttributes>
        </CounterSignatureConstraints>
        <Timestamp>
                <TimestampDelay Level="FAIL" Unit="DAYS" Value="0" />
                <RevocationTimeAgainstBestSignatureTime        Level="FAIL" />
                <BestSignatureTimeBeforeIssuanceDateOfSigningCertificate Level="FAIL" />
                <Coherence Level="WARN" />
                <BasicSignatureConstraints>
                        <ReferenceDataExistence Level="FAIL" />
                        <ReferenceDataIntact Level="FAIL" />
                        <SignatureIntact Level="FAIL" />
                        <ProspectiveCertificateChain Level="FAIL" />
                        <SigningCertificate>
                                <Recognition Level="FAIL" />
                                <Signature Level="FAIL" />
                                <NotExpired Level="FAIL" />
                                <RevocationDataAvailable Level="FAIL" />
                                <RevocationDataNextUpdatePresent Level="WARN" />
                                <RevocationDataFreshness Level="FAIL" />
                                <ExtendedKeyUsage Level="WARN">
                                        <Id>timeStamping</Id>
                                </ExtendedKeyUsage>
                                <NotRevoked Level="FAIL" />
                                <NotOnHold Level="FAIL" />
                                <NotSelfSigned Level="WARN" />
                                <Cryptographic />
                        </SigningCertificate>
                        <CACertificate>
                                <Signature Level="FAIL" />
                                <NotExpired Level="FAIL" />
                                <RevocationDataAvailable Level="WARN" />
                                <RevocationDataNextUpdatePresent Level="WARN" />
                                <RevocationDataFreshness Level="FAIL" />
                                <NotRevoked Level="FAIL" />
                                <NotOnHold Level="FAIL" />
                                <Cryptographic />
                        </CACertificate>
                        <Cryptographic>
                                <AcceptableDigestAlgo>
                                        <Algo>MD5</Algo>
                                        <Algo>SHA1</Algo>
                                        <Algo>SHA224</Algo>
                                        <Algo>SHA256</Algo>
                                        <Algo>SHA384</Algo>
                                        <Algo>SHA512</Algo>
                                        <Algo>SHA3-224</Algo>
                                        <Algo>SHA3-256</Algo>
                                        <Algo>SHA3-384</Algo>
                                        <Algo>SHA3-512</Algo>
                                        <Algo>RIPEMD160</Algo>
                                        <Algo>WHIRLPOOL</Algo>
                                </AcceptableDigestAlgo>
                                <AlgoExpirationDate Format="yyyy">
                                        <!-- Digest algorithms -->
                                        <Algo Date="2007">MD5</Algo>
                                        <Algo Date="2009">SHA1</Algo>
                                        <Algo Date="2023">SHA224</Algo>
                                        <Algo Date="2026">SHA256</Algo>
                                        <Algo Date="2026">SHA384</Algo>
                                        <Algo Date="2026">SHA512</Algo>
                                        <Algo Date="2026">SHA3-224</Algo>
                                        <Algo Date="2026">SHA3-256</Algo>
                                        <Algo Date="2026">SHA3-384</Algo>
                                        <Algo Date="2026">SHA3-512</Algo>
                                        <Algo Date="2011">RIPEMD160</Algo>
                                        <Algo Date="2015">WHIRLPOOL</Algo>
                                        <!-- end Digest algorithms -->
                                        <!-- Encryption algorithms -->
                                        <Algo Date="2013">DSA160</Algo>
                                        <Algo Date="2013">DSA192</Algo>
                                        <Algo Date="2023">DSA224</Algo>
                                        <Algo Date="2026">DSA256</Algo>
                                        <Algo Date="2009">RSA1024</Algo>
                                        <Algo Date="2016">RSA1536</Algo>
                                        <Algo Date="2023">RSA2048</Algo>
                                        <Algo Date="2026">RSA3072</Algo>
                                        <Algo Date="2026">RSA4096</Algo>
                                        <Algo Date="2013">ECDSA160</Algo>
                                        <Algo Date="2013">ECDSA192</Algo>
                                        <Algo Date="2016">ECDSA224</Algo>
                                        <Algo Date="2026">ECDSA256</Algo>
                                        <Algo Date="2026">ECDSA384</Algo>
                                        <Algo Date="2026">ECDSA512</Algo>
                                        <Algo Date="2013">PLAIN-ECDSA160</Algo>
                                        <Algo Date="2013">PLAIN-ECDSA192</Algo>
                                        <Algo Date="2016">PLAIN-ECDSA224</Algo>
                                        <Algo Date="2026">PLAIN-ECDSA256</Algo>
                                        <Algo Date="2026">PLAIN-ECDSA384</Algo>
                                        <Algo Date="2026">PLAIN-ECDSA512</Algo>
                                        <!-- end Encryption algorithms -->
                                </AlgoExpirationDate>
                        </Cryptographic>
                </BasicSignatureConstraints>
        </Timestamp>
        <Revocation>
                <RevocationFreshness Level="FAIL" Unit="DAYS" Value="0" />
                <BasicSignatureConstraints>
                        <ReferenceDataExistence Level="FAIL" />
                        <ReferenceDataIntact Level="FAIL" />
                        <SignatureIntact Level="FAIL" />
                        <ProspectiveCertificateChain Level="WARN" />
                        <SigningCertificate>
                                <Recognition Level="FAIL" />
                                <Signature Level="FAIL" />
                                <NotExpired Level="FAIL" />
                                <RevocationDataAvailable Level="FAIL" />
                                <RevocationDataNextUpdatePresent Level="WARN" />
                                <RevocationDataFreshness Level="FAIL" />
                                <NotRevoked Level="FAIL" />
                                <NotOnHold Level="FAIL" />
                                <Cryptographic />
                        </SigningCertificate>
                        <CACertificate>
                                <Signature Level="FAIL" />
                                <NotExpired Level="FAIL" />
                                <RevocationDataAvailable Level="WARN" />
                                <RevocationDataNextUpdatePresent Level="WARN" />
                                <RevocationDataFreshness Level="FAIL" />
                                <NotRevoked Level="FAIL" />
                                <NotOnHold Level="FAIL" />
                                <Cryptographic />
                        </CACertificate>
                        <Cryptographic />
                </BasicSignatureConstraints>
        </Revocation>
        <Cryptographic Level="FAIL">
                <AcceptableEncryptionAlgo>
                        <Algo>RSA</Algo>
                        <Algo>DSA</Algo>
                        <Algo>ECDSA</Algo>
                        <Algo>PLAIN-ECDSA</Algo>
                </AcceptableEncryptionAlgo>
                <MiniPublicKeySize>
                        <Algo Size="160">DSA</Algo>
                        <Algo Size="1024">RSA</Algo>
                        <Algo Size="160">ECDSA</Algo>
                        <Algo Size="160">PLAIN-ECDSA</Algo>
                </MiniPublicKeySize>
                <AcceptableDigestAlgo>
                        <Algo>SHA1</Algo>
                        <Algo>SHA224</Algo>
                        <Algo>SHA256</Algo>
                        <Algo>SHA384</Algo>
                        <Algo>SHA512</Algo>
                        <Algo>SHA3-224</Algo>
                        <Algo>SHA3-256</Algo>
                        <Algo>SHA3-384</Algo>
                        <Algo>SHA3-512</Algo>
                        <Algo>RIPEMD160</Algo>
                        <Algo>WHIRLPOOL</Algo>
                </AcceptableDigestAlgo>
                <AlgoExpirationDate Format="yyyy">
                        <!-- Digest algorithms -->
                        <Algo Date="2009">SHA1</Algo>
                        <Algo Date="2023">SHA224</Algo>
                        <Algo Date="2026">SHA256</Algo>
                        <Algo Date="2026">SHA384</Algo>
                        <Algo Date="2026">SHA512</Algo>
                        <Algo Date="2026">SHA3-224</Algo>
                        <Algo Date="2026">SHA3-256</Algo>
                        <Algo Date="2026">SHA3-384</Algo>
                        <Algo Date="2026">SHA3-512</Algo>
                        <Algo Date="2011">RIPEMD160</Algo>
                        <Algo Date="2015">WHIRLPOOL</Algo>
                        <!-- end Digest algorithms -->
                        <!-- Encryption algorithms -->
                        <Algo Date="2013">DSA160</Algo>
                        <Algo Date="2013">DSA192</Algo>
                        <Algo Date="2023">DSA224</Algo>
                        <Algo Date="2026">DSA256</Algo>
                        <Algo Date="2009">RSA1024</Algo>
                        <Algo Date="2016">RSA1536</Algo>
                        <Algo Date="2023">RSA2048</Algo>
                        <Algo Date="2026">RSA3072</Algo>
                        <Algo Date="2026">RSA4096</Algo>
                        <Algo Date="2013">ECDSA160</Algo>
                        <Algo Date="2013">ECDSA192</Algo>
                        <Algo Date="2016">ECDSA224</Algo>
                        <Algo Date="2026">ECDSA256</Algo>
                        <Algo Date="2026">ECDSA384</Algo>
                        <Algo Date="2026">ECDSA512</Algo>
                        <Algo Date="2013">PLAIN-ECDSA160</Algo>
                        <Algo Date="2013">PLAIN-ECDSA192</Algo>
                        <Algo Date="2016">PLAIN-ECDSA224</Algo>
                        <Algo Date="2026">PLAIN-ECDSA256</Algo>
                        <Algo Date="2026">PLAIN-ECDSA384</Algo>
                        <Algo Date="2026">PLAIN-ECDSA512</Algo>
                        <!-- end Encryption algorithms -->
                </AlgoExpirationDate>
        </Cryptographic>
        <Model Value="SHELL" />
        <!-- eIDAS REGL 910/EU/2014 -->
        <eIDAS>
                <TLFreshness Level="WARN" Unit="HOURS" Value="6" />
                <TLNotExpired Level="WARN" />
                <TLWellSigned Level="FAIL" />
                <TLVersion Level="FAIL" value="5" />
                <TLConsistency Level="FAIL" />
        </eIDAS>
</ConstraintsParameters>

CAdES signature (CMS)

To familiarize yourself with this type of signature it is advisable to read the following document:

  • CAdES Specifications (cf. [R02])

To implement this form of signature you can use the XAdES examples. You only need to instantiate the CAdES object service and change the SignatureLevel parameter value. Below is an example of the CAdES-Baseline-B signature:

Signing a file with CAdES
// Preparing parameters for the CAdES signature
CAdESSignatureParameters parameters = new CAdESSignatureParameters();
// We choose the level of the signature (-B, -T, -LT, -LTA).
parameters.setSignatureLevel(SignatureLevel.CAdES_BASELINE_B);
// We choose the type of the signature packaging (ENVELOPING, DETACHED).
parameters.setSignaturePackaging(SignaturePackaging.ENVELOPING);
// We set the digest algorithm to use with the signature algorithm. You must use the
// same parameter when you invoke the method sign on the token. The default value is
// SHA256
parameters.setDigestAlgorithm(DigestAlgorithm.SHA256);

// We set the signing certificate
parameters.setSigningCertificate(privateKey.getCertificate());
// We set the certificate chain
parameters.setCertificateChain(privateKey.getCertificateChain());

// Create common certificate verifier
CommonCertificateVerifier commonCertificateVerifier = new CommonCertificateVerifier();
// Create CAdES xadesService for signature
CAdESService service = new CAdESService(commonCertificateVerifier);

// Get the SignedInfo segment that need to be signed.
ToBeSigned dataToSign = service.getDataToSign(toSignDocument, parameters);

// This function obtains the signature value for signed information using the
// private key and specified algorithm
DigestAlgorithm digestAlgorithm = parameters.getDigestAlgorithm();
SignatureValue signatureValue = signingToken.sign(dataToSign, digestAlgorithm, privateKey);

// We invoke the xadesService to sign the document with the signature value obtained in
// the previous step.
DSSDocument signedDocument = service.signDocument(toSignDocument, parameters, signatureValue);

PAdES signature (PDF)

The standard ISO 32000-1 (cf. [R05]) allows defining a file format for portable electronic documents. It is based on PDF 1.7 of Adobe Systems. Concerning the digital signature it supports three operations:

  • Adding a digital signature to a document,

  • Providing a placeholder field for signatures,

  • Checking signatures for validity.

PAdES defines eight different profiles to be used with advanced electronic signature in the meaning of European Union Directive 1999/93/EC (cf. [R06]):

  • PAdES Basic - PDF signature as specified in ISO 32000-1 (cf. [R05]). The profile is specified in ETSI EN 319 142 (cf. [R03]).

  • PAdES-BES Profile - based upon CAdES-BES as specified in ETSI EN 319 122 (cf. [R02]) with the option of a signature time-stamp (CAdES-T).

  • PAdES-EPES profile - based upon CAdES-EPES as specified in ETSI EN 319 122 (cf. [R02]). This profile is the same as the PAdES - BES with the addition of a signature policy identifier and optionally a commitment type indication.

  • PAdES-LTV Profile - This profile supports the long term validation of PDF Signatures and can be used in conjunction with the above-mentioned profiles.

  • Four other PAdES profiles for XML Content.

To familiarize yourself with this type of signature it is advisable to read the documents referenced above.

Below is an example of code to perform a PAdES-BASELINE-B type signature:

Signing a PDF file with PAdES
// Preparing parameters for the PAdES signature
PAdESSignatureParameters parameters = new PAdESSignatureParameters();
// We choose the level of the signature (-B, -T, -LT, -LTA).
parameters.setSignatureLevel(SignatureLevel.PAdES_BASELINE_B);
// We set the digest algorithm to use with the signature algorithm. You must use the
// same parameter when you invoke the method sign on the token. The default value is
// SHA256
parameters.setDigestAlgorithm(DigestAlgorithm.SHA256);

// We set the signing certificate
parameters.setSigningCertificate(privateKey.getCertificate());
// We set the certificate chain
parameters.setCertificateChain(privateKey.getCertificateChain());

// Create common certificate verifier
CommonCertificateVerifier commonCertificateVerifier = new CommonCertificateVerifier();
// Create PAdESService for signature
PAdESService service = new PAdESService(commonCertificateVerifier);

// Get the SignedInfo segment that need to be signed.
ToBeSigned dataToSign = service.getDataToSign(toSignDocument, parameters);

// This function obtains the signature value for signed information using the
// private key and specified algorithm
DigestAlgorithm digestAlgorithm = parameters.getDigestAlgorithm();
SignatureValue signatureValue = signingToken.sign(dataToSign, digestAlgorithm, privateKey);

// We invoke the xadesService to sign the document with the signature value obtained in
// the previous step.
DSSDocument signedDocument = service.signDocument(toSignDocument, parameters, signatureValue);

To add the timestamp to the signature (PAdES-T or LTA), please provide TSP source to the service.

To create PAdES-BASELINE-B level with additional options: signature policy identifier and optionally a commitment type indication, please observe the following example in code 5.

All these parameters are optional.

  • SignaturePolicyOID : The string representation of the OID of the signature policy to use when signing.

  • SignaturePolicyHashValue : The value of the hash of the signature policy, computed the same way as in clause 5.2.9 of CAdES (ETSI EN 319 122 (cf. [R02])).

  • SignaturePolicyHashAlgorithm : The hash function used to compute the value of the SignaturePolicyHashValue entry. Entries must be represented the same way as in table 257 of ISO 32000-1 (cf. [R05]).

  • SignaturePolicyCommitmentType : If the SignaturePolicyOID is present, this array defines the commitment types that can be used within the signature policy. An empty string can be used to indicate the default commitment type.

If the SignaturePolicyOID is absent, the three other fields defined above will be ignored. If the SignaturePolicyOID is present but the SignaturePolicyCommitmentType is absent, all commitments defined by the signature policy will be used.

The extension of a signature of the level PAdES-BASELINE-B up to PAdES-BASELINE-LTA profile will add the following features:

  • Addition of validation data to an existing PDF document which may be used to validate earlier signatures within the document (including PDF signatures and time-stamp signatures).

  • Addition of a document time-stamp which protects the existing document and any validation data.

  • Further validation data and document time-stamp may be added to a document over time to maintain its authenticity and integrity.

PAdES Visible Signature

The framework also allows creation of PDF files with visible signature as specified in ETSI EN 319 142 (cf. [R03]). In the SignatureParameters object, there’s a special attribute named ImageParameters. This parameter allows you customize the visual signature (with text, with image or with image and text). Below there is an example of code to perform a PADES-BASELINE-B type signature with a visible signature:

Add a visible signature to a PDF document
// Preparing parameters for the PAdES signature
PAdESSignatureParameters parameters = new PAdESSignatureParameters();
// We choose the level of the signature (-B, -T, -LT, -LTA).
parameters.setSignatureLevel(SignatureLevel.PAdES_BASELINE_B);

// We set the signing certificate
parameters.setSigningCertificate(privateKey.getCertificate());
// We set the certificate chain
parameters.setCertificateChain(privateKey.getCertificateChain());

// Initialize visual signature
SignatureImageParameters imageParameters = new SignatureImageParameters();
// set an image
imageParameters.setImage(new InMemoryDocument(getClass().getResourceAsStream("/signature-pen.png")));
// the origin is the left and top corner of the page
imageParameters.setxAxis(200);
imageParameters.setyAxis(400);
imageParameters.setWidth(300);
imageParameters.setHeight(200);

// Initialize text to generate for visual signature
DSSFileFont font = new DSSFileFont(getClass().getResourceAsStream("/fonts/OpenSansRegular.ttf"));
SignatureImageTextParameters textParameters = new SignatureImageTextParameters();
textParameters.setFont(font);
textParameters.setSize(14);
textParameters.setTextColor(Color.BLUE);
textParameters.setText("My visual signature \n #1");
textParameters.setBackgroundColor(Color.YELLOW);
textParameters.setPadding(20);
textParameters.setSignerTextPosition(SignerTextPosition.LEFT);
textParameters.setSignerTextHorizontalAlignment(SignerTextHorizontalAlignment.RIGHT);
imageParameters.setTextParameters(textParameters);

parameters.setSignatureImageParameters(imageParameters);

// Create common certificate verifier
CommonCertificateVerifier commonCertificateVerifier = new CommonCertificateVerifier();
// Create PAdESService for signature
PAdESService service = new PAdESService(commonCertificateVerifier);

// Get the SignedInfo segment that need to be signed.
ToBeSigned dataToSign = service.getDataToSign(toSignDocument, parameters);

// This function obtains the signature value for signed information using the
// private key and specified algorithm
DigestAlgorithm digestAlgorithm = parameters.getDigestAlgorithm();
SignatureValue signatureValue = signingToken.sign(dataToSign, digestAlgorithm, privateKey);

// We invoke the xadesService to sign the document with the signature value obtained in
// the previous step.
DSSDocument signedDocument = service.signDocument(toSignDocument, parameters, signatureValue);

Additionally, DSS also allows you to insert a visible signature to an existing field :

parameters.setSignatureFieldId("field-id");

In case of placing an image or text to an existing field, the visible signature will fill out the whole available area of the field.

Visible signature parameters (image and text)

This chapter introduces existing parameters for creation of visible signatures with DSS. DSS has three implementations for visible signature drawing:

  • OpenPDF (iText) - supports separate image and text drawing;

  • PDFBox Default - supports separate image and text drawing, as well as a joint drawing of image and text together. Transforms text to an image;

  • PDFBox Native - supports separate image and text drawing, as well as a joint drawing of image and text together. Prints text in a native way, that increases quality of the produced signature.

Positioning

DSS provides a set of functions allowing to place the signature field on a specific place in the PDF page.

  • setPage(int page) - allows defining of a specific page in a PDF document where the signature must be placed. The counting of pages starts from 1 (the first page) (the default value = 1).

  • setxAxis(float xAxis) - absolute positioning function, allowing to specify a margin between the left page side and a signature field (if no rotation and alignment is applied).

  • setyAxis(float yAxis) - absolute positioning function, allowing to specify a margin between the top page side and a signature field (if no rotation and alignment is applied).

  • setAlignmentHorizontal(VisualSignatureAlignmentHorizontal alignmentHorizontal) - allows alignment of a signature field horizontally to a page. Allows the following values:

    • NONE (DEFAULT value. None alignment is applied, coordinates are counted from the left page side);

    • LEFT (the signature is aligned to the left side, coordinated are counted from the left page side);

    • CENTER (the signature is aligned to the center of the page, coordinates are counted automatically);

    • RIGHT (the signature is aligned to the right side, coordinated are counted from the right page side).

  • setAlignmentVertical(VisualSignatureAlignmentVertical alignmentVertical) - allows alignment of a signature field vertically to a page. Allows the following values:

  • NONE (DEFAULT value. None alignment is applied, coordinated are counted from the top side of a page);

  • TOP (the signature is aligned to a top side, coordinated are counted from the top page side);

  • MIDDLE (the signature aligned to a middle of a page, coordinated are counted automatically);

  • BOTTOM (the signature is aligned to a bottom side, coordinated are counted from the bottom page side).

  • setRotation(VisualSignatureRotation rotation) - rotates the signature field and changes the coordinates' origin respectively to its values as following:

    • NONE (DEFAULT value. No rotation is applied. The origin of coordinates begins from the top left corner of a page);

    • AUTOMATIC (Rotates a signature field respectively to the page’s rotation. Rotates the signature field on the same value as a defined in a PDF page);

    • ROTATE_90 (Rotates a signature field for a 90° clockwise. Coordinates' origin begins from top right page corner);

    • ROTATE_180 (Rotates a signature field for a 180° clockwise. Coordinates' origin begins from the bottom right page corner);

    • ROTATE_270 (Rotates a signature field for a 270° clockwise. Coordinates' origin begins from the bottom left page corner).

Dimensions

DSS framework provides a set of functions to manage the signature field size:

  • setWidth(int width) - allows specifying of a precise signature field’s width in pixels. If not defined, the default image/text width will be used;

  • setHeight(int height) - allows specifying of a precise signature field’s height in pixels. If not defined, the default image/text height will be used;

  • setZoom(int zoom) - defines a zoom of the image. The value is applied to width and height of a signature field. The value must be defined in percentage (default value is 100, no zoom is applied);

  • setBackgroundColor(Color backgroundColor) - specifies a background color for a signature field.

Text Parameters

The available implementations allow placing of a visible text to a signature field.

List of available visible text parameters
SignatureImageTextParameters textParameters = new SignatureImageTextParameters();
textParameters.setFont(font);
textParameters.setSize(14);
textParameters.setTextColor(Color.BLUE);
textParameters.setText("My visual signature \n #1");
textParameters.setBackgroundColor(Color.YELLOW);
textParameters.setPadding(20);
textParameters.setSignerTextPosition(SignerTextPosition.LEFT);
textParameters.setSignerTextHorizontalAlignment(SignerTextHorizontalAlignment.RIGHT);
  • setFont(DSSFont dssFont) - allows you to set a DSSFont object that defines the text style (see more information in the section "Fonts usage");

  • setText(String text) - defins the text content;

  • setSize(int size) - specifies the text size value (the default font size is 12pt);

  • setTextColor(Color textColor) - defines the color of the characters;

  • setBackgroundColor(Color backgroundColor) - defines the background color for the area filled out by the text;

  • setPadding(float padding) - defines a padding between the text and a border of its bounding area.

Text and image combination

DSS provides a set of functions to align a text respectively to an image. The parameters must be applied to a 'SignatureImageTextParameters' object:

  • setSignerNamePosition(SignerPosition signerNamePosition) - specifies a text position relatively to an image (Note: applicable only for joint image+text visible signatures). Thus with SignerPosition.LEFT value, the text will be placed on the left side, and image will appear on the right side inside the signature field.

  • setSignerTextHorizontalAlignment(SignerTextHorizontalAlignment signerTextHorizontalAlignment) - specifies a horizontal alignment of a text with respect to its area.

  • setSignerTextVerticalAlignment(SignerTextVerticalAlignment signerTextVerticalAlignment) - specifies a vertical alignment of a text block with respect to a signature field area.

The result of applying the foregoing transformations is provided on the image below:

visual sig text parameters

Fonts usage

Since version 5.5, DSS supports two types of fonts. The custom font must be added as an instance of 'DSSFont' interface to a 'SignatureImageTextParameters' object. 'DSSFont' interface has two implementations:

  • 'DSSFileFont' for using of physical fonts, which must be embedded to the produced PDF document. To create an instance of the class, you must pass to a 'DSSFileFont' constructor an object of 'DSSDocument' type or InputStream of the font file;

  • 'DSSJavaFont' for using of logical fonts (default Java fonts). The logical Java fonts allow you to significantly reduce the document size, because these fonts cannot be embedded to the final PDF document. Be aware, because of the fact, using of logical fonts does not allow producing PDF documents satisfying the PDF/A standard. To create an instance of this class, you should pass as an input a java.awt.Font object or target font parameters (name, style, size).

You can create a custom font as following (for a physical font):

Add a custom font as a file
// Initialize text to generate for visual signature
DSSFileFont font = new DSSFileFont(getClass().getResourceAsStream("/fonts/OpenSansRegular.ttf"));
SignatureImageTextParameters textParameters = new SignatureImageTextParameters();
textParameters.setFont(font);
textParameters.setSize(14);
textParameters.setTextColor(Color.BLUE);
textParameters.setText("My visual signature \n #1");
textParameters.setBackgroundColor(Color.YELLOW);
textParameters.setPadding(20);
textParameters.setSignerTextPosition(SignerTextPosition.LEFT);
textParameters.setSignerTextHorizontalAlignment(SignerTextHorizontalAlignment.RIGHT);

or for a logical font:

Java font usage
SignatureImageTextParameters textParameters = new SignatureImageTextParameters();
DSSJavaFont font = new DSSJavaFont(new Font(Font.SERIF, Font.PLAIN, 16));
textParameters.setFont(font);
textParameters.setTextColor(Color.BLUE);
textParameters.setText("My visual signature");
imageParameters.setTextParameters(textParameters);

By default, DSS uses a Google font : 'PT Serif Regular' (its physical implementation).

'Native PDFBox Drawer' implementation supports only one of the following fonts: SERIF, SANS-SERIF, MONOSPACED, DIALOG and DIALOG_INPUT.

ASiC signature (containers)

When creating a digital signature, the user must choose between different packaging elements, namely enveloping, enveloped or detached. This choice is not obvious, because in one case the signature will alter the signed document and in the other case it is possible to lose the association between the signed document and its signature. That’s where the standard ETSI EN 319 162 (cf. [R04]) offers a standardized use of container forms to establish a common way for associating data objects with advanced signatures or time-stamp tokens.

A number of application environments use ZIP based container formats to package sets of files together with meta-information. ASiC technical specification is designed to operate with a range of such ZIP based application environments. Rather than enforcing a single packaging structure, ASiC describes how these package formats can be used to associate advanced electronic signatures with any data objects.

The standard defines two types of containers; the first (ASiC-S) allows you to associate one or more signatures with a single data element. In this case the structure of the signature can be based (in a general way) on a single CAdES signature or on multiple XAdES signatures or finally on a single TST; the second is an extended container (ASiC-E) that includes multiple data objects. Each data object may be signed by one or more signatures which structure is similar to ASiC-S. This second type of container is compatible with OCF, UCF and ODF formats.

For the moment the DSS framework has some restrictions on the containers you can generate, depending on the input file. If the input file is already an ASiC container, the output container must be the same type of container based on the same type of signature. If the input is any other file, the output does not have any restriction.

Input Output

ASiC-S CAdES

ASiC-S CAdES

ASiC-S XAdES

ASiC-S XAdES

ASiC-E CAdES

ASiC-E CAdES

ASiC-E XAdES

ASiC-E XAdES

Binary

ASiC-S CAdES, ASiC-S XAdES, ASiC-E CAdES, ASiC-E XAdES

This is an example of the source code for signing a document using ASiCS-S based on XAdES-B:

Sign a file within an ASiC-S container
// Preparing parameters for the AsicS signature
ASiCWithXAdESSignatureParameters parameters = new ASiCWithXAdESSignatureParameters();
// We choose the level of the signature (-B, -T, -LT, LTA).
parameters.setSignatureLevel(SignatureLevel.XAdES_BASELINE_B);
// We choose the container type (ASiC-S or ASiC-E)
parameters.aSiC().setContainerType(ASiCContainerType.ASiC_S);

// We set the digest algorithm to use with the signature algorithm. You must use the
// same parameter when you invoke the method sign on the token. The default value is
// SHA256
parameters.setDigestAlgorithm(DigestAlgorithm.SHA256);

// We set the signing certificate
parameters.setSigningCertificate(privateKey.getCertificate());
// We set the certificate chain
parameters.setCertificateChain(privateKey.getCertificateChain());

// Create common certificate verifier
CommonCertificateVerifier commonCertificateVerifier = new CommonCertificateVerifier();
// Create ASiC service for signature
ASiCWithXAdESService service = new ASiCWithXAdESService(commonCertificateVerifier);

// Get the SignedInfo segment that need to be signed.
ToBeSigned dataToSign = service.getDataToSign(toSignDocument, parameters);

// This function obtains the signature value for signed information using the
// private key and specified algorithm
DigestAlgorithm digestAlgorithm = parameters.getDigestAlgorithm();
SignatureValue signatureValue = signingToken.sign(dataToSign, digestAlgorithm, privateKey);

// We invoke the xadesService to sign the document with the signature value obtained in
// the previous step.
DSSDocument signedDocument = service.signDocument(toSignDocument, parameters, signatureValue);

This is another example of the source code for signing multiple documents using ASiCS-E based on CAdES:

Sign multiple files within an ASiC-E container
// Preparing the documents to be embedded in the container and signed
List<DSSDocument> documentsToBeSigned = new ArrayList<DSSDocument>();
documentsToBeSigned.add(new FileDocument("src/main/resources/hello-world.pdf"));
documentsToBeSigned.add(new FileDocument("src/main/resources/xml_example.xml"));

// Preparing parameters for the ASiC-E signature
ASiCWithCAdESSignatureParameters parameters = new ASiCWithCAdESSignatureParameters();

// We choose the level of the signature (-B, -T, -LT or -LTA).
parameters.setSignatureLevel(SignatureLevel.CAdES_BASELINE_B);
// We choose the container type (ASiC-S pr ASiC-E)
parameters.aSiC().setContainerType(ASiCContainerType.ASiC_E);

// We set the digest algorithm to use with the signature algorithm. You
// must use the
// same parameter when you invoke the method sign on the token. The
// default value is
// SHA256
parameters.setDigestAlgorithm(DigestAlgorithm.SHA256);

// We set the signing certificate
parameters.setSigningCertificate(privateKey.getCertificate());
// We set the certificate chain
parameters.setCertificateChain(privateKey.getCertificateChain());

// Create common certificate verifier
CommonCertificateVerifier commonCertificateVerifier = new CommonCertificateVerifier();
// Create ASiC service for signature
ASiCWithCAdESService service = new ASiCWithCAdESService(commonCertificateVerifier);

// Get the SignedInfo segment that need to be signed.
ToBeSigned dataToSign = service.getDataToSign(documentsToBeSigned, parameters);

// This function obtains the signature value for signed information
// using the
// private key and specified algorithm
DigestAlgorithm digestAlgorithm = parameters.getDigestAlgorithm();
SignatureValue signatureValue = signingToken.sign(dataToSign, digestAlgorithm, privateKey);

// We invoke the xadesService to sign the document with the signature
// value obtained in
// the previous step.
DSSDocument signedDocument = service.signDocument(documentsToBeSigned, parameters, signatureValue);

Please note that you need to pass only few parameters to the service. Other parameters, although are positioned, will be overwritten by the internal implementation of the service. Therefore, the obtained signature is always based on CAdES and of DETACHED packaging.

It is also possible with the framework DSS to make an extension of an ASiC container to the level XAdES-BASELINE-T or -LT.

Available implementations of DSSDocument

DSS allows creation of different kinds of DSSDocument :

  • InMemoryDocument : fully loads in memory. This type of DSSDocument can be instantiated with an array of bytes, an InputStream,…​

  • FileDocument : refers an existing File

  • DigestDocument : only contains pre-computed digest values for a given document. That allows a user to avoid sending the full document (detached signatures).

DigestDocument
// Firstly, we load a basic DSSDocument (FileDocument or InMemoryDocument)
DSSDocument fileDocument = new FileDocument("src/main/resources/xml_example.xml");

// After that, we create a DigestDocument
DigestDocument digestDocument = new DigestDocument(DigestAlgorithm.SHA1, fileDocument.getDigest(DigestAlgorithm.SHA1));
digestDocument.setName(fileDocument.getName());

// We can add an additional needed digest value(s). Eg : for a SHA-256 based signature
digestDocument.addDigest(DigestAlgorithm.SHA256, fileDocument.getDigest(DigestAlgorithm.SHA256));

Management of signature tokens

The DSS framework is able to create signatures from PKCS#11, PKCS#12 and MS CAPI. Java 6 is inherently capable of communicating with these kinds of KeyStores. To be independent of the signing media, DSS framework uses an interface named SignatureTokenConnection to manage different implementations of the signing process. The base implementation is able to sign a stream of the data in one step. That means that all the data to be signed needs to be sent to the SSCD. This is the case for MS CAPI. As to the PKCS#11 and PKCS#12, which give to the developer a finer control in the signature operation, the DSS framework implements the AsyncSignatureTokenConnection abstract class that permits to execute the digest operation and signature operation in two different threads or even two different hardwares.

This design permits also other card providers/adopters to create own implementations. For example, this can be used for a direct connection to the Smartcard through Java 6 PC/SC.

PKCS#11

PKCS#11 is widely used to access smart cards and HSMs. Most commercial software uses PKCS#11 to access the signature key of the CA or to enrol user certificates. In the DSS framework, this standard is encapsulated in the class Pkcs11SignatureToken.

Pkcs11SignatureToken usage
try (Pkcs11SignatureToken token = new Pkcs11SignatureToken("C:\\Windows\\System32\\beidpkcs11.dll")) {

        List<DSSPrivateKeyEntry> keys = token.getKeys();
        for (DSSPrivateKeyEntry entry : keys) {
                System.out.println(entry.getCertificate().getCertificate());
        }

        ToBeSigned toBeSigned = new ToBeSigned("Hello world".getBytes());
        SignatureValue signatureValue = token.sign(toBeSigned, DigestAlgorithm.SHA256, keys.get(0));

        System.out.println("Signature value : " + Utils.toBase64(signatureValue.getValue()));
}

PKCS#12

This standard defines a file format commonly used to store the private key and corresponding public key certificate protecting them by password.

In order to use this format with the DSS framework you have to go through the class Pkcs12SignatureToken.

Pkcs12SignatureToken usage
try (Pkcs12SignatureToken token = new Pkcs12SignatureToken("src/main/resources/user_a_rsa.p12", new PasswordProtection("password".toCharArray()))) {

        List<DSSPrivateKeyEntry> keys = token.getKeys();
        for (DSSPrivateKeyEntry entry : keys) {
                System.out.println(entry.getCertificate().getCertificate());
        }

        ToBeSigned toBeSigned = new ToBeSigned("Hello world".getBytes());
        SignatureValue signatureValue = token.sign(toBeSigned, DigestAlgorithm.SHA256, keys.get(0));

        System.out.println("Signature value : " + Utils.toBase64(signatureValue.getValue()));
}

MS CAPI

If the middleware for communicating with an SSDC provides a CSP based on MS CAPI specification, then to sign the documents you can use MSCAPISignatureToken class.

MSCAPISignatureToken usage
try (MSCAPISignatureToken token = new MSCAPISignatureToken()) {

        List<DSSPrivateKeyEntry> keys = token.getKeys();
        for (DSSPrivateKeyEntry entry : keys) {
                System.out.println(entry.getCertificate().getCertificate());
        }

        ToBeSigned toBeSigned = new ToBeSigned("Hello world".getBytes());
        SignatureValue signatureValue = token.sign(toBeSigned, DigestAlgorithm.SHA256, keys.get(0));

        System.out.println("Signature value : " + Utils.toBase64(signatureValue.getValue()));
}

Other Implementations

As you can see, it is easy to add another implementation of the SignatureTokenConnection, thus enabling the framework to use other API than the provided three (PKCS#11, PKCS#12 and MS CAPI). For example, it is likely that in the future PC/SC will be the preferred way of accessing a Smartcard. Although PKCS#11 is currently the most used API, DSS framework is extensible and can use PC/SC. For our design example we propose to use PC/SC to communicate with the Smartcard.

Management of certificates sources

The validation of a certificate requires the access to some other certificates from multiple sources like trusted lists, trust store, the signature itself: certificates can be contained inside or any other source. Within the framework, an X509 certificate is modelled through the class:

  • eu.europa.esig.dss.x509.CertificateToken

This encapsulation helps make certificate handling more suited to the needs of the validation in the context of trust. Each certificate is unambiguously identified by its issuer DN and serial number. The framework associates a unique internal identifier to each certificate but this identifier is not calculated on the data contained in the certificate and therefore varies from one application to another. However, it is independent of its source. It allows comparison of certificates issued by different sources. Certificate tokens are grouped into pools. A certificate token can be declared in several pools. The class that models a pool is called:

  • eu.europa.esig.dss.x509.CertificatePool

This class allows keeping only one occurrence of the certificate in the given context (i.e. validation).

The CertificateSource interface provides abstraction for accessing a certificate, regardless of the source. However, each source has its own type:

  • eu.europa.esig.dss.x509.CertificateSourceType

This information is used, for example, to distinguish between the certificate from a trusted source and the others. A source has one and only one type, but a certificate token can be found in multiple sources. The DSS framework supplies some standard implementations, but also gives the possibility to implement owner solutions. Among the standard solutions you can find:

  • eu.europa.esig.dss.x509.CommonCertificateSource

This is the superclass of almost of the certificate sources. It implements the common method CommonCertificateSource#get returns the list of CertificateToken(s) corresponding to the given subject distinguished name. Note that the content of the encapsulated certificates pool can be different from the content of the source. Only CertificateToken(s) present in the source are taken into account. It exposes also the method CommonCertificateSource#addCertificate which gives the possibility to add manually any X509Certificate as a part of this source and as a part of the encapsulated pool. If the certificate is already present in the pool its source type is associated to the token.

  • eu.europa.esig.dss.x509.SignatureCertificateSource

Some certificate sources are based on data encapsulated within the signature. That means that the set of certificates is available and the software only needs to find the certificate using its subject name. This class adds also new methods to obtain specialized list of certificates contained in the source:.

  • SignatureCertificateSource#getKeyInfoCertificates

  • SignatureCertificateSource#getEncapsulatedCertificates

    • eu.europa.esig.dss.tsl.TrustedListsCertificateSource

Certificates coming from the list of Trusted Lists. This class gives the mechanism to define the set of trusted certificates (trust anchors). They are used in the validation process to decide if the prospective certificate chain has a trust anchor. See chapter 5.2 to know more about EU Trusted Lists.

Management of CRL and OCSP sources

A CRL is a time-stamped list identifying revoked certificates. It is signed by a Certificate Authority (CA) and made freely available in a public repository. Each revoked certificate is identified in a CRL by its certificate serial number.

The Online Certificate Status Protocol (OCSP) is an Internet protocol used for obtaining the revocation status of an unique X.509 digital certificate.

For every certificate, the validity has to be checked via CRL or OCSP responses. The information may originate from different CRLSources or OCSPSources: For easing the usage of such sources, DSS implements a CRLSource and OCSPSource interfaces (which inherit from RevocationSource), which offer a generic, uniform way of accessing CRL and OCSP sources. Furthermore, a caching mechanism can be easily attached to those sources, optimizing the access time to revocation information by reducing network connections to online servers.

The interface CRLSource defines the method which returns CRLToken for the given certificate/issuer certificate couple:

CRLSource usage
CRLToken crlToken = crlSource.getRevocationToken(certificateToken, issuerCertificateToken);

The interface OCSPSource defines the method which returns OCSPToken for the given certificate/issuer certificate couple:

OCSPSource usage
OCSPToken ocspToken = ocspSource.getRevocationToken(certificateToken, issuerCertificateToken);

We use these classes during the certificate validation process through "validationContext" object (based on ValidationContext class) which is a "cache" for one validation request that contains every object retrieved so far. This object in turn instantiates a "verifier" based on CSPAndCRLCertificateVerifier class whose role is to fetch revocation data by querying an OCSP server first and then a CRL server if no OCSP response could be retrieved. In general, we can distinguish three main sources:

  • Offline sources;

  • Online sources;

  • Sources with the cache mechanism.

Repository Revocation Source

The above-mentioned class allows caching of CRL and OCSP responses to a user-chosen source. By default DSS provides a JDBC based implementation for this class, but other implementations also can be created. The class contains a complete set of functions to save revocation data to a database, extract, update and remove it.
Furthermore, the Repository Revocation Source allows the implementer to define a backup revocation source, for the case if the database does not contains the certificate’s revocation data yet.

List of cached Revocation sources implemented in DSS:

  • JdbcRevocationSource

    • JdbcCacheCRLSource

    • JdbcCacheOCSPSource

Examples of usage Repository Revocation Source can be found below (for CRL and OCSP implementations):

JdbcCacheCRLSource usage
JdbcCacheCRLSource cacheCRLSource = new JdbcCacheCRLSource();
cacheCRLSource.setDataSource(dataSource);
cacheCRLSource.setProxySource(onlineCRLSource);
Long oneWeek = (long) (60 * 60 * 24 * 7);
cacheCRLSource.setMaxNextUpdateDelay(oneWeek); // force refresh every week (eg : ARL)
cacheCRLSource.initTable();
RevocationToken crlRevocationToken = cacheCRLSource.getRevocationToken(certificateToken, certificateToken);
JdbcCacheOCSPSource usage
JdbcCacheOCSPSource cacheOCSPSource = new JdbcCacheOCSPSource();
cacheOCSPSource.setDataSource(dataSource);
cacheOCSPSource.setProxySource(onlineOCSPSource);
Long threeMinutes = (long) (60 * 3);
cacheOCSPSource.setDefaultNextUpdateDelay(threeMinutes); // default nextUpdateDelay (if not defined in the revocation data)
cacheOCSPSource.initTable();
RevocationToken ocspRevocationToken = cacheOCSPSource.getRevocationToken(certificateToken, certificateToken);

Be aware that you have to initialize a table before start of working with the cached revocation repository.

Other implementations of CRL and OCSP Sources

Such sources find the status of a certificate either from a list stored locally or using the information contained in the advanced signature or online way. Here is the list of sources already implemented in the DSS framework:

  • CRL sources

    • OfflineCRLSource : This class that implements in a generic way the findCrl method that operates on the different CRLs implemented in children classes.

      • ListCRLSource : This source maintains a list of CRLToken.

      • SignatureCRLSource : The advanced signature contains a list of CRL that was needed to validate the signature. This class is a basic skeleton that is able to retrieve the needed CRL from a list. The child needs to retrieve the list of wrapped CRLs.

        • CAdESCRLSource : Retrieves information from a CAdES signature.

        • PAdESCRLSource : Retrieves information from a PAdES signature.

        • XAdESCRLSource : Retrieves information from a XAdES signature.

        • ExternalResourcesCRLSource : A class that can instantiate a list of certificate revocation lists from a directory where should be the individual lists (each individual list file must end with the extension ".crl").

    • OnlineCRLSource : This is a representation of an Online CRL repository. This implementation will contact using HTTP protocol the CRL Responder to download the CRLs from the given URI. Note that certificate"s Authority Information Access (AIA) extension is used to find issuer’s resources location like CRT file and/or Online Certificate Status Protocol (OCSP). The URIs of CRL server will be extracted from this property (OID value: 1.3.6.1.5.5.7.48.1.3).

    • JdbcCacheCrlSource : Implementation of the 'JdbcRevocationSource'. This implementation allows storage of valid CRL entries to a defined 'DataSource' and retrieve them locally.

  • OCSP sources

    • OfflineOCSPSource : An abstract class that helps to implement OCSPSource with an already loaded list of OCSPToken. It implements in a generic way the getOCSPResponse method that operates on the different OCSP implementations in children classes.

      • ListOCSPSource : Implements an OCSPSource from a list of OCSPToken.

      • SignatureOCSPSource : The advanced signature contains a list of OCSPResp that was needed to validate the signature. This class is a basic skeleton that is able to retrieve the needed OCSPResp from a list. The children need to retrieve the list of wrapped OCSPResp.

        • CAdESOCSPSource : Retrieves information from a CAdES signature.

        • PAdESOCSPSource : Retrieves information from a PAdES signature.

        • XAdESOCSPSource : Retrieves information from a XAdES signature.

        • ExternalResourcesOCSPSource : A class that can instantiate a list of OCSPToken from a directory where should be the individual DER Encoded X509 certificates files (each individual file must end with the extension ".der").

    • OnlineOCSPSource : This is a representation of an Online OCSP repository. This implementation will contact using HTTP protocol the OCSP Responder to retrieve the OCSP response. Note that certificate’s Authority Information Access (AIA) extension is used to find issuer’s resources location like CRT file and/or Online Certificate Status Protocol (OCSP). The URIs of OCSP server will be extracted from this property (OID value: 1.3.6.1.5.5.7.48.1).

    • JdbcCacheOcspSource : Implementation of the 'JdbcRevocationSource'. This implementation allows storage of valid OCSP entries to a defined 'DataSource' and retrieve them locally.

CertificateVerifier configuration

The CertificateVerifier and its implementation CommonCertificateVerifier determine how DSS accesses to external resources and how it should react in some occasions. This configuration is used in both extension and validation mode.

CertificateVerifier usage
CertificateVerifier cv = new CommonCertificateVerifier();

// This data loader is used to collect certificates from external resources
// (AIA)
cv.setDataLoader(dataLoader);

// This certificate source is used to provide missing intermediate certificates
// (not trusted certificates)
cv.setAdjunctCertSource(adjunctCertSource);

// This certificate source is used to provide trusted certificates (the trust
// anchors where the certificate chain building should stop)
cv.setTrustedCertSource(trustedCertSource);

// The CRL Source to be used for external accesses (can be configured with a
// cache,...)
cv.setCrlSource(crlSource);

// The OCSP Source to be used for external accesses (can be configured with a
// cache,...)
cv.setOcspSource(ocspSource);

// Sets the default digest algorithm that will be used for digest calculation
// of tokens used during the validation process.
// The values will be used in validation reports.
// Default : DigestAlgorithm.SHA256
cv.setDefaultDigestAlgorithm(DigestAlgorithm.SHA512);

// Define the behavior to be followed by DSS in case of revocation checking for
// certificates issued from an unsure source (DSS v5.4+)
// Default : revocation check is disabled for unsure sources (security reasons)
cv.setCheckRevocationForUntrustedChains(false);

// DSS v5.4+ : The 3 below configurations concern the extension mode (LT/LTA
// extension)

// DSS throws an exception by default in case of missing revocation data
// Default : true
cv.setExceptionOnMissingRevocationData(true);

// DSS throws an exception if a TSU certificate chain is not covered with a
// revocation data (timestamp generation time > CRL/OCSP production time).
// Default : false
cv.setExceptionOnUncoveredPOE(true);

// DSS interrupts by default the extension process if a revoked certificate is
// present
// Default : true
cv.setExceptionOnRevokedCertificate(true);

// DSS stops the extension process if an invalid timestamp is met
// Default : true
cv.setExceptionOnInvalidTimestamp(true);

// DSS v5.5+ : throw an exception in case if there is no valid revocation data
// with thisUpdate time after the best signature time
// Example: if a signature was extended to T level then the obtained revocation
// must have thisUpdate time after production time of the signature timestamp.
// Default : false
cv.setExceptionOnNoRevocationAfterBestSignatureTime(true);

// DSS v5.4+ : defines if binary of certificates used during validation must be included
// to produced validation reports. If false only digests will be included.
// Default : false
cv.setIncludeCertificateRevocationValues(true);

// DSS v5.4+ : defines if binary of revocation data used during validation must be included
// to produced validation reports. If false only digests will be included.
// Default : false
cv.setIncludeCertificateRevocationValues(true);

// DSS v5.4+ : defines if binary of timestamps present into the signature must be included
// to produced validation reports. If false only digests will be included.
// Default : false
cv.setIncludeTimestampTokenValues(true);

TSP Sources

The Time Stamp Authority by creating time-stamp tokens provides independent and irrefutable proof of time for business transactions, e-documents and digital signatures. The TSA must comply with the IETF RFC 3161 specifications (cf. [R07]). A time-stamp is obtained by sending the digest value of the given data and digest algorithm to the Time Stamp Authority. The returned time-stamp is a signed data that contains the digest value, the identity of the TSA, and the time of stamping. This proves that the given data existed before the time of stamping. The DSS framework proposes TSPSource interface to implement the communication with TSA. The class OnlineTSPSource is the default implementation of TSP using HTTP(S) communication layer. The following bit of Java code illustrates how you might use this class:

OnlineTSPSource usage
final String tspServer = "http://dss.nowina.lu/pki-factory/tsa/good-tsa";
OnlineTSPSource tspSource = new OnlineTSPSource(tspServer);
tspSource.setDataLoader(new TimestampDataLoader()); // uses the specific content-type

final DigestAlgorithm digestAlgorithm = DigestAlgorithm.SHA256;
final byte[] toDigest = "Hello world".getBytes("UTF-8");
final byte[] digestValue = DSSUtils.digest(digestAlgorithm, toDigest);
final TimeStampToken tsr = tspSource.getTimeStampResponse(digestAlgorithm, digestValue);

System.out.println(DSSUtils.toHex(tsr.getEncoded()));

Time-stamp policy

A time-stamp policy is a "named set of rules that indicates the applicability of a time-stamp token to a particular community and/or class of application with common security requirements". A TSA may define its own policy which enhances the policy defined in RFC 3628. Such a policy shall incorporate or further constrain the requirements identified in RFC 3628. A time-stamp policy may be defined by the user of times-stamp services.

Composite TSP Source

Sometimes, timestamping servers may encounter interruptions (restart,…​). To avoid failing signature extension, DSS allows a user to configure several TSP Sources. DSS will try source by source until getting an usable timestamp token.

Configuration of a CompositeTSPSource
// Create a map with several TSPSources
TimestampDataLoader timestampDataLoader = new TimestampDataLoader();// uses the specific content-type

OnlineTSPSource tsa1 = new OnlineTSPSource("http://dss.nowina.lu/pki-factory/tsa/ee-good-tsa");
tsa1.setDataLoader(timestampDataLoader);
OnlineTSPSource tsa2 = new OnlineTSPSource("http://dss.nowina.lu/pki-factory/tsa/good-tsa");
tsa2.setDataLoader(timestampDataLoader);

Map<String, TSPSource> tspSources = new HashMap<String, TSPSource>();
tspSources.put("TSA1", tsa1);
tspSources.put("TSA2", tsa2);

// Instantiate a new CompositeTSPSource and set the different sources
CompositeTSPSource tspSource = new CompositeTSPSource();
tspSource.setTspSources(tspSources);

final DigestAlgorithm digestAlgorithm = DigestAlgorithm.SHA256;
final byte[] toDigest = "Hello world".getBytes("UTF-8");
final byte[] digestValue = DSSUtils.digest(digestAlgorithm, toDigest);

// DSS will request the tsp sources (one by one) until getting a valid token.
// If none of them succeed, a DSSException is thrown.
final TimeStampToken tsr = tspSource.getTimeStampResponse(digestAlgorithm, digestValue);

System.out.println(DSSUtils.toHex(tsr.getEncoded()));

Supported algorithms

DSS supports several signature algorithms (combination of an encryption algorithm and a digest algorithm). Below, you can find the supported combinations. The support of the algorithms depends on the registered OID (ASN1) or URI (XML).

In the next table, XAdES also applies to ASiC with embedded XAdES signatures and CAdES also concerns PAdES and ASiC with embedded CAdES signatures.

SmartCards/HSMs don’t allow signing with all digest algorithms. Please refer to your SmartCard/HSM provider.
SHA-1 SHA-224 SHA-256 SHA-384 SHA-512 SHA3-224 SHA3-256 SHA3-384 SHA3-512 MD2 MD5 RIPEMD160

RSA

XAdES

CAdES

RSA-PSS

XAdES

CAdES

ECDSA

XAdES

CAdES

DSA

XAdES

CAdES

HMAC

XAdES

CAdES

Multi-threading

DSS can be used in multi-threaded environments but some points need to be considered like resources sharing and caching. All operations are stateless and this fact requires to be maintained. Some resources can be shared, others are proper to an operation.

For each provided operation, DSS requires a CertificateVerifier object. This object is responsible to provide certificates and accesses to external resources (AIA, CRL, OCSP,…​). At the beginning of all operation, a new internal CertificatePool is created and all available certificates are copied. Throughout the signature/validation process, the CertificatePool content evolves. Certificates are added/updated from the signature, timestamp(s), revocation data,…​ Revocation data / issuer certificates are collected and added to the certificate. Certificate status are updated to give as much as possible information. For these reasons, integrators need to be careful about the CertificateVerifier configuration.

Resource sharing

The trusted certificates can be shared between multiple threads because these certificates are static. This means they don’t require more analysis. Their status won’t evolve. For these certificates, DSS doesn’t need to collect issuer certificate and/or their revocation data.

In opposition, the adjunct certificates cannot be shared. These certificates concern a specific signature/validation operation. This parameter is used to provide missing certificate(s). When DSS is unable to build the complete certificate path with the provided certificates (as signature parameters or embedded within a signature), it is possible to inject not present certificates. These certificates are not necessarily trusted and may require future "modifications" like revocation data collection,…​

Caching

In case of multi-threading usage, we strongly recommend caching of external resources. All external resources can be cached (AIA, CRL, OCSP) to improve performances and to avoid requesting too much time the same resources. FileCacheDataLoader and JdbcCacheCRLSource can help you in this way.

JAXB modules useful classes

Since the version 5.5, JAXB modules are provide with a harmonized structure :

dss-detailed-report
src/main/java
eu.europa.esig.dss.detailedreport
  • DetailedReport.java wrapper(s) which ease the JAXB manipulation

  • …​

  • DetailedReportFacade.java class which allows to marshall/unmarshall jaxb objects, generate HTML/PDF content,…​

  • DetailedReportXmlDefiner.java class which contains the model definition (XSD, XSLT references, ObjectFactory)

  • jaxb generated on compile time

    • XmlDetailedReport.java JAXB model

    • …​

src/main/resources
xsd
  • DetailedReport.xsd XML Schema (XSD) for the Detailed Report model

  • binding.xml XJC instructions to generate the JAXB model from the XSD

xslt
  • html

    • detailed-report.xslt XML Stylesheet for the HTML generation

  • pdf

    • detailed-report.xslt XML Stylesheet for the PDF generation

In the main classes, a Facade is present to quickly operate with the JAXB objects (eg: marshall, unmarshall, generate the HTML/PDF, validate the XML structure,…​).

DetailedReportFacade usage
Reports completeReports = documentValidator.validateDocument();

DetailedReportFacade detailedReportFacade = DetailedReportFacade.newFacade();

// Transforms the JAXB object to String (xml content)
String marshalledDetailedReport = detailedReportFacade.marshall(completeReports.getDetailedReportJaxb());

// Transforms the String (xml content) to a JAXB Object
XmlDetailedReport xmlDetailedReport = detailedReportFacade.unmarshall(marshalledDetailedReport);

// Generates the HTML content for the given Detailed Report (compatible with
// BootStrap)
// Similar method is available for PDF generation (requires Apache FOP)
String htmlDetailedReport = detailedReportFacade.generateHtmlReport(completeReports.getDetailedReportJaxb());

A XmlDefiner is also available with the access to the embedded XML Schemas (XSD), the XML Stylesheets (XSLT) to be able to generate the HTML or the PDF content (for DSS specific JAXB) and the JAXB Object Factory.

DetailedReportXmlDefiner usage
// The JAXB Object Factory
ObjectFactory objectFactory = DetailedReportXmlDefiner.OBJECT_FACTORY;

// The JAXBContext (cached)
JAXBContext jaxbContext = DetailedReportXmlDefiner.getJAXBContext();

// The XML Schema to validate a XML content (cached)
Schema schema = DetailedReportXmlDefiner.getSchema();

// The Templates object with the loaded XML Stylesheet to generate the HTML
// content from the JAXB Object (cached)
Templates bootstrap3Templates = DetailedReportXmlDefiner.getHtmlBootstrap3Templates();

// The Templates object with the loaded XML Stylesheet to generate the PDF
// content from the JAXB Object (cached)
Templates pdfTemplates = DetailedReportXmlDefiner.getPdfTemplates();

Additional features

Certificate validation

DSS offers the possibility to validate a certificate. For a given certificate, the framework builds a certificate path until a known trust anchor (trusted list, keystore,…​), validates each found certificate (OCSP / CRL) and determines its European "qualification".

To determine the certificate qualification, DSS follows the draft standard ETSI TS 119 172-4 ([R09]). It analyses the certificate properties (QCStatements, Certificate Policies,…​) and applies possible overrules from the related trusted list ("catched" qualifiers from a trust service). More information about qualifiers can be found in the standard ETSI TS 119 612 ([R10]).

DSS always computes the status at 2 different times : certificate issuance and signing/validation time. The certificate qualification can evolve in the time, its status is not immutable (eg: a trust service provider lost its granted status). The eIDAS regulation ([R11]) clearly defines these different times in the Article 32 and related Annex I.

Validate a certificate and retrieve its qualification level
// Firstly, we load the certificate to be validated
CertificateToken token = DSSUtils.loadCertificate(new File("src/main/resources/keystore/ec.europa.eu.1.cer"));

// We need a certificate verifier and configure it  (see specific chapter about the CertificateVerifier configuration)
CertificateVerifier cv = new CommonCertificateVerifier();

// We create an instance of the CertificateValidator with the certificate
CertificateValidator validator = CertificateValidator.fromCertificate(token);
validator.setCertificateVerifier(cv);

// We execute the validation
CertificateReports certificateReports = validator.validate();

// We have 3 reports
// The diagnostic data which contains all used and static data
DiagnosticData diagnosticData = certificateReports.getDiagnosticData();

// The detailed report which is the result of the process of the diagnostic data and the validation policy
DetailedReport detailedReport = certificateReports.getDetailedReport();

// The simple report is a summary of the detailed report or diagnostic data (more user-friendly)
SimpleCertificateReport simpleReport = certificateReports.getSimpleReport();

Extract the signed data from a signature

DSS is able to retrieve the original data from a valid signature.

Retrieve original data from a signed document
// We have our signed document, we want to retrieve the original/signed data
DSSDocument signedDocument = new FileDocument("src/test/resources/signedXmlXadesB.xml");

// We create an instance of DocumentValidator. DSS automatically selects the validator depending of the
// signature file
SignedDocumentValidator documentValidator = SignedDocumentValidator.fromDocument(signedDocument);

// We set a certificate verifier. It handles the certificate pool, allows to check the certificate status,...
documentValidator.setCertificateVerifier(new CommonCertificateVerifier());

// We retrieve the found signatures
List<AdvancedSignature> signatures = documentValidator.getSignatures();

// We select the wanted signature (the first one in our current case)
AdvancedSignature advancedSignature = signatures.get(0);

// We call get original document with the related signature id (DSS unique ID)
List<DSSDocument> originalDocuments = documentValidator.getOriginalDocuments(advancedSignature.getId());

// We can have one or more original documents depending of the signature (ASiC, PDF,...)
DSSDocument original = originalDocuments.get(0);

original.save("target/original.xml");

REST Services

DSS offers some REST and SOAP web services. The documentation will covers the REST calls. Additionally, we also provide a SOAP-UI project and Postman samples in the cookbook module.

The different webservices are :

  • Signature webservices (dss-soap / dss-rest and their clients) : they expose methods to allow signing or extending a signature from a client.

  • Server-signing webservice (dss-server-signing-soap / dss-server-signing-rest and their clients) : they expose method to retrieve keys from a server (PKCS#11, PKCS#12, HSM,…​) and to sign the digest on the server side.

  • Validation webservices (dss-validation-soap / dss-validation-rest and their client) : they expose methods to allow signature validation, with an optional detached file and an optional validation policy.

The data structure in webservices is similar in REST and SOAP.

REST signature service

This service exposes 3 methods for one or more document(s) :

  • getDataToSign : computes the digest to be signed

  • signDocument : adds the signature value in the document

  • extendDocument : extends an existing signature

Get data to sign

The method allows retrieving the data to be signed. The user sends the document to be signed, the parameters (signature level,…​) and the certificate chain.

The parameters in getDataToSign and signDocument MUST be the same (especially the signing date).
Request
POST /services/rest/signature/one-document/getDataToSign HTTP/1.1
Accept: application/json, application/javascript, text/javascript, text/json
Content-Type: application/json; charset=UTF-8
Host: localhost:8080
Content-Length: 2753

{
  "parameters" : {
    "signingCertificate" : {
      "encodedCertificate" : "MIIC6jCCAdKgAwIBAgIGLtYU17tXMA0GCSqGSIb3DQEBCwUAMDAxGzAZBgNVBAMMElJvb3RTZWxmU2lnbmVkRmFrZTERMA8GA1UECgwIRFNTLXRlc3QwHhcNMTcwNjA4MTEyNjAxWhcNNDcwNzA0MDc1NzI0WjAoMRMwEQYDVQQDDApTaWduZXJGYWtlMREwDwYDVQQKDAhEU1MtdGVzdDCCASIwDQYJKoZIhvcNAQEBBQADggEPADCCAQoCggEBAMI3kZhtnipn+iiZHZ9ax8FlfE5Ow/cFwBTfAEb3R1ZQUp6/BQnBt7Oo0JWBtc9qkv7JUDdcBJXPV5QWS5AyMPHpqQ75Hitjsq/Fzu8eHtkKpFizcxGa9BZdkQjh4rSrtO1Kjs0Rd5DQtWSgkeVCCN09kN0ZsZ0ENY+Ip8QxSmyztsStkYXdULqpwz4JEXW9vz64eTbde4vQJ6pjHGarJf1gQNEc2XzhmI/prXLysWNqC7lZg7PUZUTrdegABTUzYCRJ1kWBRPm4qo0LN405c94QQd45a5kTgowHzEgLnAQI28x0M3A59TKC+ieNc6VF1PsTLpUw7PNI2VstX5jAuasCAwEAAaMSMBAwDgYDVR0PAQH/BAQDAgEGMA0GCSqGSIb3DQEBCwUAA4IBAQCK6LGA01TR+rmU8p6yhAi4OkDN2b1dbIL8l8iCMYopLCxx8xqq3ubZCOxqh1X2j6pgWzarb0b/MUix00IoUvNbFOxAW7PBZIKDLnm6LsckRxs1U32sC9d1LOHe3WKBNB6GZALT1ewjh7hSbWjftlmcovq+6eVGA5cvf2u/2+TkKkyHV/NR394nXrdsdpvygwypEtXjetzD7UT93Nuw3xcV8VIftIvHf9LjU7h+UjGmKXG9c15eYr3SzUmv6kyOI0Bvw14PWtsWGl0QdOSRvIBBrP4adCnGTgjgjk9LTcO8B8FKrr+8lHGuc0bp4lIUToiUkGILXsiEeEg9WAqm+XqO"
    },
    "certificateChain" : [ ],
    "detachedContents" : null,
    "asicContainerType" : null,
    "signatureLevel" : "CAdES_BASELINE_B",
    "signaturePackaging" : "ENVELOPING",
    "signatureAlgorithm" : "RSA_SHA256",
    "digestAlgorithm" : "SHA256",
    "encryptionAlgorithm" : "RSA",
    "referenceDigestAlgorithm" : null,
    "contentTimestampParameters" : {
      "digestAlgorithm" : "SHA256",
      "canonicalizationMethod" : "http://www.w3.org/2001/10/xml-exc-c14n#"
    },
    "signatureTimestampParameters" : {
      "digestAlgorithm" : "SHA256",
      "canonicalizationMethod" : "http://www.w3.org/2001/10/xml-exc-c14n#"
    },
    "archiveTimestampParameters" : {
      "digestAlgorithm" : "SHA256",
      "canonicalizationMethod" : "http://www.w3.org/2001/10/xml-exc-c14n#"
    },
    "signWithExpiredCertificate" : false,
    "generateTBSWithoutCertificate" : false,
    "blevelParams" : {
      "trustAnchorBPPolicy" : true,
      "signingDate" : 1566540526950,
      "claimedSignerRoles" : null,
      "policyId" : null,
      "policyQualifier" : null,
      "policyDescription" : null,
      "policyDigestAlgorithm" : null,
      "policyDigestValue" : null,
      "policySpuri" : null,
      "commitmentTypeIndications" : null,
      "signerLocationPostalAddress" : [ ],
      "signerLocationPostalCode" : null,
      "signerLocationLocality" : null,
      "signerLocationStateOrProvince" : null,
      "signerLocationCountry" : null,
      "signerLocationStreet" : null
    }
  },
  "toSignDocument" : {
    "bytes" : "SGVsbG8=",
    "digestAlgorithm" : null,
    "name" : "RemoteDocument"
  }
}
Response
HTTP/1.1 200 OK
Date: Fri, 23 Aug 2019 06:08:46 GMT
X-Content-Type-Options: nosniff
X-XSS-Protection: 1; mode=block
Cache-Control: no-cache, no-store, max-age=0, must-revalidate
Pragma: no-cache
Expires: 0
X-Frame-Options: DENY
Server: ESIG-DSS
Content-Type: application/json
Transfer-Encoding: chunked
Content-Length: 448

{
  "bytes" : "MYIBOzARBgsqhkiG9w0BCRACDzECBQAwFQYLKoZIhvcNAQkQAhExBjAEogIwADAYBgkqhkiG9w0BCQMxCwYJKoZIhvcNAQcBMBwGCSqGSIb3DQEJBTEPFw0xOTA4MjMwNjA4NDZaMC0GCSqGSIb3DQEJNDEgMB4wDQYJYIZIAWUDBAIBBQChDQYJKoZIhvcNAQELBQAwLwYJKoZIhvcNAQkEMSIEIBhfjbMicf4l9WGm/JOLLiZDBuwwTtpRgAfRdkgmOBlpMHcGCyqGSIb3DQEJEAIvMWgwZjBkMGIEIALz68oBYydCU7yAnSdJjdQbsDFtfmsGaWARXeFVWJ2cMD4wNKQyMDAxGzAZBgNVBAMMElJvb3RTZWxmU2lnbmVkRmFrZTERMA8GA1UECgwIRFNTLXRlc3QCBi7WFNe7Vw=="
}

Sign document

The method allows generation of the signed document with the received signature value.

The parameters in getDataToSign and signDocument MUST be the same (especially the signing date).
Request
POST /services/rest/signature/one-document/signDocument HTTP/1.1
Accept: application/json, application/javascript, text/javascript, text/json
Content-Type: application/json; charset=UTF-8
Host: localhost:8080
Content-Length: 2842

{
  "parameters" : {
    "signingCertificate" : {
      "encodedCertificate" : "MIIC6jCCAdKgAwIBAgIGLtYU17tXMA0GCSqGSIb3DQEBCwUAMDAxGzAZBgNVBAMMElJvb3RTZWxmU2lnbmVkRmFrZTERMA8GA1UECgwIRFNTLXRlc3QwHhcNMTcwNjA4MTEyNjAxWhcNNDcwNzA0MDc1NzI0WjAoMRMwEQYDVQQDDApTaWduZXJGYWtlMREwDwYDVQQKDAhEU1MtdGVzdDCCASIwDQYJKoZIhvcNAQEBBQADggEPADCCAQoCggEBAMI3kZhtnipn+iiZHZ9ax8FlfE5Ow/cFwBTfAEb3R1ZQUp6/BQnBt7Oo0JWBtc9qkv7JUDdcBJXPV5QWS5AyMPHpqQ75Hitjsq/Fzu8eHtkKpFizcxGa9BZdkQjh4rSrtO1Kjs0Rd5DQtWSgkeVCCN09kN0ZsZ0ENY+Ip8QxSmyztsStkYXdULqpwz4JEXW9vz64eTbde4vQJ6pjHGarJf1gQNEc2XzhmI/prXLysWNqC7lZg7PUZUTrdegABTUzYCRJ1kWBRPm4qo0LN405c94QQd45a5kTgowHzEgLnAQI28x0M3A59TKC+ieNc6VF1PsTLpUw7PNI2VstX5jAuasCAwEAAaMSMBAwDgYDVR0PAQH/BAQDAgEGMA0GCSqGSIb3DQEBCwUAA4IBAQCK6LGA01TR+rmU8p6yhAi4OkDN2b1dbIL8l8iCMYopLCxx8xqq3ubZCOxqh1X2j6pgWzarb0b/MUix00IoUvNbFOxAW7PBZIKDLnm6LsckRxs1U32sC9d1LOHe3WKBNB6GZALT1ewjh7hSbWjftlmcovq+6eVGA5cvf2u/2+TkKkyHV/NR394nXrdsdpvygwypEtXjetzD7UT93Nuw3xcV8VIftIvHf9LjU7h+UjGmKXG9c15eYr3SzUmv6kyOI0Bvw14PWtsWGl0QdOSRvIBBrP4adCnGTgjgjk9LTcO8B8FKrr+8lHGuc0bp4lIUToiUkGILXsiEeEg9WAqm+XqO"
    },
    "certificateChain" : [ ],
    "detachedContents" : null,
    "asicContainerType" : null,
    "signatureLevel" : "CAdES_BASELINE_B",
    "signaturePackaging" : "ENVELOPING",
    "signatureAlgorithm" : "RSA_SHA256",
    "digestAlgorithm" : "SHA256",
    "encryptionAlgorithm" : "RSA",
    "referenceDigestAlgorithm" : null,
    "contentTimestampParameters" : {
      "digestAlgorithm" : "SHA256",
      "canonicalizationMethod" : "http://www.w3.org/2001/10/xml-exc-c14n#"
    },
    "signatureTimestampParameters" : {
      "digestAlgorithm" : "SHA256",
      "canonicalizationMethod" : "http://www.w3.org/2001/10/xml-exc-c14n#"
    },
    "archiveTimestampParameters" : {
      "digestAlgorithm" : "SHA256",
      "canonicalizationMethod" : "http://www.w3.org/2001/10/xml-exc-c14n#"
    },
    "signWithExpiredCertificate" : false,
    "generateTBSWithoutCertificate" : false,
    "blevelParams" : {
      "trustAnchorBPPolicy" : true,
      "signingDate" : 1566540526716,
      "claimedSignerRoles" : null,
      "policyId" : null,
      "policyQualifier" : null,
      "policyDescription" : null,
      "policyDigestAlgorithm" : null,
      "policyDigestValue" : null,
      "policySpuri" : null,
      "commitmentTypeIndications" : null,
      "signerLocationPostalAddress" : [ ],
      "signerLocationPostalCode" : null,
      "signerLocationLocality" : null,
      "signerLocationStateOrProvince" : null,
      "signerLocationCountry" : null,
      "signerLocationStreet" : null
    }
  },
  "signatureValue" : {
    "algorithm" : "RSA_SHA256",
    "value" : "AQIDBA=="
  },
  "toSignDocument" : {
    "bytes" : "SGVsbG8=",
    "digestAlgorithm" : null,
    "name" : "RemoteDocument"
  }
}
Response
HTTP/1.1 200 OK
Date: Fri, 23 Aug 2019 06:08:46 GMT
X-Content-Type-Options: nosniff
X-XSS-Protection: 1; mode=block
Cache-Control: no-cache, no-store, max-age=0, must-revalidate
Pragma: no-cache
Expires: 0
X-Frame-Options: DENY
Server: ESIG-DSS
Content-Type: application/json
Transfer-Encoding: chunked
Content-Length: 1769

{
  "bytes" : "MIIE2QYJKoZIhvcNAQcCoIIEyjCCBMYCAQExDzANBglghkgBZQMEAgEFADAUBgkqhkiG9w0BBwGgBwQFSGVsbG+gggLuMIIC6jCCAdKgAwIBAgIGLtYU17tXMA0GCSqGSIb3DQEBCwUAMDAxGzAZBgNVBAMMElJvb3RTZWxmU2lnbmVkRmFrZTERMA8GA1UECgwIRFNTLXRlc3QwHhcNMTcwNjA4MTEyNjAxWhcNNDcwNzA0MDc1NzI0WjAoMRMwEQYDVQQDDApTaWduZXJGYWtlMREwDwYDVQQKDAhEU1MtdGVzdDCCASIwDQYJKoZIhvcNAQEBBQADggEPADCCAQoCggEBAMI3kZhtnipn+iiZHZ9ax8FlfE5Ow/cFwBTfAEb3R1ZQUp6/BQnBt7Oo0JWBtc9qkv7JUDdcBJXPV5QWS5AyMPHpqQ75Hitjsq/Fzu8eHtkKpFizcxGa9BZdkQjh4rSrtO1Kjs0Rd5DQtWSgkeVCCN09kN0ZsZ0ENY+Ip8QxSmyztsStkYXdULqpwz4JEXW9vz64eTbde4vQJ6pjHGarJf1gQNEc2XzhmI/prXLysWNqC7lZg7PUZUTrdegABTUzYCRJ1kWBRPm4qo0LN405c94QQd45a5kTgowHzEgLnAQI28x0M3A59TKC+ieNc6VF1PsTLpUw7PNI2VstX5jAuasCAwEAAaMSMBAwDgYDVR0PAQH/BAQDAgEGMA0GCSqGSIb3DQEBCwUAA4IBAQCK6LGA01TR+rmU8p6yhAi4OkDN2b1dbIL8l8iCMYopLCxx8xqq3ubZCOxqh1X2j6pgWzarb0b/MUix00IoUvNbFOxAW7PBZIKDLnm6LsckRxs1U32sC9d1LOHe3WKBNB6GZALT1ewjh7hSbWjftlmcovq+6eVGA5cvf2u/2+TkKkyHV/NR394nXrdsdpvygwypEtXjetzD7UT93Nuw3xcV8VIftIvHf9LjU7h+UjGmKXG9c15eYr3SzUmv6kyOI0Bvw14PWtsWGl0QdOSRvIBBrP4adCnGTgjgjk9LTcO8B8FKrr+8lHGuc0bp4lIUToiUkGILXsiEeEg9WAqm+XqOMYIBpjCCAaICAQEwOjAwMRswGQYDVQQDDBJSb290U2VsZlNpZ25lZEZha2UxETAPBgNVBAoMCERTUy10ZXN0AgYu1hTXu1cwDQYJYIZIAWUDBAIBBQCgggE7MBEGCyqGSIb3DQEJEAIPMQIFADAVBgsqhkiG9w0BCRACETEGMASiAjAAMBgGCSqGSIb3DQEJAzELBgkqhkiG9w0BBwEwHAYJKoZIhvcNAQkFMQ8XDTE5MDgyMzA2MDg0NlowLQYJKoZIhvcNAQk0MSAwHjANBglghkgBZQMEAgEFAKENBgkqhkiG9w0BAQsFADAvBgkqhkiG9w0BCQQxIgQgGF+NsyJx/iX1Yab8k4suJkMG7DBO2lGAB9F2SCY4GWkwdwYLKoZIhvcNAQkQAi8xaDBmMGQwYgQgAvPrygFjJ0JTvICdJ0mN1BuwMW1+awZpYBFd4VVYnZwwPjA0pDIwMDEbMBkGA1UEAwwSUm9vdFNlbGZTaWduZWRGYWtlMREwDwYDVQQKDAhEU1MtdGVzdAIGLtYU17tXMA0GCSqGSIb3DQEBCwUABAQBAgME",
  "digestAlgorithm" : null,
  "name" : "RemoteDocument-signed-cades-baseline-b.pkcs7"
}

Extend document

The method allows extension of an existing signature to a stronger level.

Request
POST /services/rest/signature/one-document/extendDocument HTTP/1.1
Accept: application/json, application/javascript, text/javascript, text/json
Content-Type: application/json; charset=UTF-8
Host: localhost:8080
Content-Length: 8885

{
  "toExtendDocument" : {
    "bytes" : "PD94bWwgdmVyc2lvbj0iMS4wIiBlbmNvZGluZz0iVVRGLTgiPz48ZHM6U2lnbmF0dXJlIHhtbG5zOmRzPSJodHRwOi8vd3d3LnczLm9yZy8yMDAwLzA5L3htbGRzaWcjIiBJZD0iaWQtYWZkZTc4MjQzNjQ2OGRkNzRlZWIxODFmN2NlMTEwZTEiPjxkczpTaWduZWRJbmZvPjxkczpDYW5vbmljYWxpemF0aW9uTWV0aG9kIEFsZ29yaXRobT0iaHR0cDovL3d3dy53My5vcmcvMjAwMS8xMC94bWwtZXhjLWMxNG4jIi8+PGRzOlNpZ25hdHVyZU1ldGhvZCBBbGdvcml0aG09Imh0dHA6Ly93d3cudzMub3JnLzIwMDEvMDQveG1sZHNpZy1tb3JlI3JzYS1zaGEyNTYiLz48ZHM6UmVmZXJlbmNlIElkPSJyLWlkLTEiIFR5cGU9IiIgVVJJPSJzYW1wbGUueG1sIj48ZHM6RGlnZXN0TWV0aG9kIEFsZ29yaXRobT0iaHR0cDovL3d3dy53My5vcmcvMjAwMS8wNC94bWxlbmMjc2hhMjU2Ii8+PGRzOkRpZ2VzdFZhbHVlPmtjREhPWmp3WmhWZnVEaHVoQ2VDRVJSbVlwVEg0Smo0Um1mVlZpMzFROWc9PC9kczpEaWdlc3RWYWx1ZT48L2RzOlJlZmVyZW5jZT48ZHM6UmVmZXJlbmNlIFR5cGU9Imh0dHA6Ly91cmkuZXRzaS5vcmcvMDE5MDMjU2lnbmVkUHJvcGVydGllcyIgVVJJPSIjeGFkZXMtaWQtYWZkZTc4MjQzNjQ2OGRkNzRlZWIxODFmN2NlMTEwZTEiPjxkczpUcmFuc2Zvcm1zPjxkczpUcmFuc2Zvcm0gQWxnb3JpdGhtPSJodHRwOi8vd3d3LnczLm9yZy8yMDAxLzEwL3htbC1leGMtYzE0biMiLz48L2RzOlRyYW5zZm9ybXM+PGRzOkRpZ2VzdE1ldGhvZCBBbGdvcml0aG09Imh0dHA6Ly93d3cudzMub3JnLzIwMDEvMDQveG1sZW5jI3NoYTI1NiIvPjxkczpEaWdlc3RWYWx1ZT5EenR3TlRtUm9PQW02L2xNSThSeW01eFpQekl2TFlEem4vZWJZWWtQc3I0PTwvZHM6RGlnZXN0VmFsdWU+PC9kczpSZWZlcmVuY2U+PC9kczpTaWduZWRJbmZvPjxkczpTaWduYXR1cmVWYWx1ZSBJZD0idmFsdWUtaWQtYWZkZTc4MjQzNjQ2OGRkNzRlZWIxODFmN2NlMTEwZTEiPllBN3NFTnQzTjh1ZkxGTW5LcjM2cjBQcXpNaVkzUTBzKytJR1RFVUMwc3BheFV2MGRIWk0wZC95bjNrcExKTG9Va0k0TTNmbGo1V0duODNrZjA1QnFNMWtoc1g2MUdKemFGVFBHcG03YWtSUUtodm9IMjV5eXFUWVhFU2xCY20wNGl6aUtoTE16WmpVZng0L0IxWkl5c3Y1cElCZ0oycjJvaTZqTG9wOXd3M2dlNGM0WUpvYUsrU1hrNmh5VE5PY044UGpHZTYzV1lPVE5WUFFGdmphOEJud2crYTBiQnV3RCs4TjZmd2lnQ2RXNWEvNERKVWUvSjhNYjcwWkk4UG9Pem5HRGZpK1RQYmlJZVZtQ2JsNW1Vb1VnMlEveFlsdUpmTGgzdUdRQVhLQnZGNDVvRElIUlZlZm5OL0QvV3l0QUNsVVZEb1FTeXdlbW5qUHBxRjhlZz09PC9kczpTaWduYXR1cmVWYWx1ZT48ZHM6S2V5SW5mbz48ZHM6WDUwOURhdGE+PGRzOlg1MDlDZXJ0aWZpY2F0ZT5NSUlEMURDQ0FyeWdBd0lCQWdJQkNqQU5CZ2txaGtpRzl3MEJBUXNGQURCTk1SQXdEZ1lEVlFRRERBZG5iMjlrTFdOaE1Sa3dGd1lEVlFRS0RCQk9iM2RwYm1FZ1UyOXNkWFJwYjI1ek1SRXdEd1lEVlFRTERBaFFTMGt0VkVWVFZERUxNQWtHQTFVRUJoTUNURlV3SGhjTk1UWXhNREkyTURjMU5ETXhXaGNOTVRnd09ESTJNRGMxTkRNeFdqQlBNUkl3RUFZRFZRUUREQWxuYjI5a0xYVnpaWEl4R1RBWEJnTlZCQW9NRUU1dmQybHVZU0JUYjJ4MWRHbHZibk14RVRBUEJnTlZCQXNNQ0ZCTFNTMVVSVk5VTVFzd0NRWURWUVFHRXdKTVZUQ0NBU0l3RFFZSktvWklodmNOQVFFQkJRQURnZ0VQQURDQ0FRb0NnZ0VCQUxSQ1VJUVpidzNuU2RMcCtCOWN6RUNncFpra1E1eFY0ZzlNLzd3bGc5N29DQ2Y3VUVoOUJBMWQrellqc3p2K0JKMWJKWlBnYW4yMTQ0QXZnc29HSmZiNlVJeVZXNGdrbFVnSWwxYXJVdm9uK1drS25zZUZ1UU9mSnlqU0ZVREl3bnV2cDBoemNKWEhYUm1MZG15aCtuKzZOTUgwb201dFZvU2ZRcnRCVmlDTGVTTVZ6dUQ1RVBqMG1JUmN4OTFwTDM4ZTNGTlRXN05hR1pMZWV6dUZ1Ui9xN3o5M2xMa3ZaNFZBTU5HR0x2SVhPWWVSQlpNeVBocEJaNEwzQThJM0VFbEtXSC8xTHdpaVhUVFNHMXNNNld2TVRWYmYydmJkNDduWlJRQTJtU3BOR2pRb3VPQUVyZmVWVlVxeklDZ2hRQ0hSR09OdVNMRy9IZnFGSGI0aldnMENBd0VBQWFPQnZEQ0J1VEFPQmdOVkhROEJBZjhFQkFNQ0JrQXdnWWNHQ0NzR0FRVUZCd0VCQkhzd2VUQTVCZ2dyQmdFRkJRY3dBWVl0YUhSMGNEb3ZMMlJ6Y3k1dWIzZHBibUV1YkhVdmNHdHBMV1poWTNSdmNua3ZiMk56Y0M5bmIyOWtMV05oTUR3R0NDc0dBUVVGQnpBQ2hqQm9kSFJ3T2k4dlpITnpMbTV2ZDJsdVlTNXNkUzl3YTJrdFptRmpkRzl5ZVM5amNuUXZaMjl2WkMxallTNWpjblF3SFFZRFZSME9CQllFRk4ycEhELzdQZWZtQlQ4b1gyOVpoV3kvT0hKMU1BMEdDU3FHU0liM0RRRUJDd1VBQTRJQkFRQkszVk9MaERJVldLb0ZycmhoV3phZGR0azZYUXRjd1JvTlBWU3NpL2dPcnpzZE03MEEzMXhJVHc3WWZMaHBvVkExeG83b3ZIbGRwTGxocXk5bzV3aDI4MnlDcHFCVUF0Z3JTa0RHb2crSzdDTDZnVXBybFlpWnVHWnJ0ZzJYM2ZIUzJVc3g0WkozdElqNndWZWNERVVxSVNGZkZUMkVzbTBRWFVuZ0lLRk1sOTVYZ210dzJ3eFhiT3pVZURkNERJUHJ2K21XNXBvQVdyNkl0c1YrSDJWUStaTC9rQm53V0hqU1RPYUdGaXNxWFkvYUgvMVB0QlhBKzE1K1lJV2VtSkJTdjNrRGFGek9YQUV0UjlaSThsWU9KYXJuWTdBeS9hTjZiOXVHZmZyYm8vaFZBY0w0V0RkaGtiQk4zbTh3K2c3NkxvQVhOZUVldTA0QS8weExaelVCPC9kczpYNTA5Q2VydGlmaWNhdGU+PGRzOlg1MDlDZXJ0aWZpY2F0ZT5NSUlENmpDQ0F0S2dBd0lCQWdJQkJEQU5CZ2txaGtpRzl3MEJBUXNGQURCTk1SQXdEZ1lEVlFRRERBZHliMjkwTFdOaE1Sa3dGd1lEVlFRS0RCQk9iM2RwYm1FZ1UyOXNkWFJwYjI1ek1SRXdEd1lEVlFRTERBaFFTMGt0VkVWVFZERUxNQWtHQTFVRUJoTUNURlV3SGhjTk1UWXhNREkyTURjMU5ETXdXaGNOTVRnd09ESTJNRGMxTkRNd1dqQk5NUkF3RGdZRFZRUUREQWRuYjI5a0xXTmhNUmt3RndZRFZRUUtEQkJPYjNkcGJtRWdVMjlzZFhScGIyNXpNUkV3RHdZRFZRUUxEQWhRUzBrdFZFVlRWREVMTUFrR0ExVUVCaE1DVEZVd2dnRWlNQTBHQ1NxR1NJYjNEUUVCQVFVQUE0SUJEd0F3Z2dFS0FvSUJBUUNiYmw1c0tCQ2pTQjhUTWRhY3lteC9XZk9qTVcxZ2lJalZKUlkyOEpiTldrQ1ZtdHpnbWl0Z2hmclBRUGx1ZXUwRFRhbGJEa3JTU3loQ3Z6elBTR1B3Q0ZPYWhGL243aFFhMUYzVWFIU3hUS3JGQzVuT3dkTHp4S1JPM1dqVnRJR1JTWDJrdjFGZlVwUXk1RXl5K3JzZlN6SjU5ZFU1WlpkV3BkYUR1RHhWVnlEZXIzRUl5Q2JHNy81SDlNRDRZdXpOcGVURldtTTZjVVNUMDc5NlhEbGJFeFNUVEdRWEZKQTIrQ0NzeTlEWG5KYThuejBGRThmbWN2UUhlVTZrOVFicHpHak1kM0RXbEU2bm83VWRDWUQxSDA0K3VzQnA1aGhDckFCNjcwTmRvVHJOVG1HTkFGdDRKVDB2aXRqS0hxOUtFSWQ2TGhkY20yVGc5M2REY1dGdEFnTUJBQUdqZ2RRd2dkRXdEZ1lEVlIwUEFRSC9CQVFEQWdlQU1FRUdBMVVkSHdRNk1EZ3dOcUEwb0RLR01HaDBkSEE2THk5a2MzTXVibTkzYVc1aExteDFMM0JyYVMxbVlXTjBiM0o1TDJOeWJDOXliMjkwTFdOaExtTnliREJNQmdnckJnRUZCUWNCQVFSQU1ENHdQQVlJS3dZQkJRVUhNQUtHTUdoMGRIQTZMeTlrYzNNdWJtOTNhVzVoTG14MUwzQnJhUzFtWVdOMGIzSjVMMk55ZEM5eWIyOTBMV05oTG1OeWREQWRCZ05WSFE0RUZnUVUrMnRGcXBOZTNHMjNZUjh5cUJaSWlWV1MzdlV3RHdZRFZSMFRBUUgvQkFVd0F3RUIvekFOQmdrcWhraUc5dzBCQVFzRkFBT0NBUUVBRStOdWQwNVhHT002RkVaSFdUYzgrYm16LzZCMFhRWE41NjRLV0JCaGNoOWk1R2FkanFwU3NldmtuK3RlTHE1bTZDTG8zZTRsWDJkSjdoc1BBdnlhTHFPSXB6ZzQ5VEdkaWIxbk9CMk83NCt5QWhUOHY5Rlp0SDFFQ0hYeFlzdXlTR0lLdmQrTDVJakpUaXMzbGw0dlU4Rkh6eVJsTTlJUW53WlI1MDZqRmNKZUdsT2d5WmgrVUxXblJORUV3cU44RFRGMkQwWG9nWUJzckN4Q0JqMFBwYUpGcnV2RVFxcFV1dVlnMTRSMURKRmFoTHdxVllTT0Q1Z1BobUEwSFI0ejNHRjNqSFN6MGk5alhTVE9zVWNka3ZVSnkwdElPbnVqc1VFa2czSDZXZzNsejhUdzNJYzdWMU5IYitNQzVLNFp2WCs1U1l5dTArZXI3YkZzY0lyWVp3PT08L2RzOlg1MDlDZXJ0aWZpY2F0ZT48L2RzOlg1MDlEYXRhPjwvZHM6S2V5SW5mbz48ZHM6T2JqZWN0Pjx4YWRlczpRdWFsaWZ5aW5nUHJvcGVydGllcyB4bWxuczp4YWRlcz0iaHR0cDovL3VyaS5ldHNpLm9yZy8wMTkwMy92MS4zLjIjIiBUYXJnZXQ9IiNpZC1hZmRlNzgyNDM2NDY4ZGQ3NGVlYjE4MWY3Y2UxMTBlMSI+PHhhZGVzOlNpZ25lZFByb3BlcnRpZXMgSWQ9InhhZGVzLWlkLWFmZGU3ODI0MzY0NjhkZDc0ZWViMTgxZjdjZTExMGUxIj48eGFkZXM6U2lnbmVkU2lnbmF0dXJlUHJvcGVydGllcz48eGFkZXM6U2lnbmluZ1RpbWU+MjAxNy0wOS0yOFQxMTowOTowNFo8L3hhZGVzOlNpZ25pbmdUaW1lPjx4YWRlczpTaWduaW5nQ2VydGlmaWNhdGVWMj48eGFkZXM6Q2VydD48eGFkZXM6Q2VydERpZ2VzdD48ZHM6RGlnZXN0TWV0aG9kIEFsZ29yaXRobT0iaHR0cDovL3d3dy53My5vcmcvMjAwMC8wOS94bWxkc2lnI3NoYTEiLz48ZHM6RGlnZXN0VmFsdWU+YytWb2hnMGpJY1o0VVFTV2VnbENnMG9HTldzPTwvZHM6RGlnZXN0VmFsdWU+PC94YWRlczpDZXJ0RGlnZXN0Pjx4YWRlczpJc3N1ZXJTZXJpYWxWMj5NRll3VWFSUE1FMHhFREFPQmdOVkJBTU1CMmR2YjJRdFkyRXhHVEFYQmdOVkJBb01FRTV2ZDJsdVlTQlRiMngxZEdsdmJuTXhFVEFQQmdOVkJBc01DRkJMU1MxVVJWTlVNUXN3Q1FZRFZRUUdFd0pNVlFJQkNnPT08L3hhZGVzOklzc3VlclNlcmlhbFYyPjwveGFkZXM6Q2VydD48L3hhZGVzOlNpZ25pbmdDZXJ0aWZpY2F0ZVYyPjwveGFkZXM6U2lnbmVkU2lnbmF0dXJlUHJvcGVydGllcz48eGFkZXM6U2lnbmVkRGF0YU9iamVjdFByb3BlcnRpZXM+PHhhZGVzOkRhdGFPYmplY3RGb3JtYXQgT2JqZWN0UmVmZXJlbmNlPSIjci1pZC0xIj48eGFkZXM6TWltZVR5cGU+dGV4dC94bWw8L3hhZGVzOk1pbWVUeXBlPjwveGFkZXM6RGF0YU9iamVjdEZvcm1hdD48L3hhZGVzOlNpZ25lZERhdGFPYmplY3RQcm9wZXJ0aWVzPjwveGFkZXM6U2lnbmVkUHJvcGVydGllcz48L3hhZGVzOlF1YWxpZnlpbmdQcm9wZXJ0aWVzPjwvZHM6T2JqZWN0PjwvZHM6U2lnbmF0dXJlPg==",
    "digestAlgorithm" : null,
    "name" : "xades-detached.xml"
  },
  "parameters" : {
    "signingCertificate" : null,
    "certificateChain" : [ ],
    "detachedContents" : [ {
      "bytes" : "77u/PD94bWwgdmVyc2lvbj0iMS4wIiBlbmNvZGluZz0iVVRGLTgiPz4NCjxoOnRhYmxlIHhtbG5zOmg9Imh0dHA6Ly93d3cudzMub3JnL1RSL2h0bWw0LyI+DQoJPGg6dHI+DQoJCTxoOnRkPkhlbGxvPC9oOnRkPg0KCQk8aDp0ZD5Xb3JsZDwvaDp0ZD4NCgk8L2g6dHI+DQo8L2g6dGFibGU+",
      "digestAlgorithm" : null,
      "name" : "sample.xml"
    } ],
    "asicContainerType" : null,
    "signatureLevel" : "XAdES_BASELINE_T",
    "signaturePackaging" : null,
    "signatureAlgorithm" : "RSA_SHA256",
    "digestAlgorithm" : "SHA256",
    "encryptionAlgorithm" : "RSA",
    "referenceDigestAlgorithm" : null,
    "contentTimestampParameters" : {
      "digestAlgorithm" : "SHA256",
      "canonicalizationMethod" : "http://www.w3.org/2001/10/xml-exc-c14n#"
    },
    "signatureTimestampParameters" : {
      "digestAlgorithm" : "SHA256",
      "canonicalizationMethod" : "http://www.w3.org/2001/10/xml-exc-c14n#"
    },
    "archiveTimestampParameters" : {
      "digestAlgorithm" : "SHA256",
      "canonicalizationMethod" : "http://www.w3.org/2001/10/xml-exc-c14n#"
    },
    "signWithExpiredCertificate" : false,
    "generateTBSWithoutCertificate" : false,
    "blevelParams" : {
      "trustAnchorBPPolicy" : true,
      "signingDate" : 1566540523973,
      "claimedSignerRoles" : null,
      "policyId" : null,
      "policyQualifier" : null,
      "policyDescription" : null,
      "policyDigestAlgorithm" : null,
      "policyDigestValue" : null,
      "policySpuri" : null,
      "commitmentTypeIndications" : null,
      "signerLocationPostalAddress" : [ ],
      "signerLocationPostalCode" : null,
      "signerLocationLocality" : null,
      "signerLocationStateOrProvince" : null,
      "signerLocationCountry" : null,
      "signerLocationStreet" : null
    }
  }
}
Response
HTTP/1.1 200 OK
Date: Fri, 23 Aug 2019 06:08:44 GMT
X-Content-Type-Options: nosniff
X-XSS-Protection: 1; mode=block
Cache-Control: no-cache, no-store, max-age=0, must-revalidate
Pragma: no-cache
Expires: 0
X-Frame-Options: DENY
Server: ESIG-DSS
Content-Type: application/json
Transfer-Encoding: chunked
Content-Length: 10477

{
  "bytes" : "PD94bWwgdmVyc2lvbj0iMS4wIiBlbmNvZGluZz0iVVRGLTgiIHN0YW5kYWxvbmU9Im5vIj8+PGRzOlNpZ25hdHVyZSB4bWxuczpkcz0iaHR0cDovL3d3dy53My5vcmcvMjAwMC8wOS94bWxkc2lnIyIgSWQ9ImlkLWFmZGU3ODI0MzY0NjhkZDc0ZWViMTgxZjdjZTExMGUxIj48ZHM6U2lnbmVkSW5mbz48ZHM6Q2Fub25pY2FsaXphdGlvbk1ldGhvZCBBbGdvcml0aG09Imh0dHA6Ly93d3cudzMub3JnLzIwMDEvMTAveG1sLWV4Yy1jMTRuIyIvPjxkczpTaWduYXR1cmVNZXRob2QgQWxnb3JpdGhtPSJodHRwOi8vd3d3LnczLm9yZy8yMDAxLzA0L3htbGRzaWctbW9yZSNyc2Etc2hhMjU2Ii8+PGRzOlJlZmVyZW5jZSBJZD0ici1pZC0xIiBUeXBlPSIiIFVSST0ic2FtcGxlLnhtbCI+PGRzOkRpZ2VzdE1ldGhvZCBBbGdvcml0aG09Imh0dHA6Ly93d3cudzMub3JnLzIwMDEvMDQveG1sZW5jI3NoYTI1NiIvPjxkczpEaWdlc3RWYWx1ZT5rY0RIT1pqd1poVmZ1RGh1aENlQ0VSUm1ZcFRINEpqNFJtZlZWaTMxUTlnPTwvZHM6RGlnZXN0VmFsdWU+PC9kczpSZWZlcmVuY2U+PGRzOlJlZmVyZW5jZSBUeXBlPSJodHRwOi8vdXJpLmV0c2kub3JnLzAxOTAzI1NpZ25lZFByb3BlcnRpZXMiIFVSST0iI3hhZGVzLWlkLWFmZGU3ODI0MzY0NjhkZDc0ZWViMTgxZjdjZTExMGUxIj48ZHM6VHJhbnNmb3Jtcz48ZHM6VHJhbnNmb3JtIEFsZ29yaXRobT0iaHR0cDovL3d3dy53My5vcmcvMjAwMS8xMC94bWwtZXhjLWMxNG4jIi8+PC9kczpUcmFuc2Zvcm1zPjxkczpEaWdlc3RNZXRob2QgQWxnb3JpdGhtPSJodHRwOi8vd3d3LnczLm9yZy8yMDAxLzA0L3htbGVuYyNzaGEyNTYiLz48ZHM6RGlnZXN0VmFsdWU+RHp0d05UbVJvT0FtNi9sTUk4UnltNXhaUHpJdkxZRHpuL2ViWVlrUHNyND08L2RzOkRpZ2VzdFZhbHVlPjwvZHM6UmVmZXJlbmNlPjwvZHM6U2lnbmVkSW5mbz48ZHM6U2lnbmF0dXJlVmFsdWUgSWQ9InZhbHVlLWlkLWFmZGU3ODI0MzY0NjhkZDc0ZWViMTgxZjdjZTExMGUxIj5ZQTdzRU50M044dWZMRk1uS3IzNnIwUHF6TWlZM1EwcysrSUdURVVDMHNwYXhVdjBkSFpNMGQveW4za3BMSkxvVWtJNE0zZmxqNVdHbjgza2YwNUJxTTFraHNYNjFHSnphRlRQR3BtN2FrUlFLaHZvSDI1eXlxVFlYRVNsQmNtMDRpemlLaExNelpqVWZ4NC9CMVpJeXN2NXBJQmdKMnIyb2k2akxvcDl3dzNnZTRjNFlKb2FLK1NYazZoeVROT2NOOFBqR2U2M1dZT1ROVlBRRnZqYThCbndnK2EwYkJ1d0QrOE42ZndpZ0NkVzVhLzRESlVlL0o4TWI3MFpJOFBvT3puR0RmaStUUGJpSWVWbUNibDVtVW9VZzJRL3hZbHVKZkxoM3VHUUFYS0J2RjQ1b0RJSFJWZWZuTi9EL1d5dEFDbFVWRG9RU3l3ZW1ualBwcUY4ZWc9PTwvZHM6U2lnbmF0dXJlVmFsdWU+PGRzOktleUluZm8+PGRzOlg1MDlEYXRhPjxkczpYNTA5Q2VydGlmaWNhdGU+TUlJRDFEQ0NBcnlnQXdJQkFnSUJDakFOQmdrcWhraUc5dzBCQVFzRkFEQk5NUkF3RGdZRFZRUUREQWRuYjI5a0xXTmhNUmt3RndZRFZRUUtEQkJPYjNkcGJtRWdVMjlzZFhScGIyNXpNUkV3RHdZRFZRUUxEQWhRUzBrdFZFVlRWREVMTUFrR0ExVUVCaE1DVEZVd0hoY05NVFl4TURJMk1EYzFORE14V2hjTk1UZ3dPREkyTURjMU5ETXhXakJQTVJJd0VBWURWUVFEREFsbmIyOWtMWFZ6WlhJeEdUQVhCZ05WQkFvTUVFNXZkMmx1WVNCVGIyeDFkR2x2Ym5NeEVUQVBCZ05WQkFzTUNGQkxTUzFVUlZOVU1Rc3dDUVlEVlFRR0V3Sk1WVENDQVNJd0RRWUpLb1pJaHZjTkFRRUJCUUFEZ2dFUEFEQ0NBUW9DZ2dFQkFMUkNVSVFaYnczblNkTHArQjljekVDZ3Baa2tRNXhWNGc5TS83d2xnOTdvQ0NmN1VFaDlCQTFkK3pZanN6ditCSjFiSlpQZ2FuMjE0NEF2Z3NvR0pmYjZVSXlWVzRna2xVZ0lsMWFyVXZvbitXa0tuc2VGdVFPZkp5alNGVURJd251dnAwaHpjSlhIWFJtTGRteWgrbis2Tk1IMG9tNXRWb1NmUXJ0QlZpQ0xlU01WenVENUVQajBtSVJjeDkxcEwzOGUzRk5UVzdOYUdaTGVlenVGdVIvcTd6OTNsTGt2WjRWQU1OR0dMdklYT1llUkJaTXlQaHBCWjRMM0E4STNFRWxLV0gvMUx3aWlYVFRTRzFzTTZXdk1UVmJmMnZiZDQ3blpSUUEybVNwTkdqUW91T0FFcmZlVlZVcXpJQ2doUUNIUkdPTnVTTEcvSGZxRkhiNGpXZzBDQXdFQUFhT0J2RENCdVRBT0JnTlZIUThCQWY4RUJBTUNCa0F3Z1ljR0NDc0dBUVVGQndFQkJIc3dlVEE1QmdnckJnRUZCUWN3QVlZdGFIUjBjRG92TDJSemN5NXViM2RwYm1FdWJIVXZjR3RwTFdaaFkzUnZjbmt2YjJOemNDOW5iMjlrTFdOaE1Ed0dDQ3NHQVFVRkJ6QUNoakJvZEhSd09pOHZaSE56TG01dmQybHVZUzVzZFM5d2Eya3RabUZqZEc5eWVTOWpjblF2WjI5dlpDMWpZUzVqY25Rd0hRWURWUjBPQkJZRUZOMnBIRC83UGVmbUJUOG9YMjlaaFd5L09ISjFNQTBHQ1NxR1NJYjNEUUVCQ3dVQUE0SUJBUUJLM1ZPTGhESVZXS29GcnJoaFd6YWRkdGs2WFF0Y3dSb05QVlNzaS9nT3J6c2RNNzBBMzF4SVR3N1lmTGhwb1ZBMXhvN292SGxkcExsaHF5OW81d2gyODJ5Q3BxQlVBdGdyU2tER29nK0s3Q0w2Z1VwcmxZaVp1R1pydGcyWDNmSFMyVXN4NFpKM3RJajZ3VmVjREVVcUlTRmZGVDJFc20wUVhVbmdJS0ZNbDk1WGdtdHcyd3hYYk96VWVEZDRESVBydittVzVwb0FXcjZJdHNWK0gyVlErWkwva0Jud1dIalNUT2FHRmlzcVhZL2FILzFQdEJYQSsxNStZSVdlbUpCU3Yza0RhRnpPWEFFdFI5Wkk4bFlPSmFyblk3QXkvYU42Yjl1R2ZmcmJvL2hWQWNMNFdEZGhrYkJOM204dytnNzZMb0FYTmVFZXUwNEEvMHhMWnpVQjwvZHM6WDUwOUNlcnRpZmljYXRlPjxkczpYNTA5Q2VydGlmaWNhdGU+TUlJRDZqQ0NBdEtnQXdJQkFnSUJCREFOQmdrcWhraUc5dzBCQVFzRkFEQk5NUkF3RGdZRFZRUUREQWR5YjI5MExXTmhNUmt3RndZRFZRUUtEQkJPYjNkcGJtRWdVMjlzZFhScGIyNXpNUkV3RHdZRFZRUUxEQWhRUzBrdFZFVlRWREVMTUFrR0ExVUVCaE1DVEZVd0hoY05NVFl4TURJMk1EYzFORE13V2hjTk1UZ3dPREkyTURjMU5ETXdXakJOTVJBd0RnWURWUVFEREFkbmIyOWtMV05oTVJrd0Z3WURWUVFLREJCT2IzZHBibUVnVTI5c2RYUnBiMjV6TVJFd0R3WURWUVFMREFoUVMwa3RWRVZUVkRFTE1Ba0dBMVVFQmhNQ1RGVXdnZ0VpTUEwR0NTcUdTSWIzRFFFQkFRVUFBNElCRHdBd2dnRUtBb0lCQVFDYmJsNXNLQkNqU0I4VE1kYWN5bXgvV2ZPak1XMWdpSWpWSlJZMjhKYk5Xa0NWbXR6Z21pdGdoZnJQUVBsdWV1MERUYWxiRGtyU1N5aEN2enpQU0dQd0NGT2FoRi9uN2hRYTFGM1VhSFN4VEtyRkM1bk93ZEx6eEtSTzNXalZ0SUdSU1gya3YxRmZVcFF5NUV5eStyc2ZTeko1OWRVNVpaZFdwZGFEdUR4VlZ5RGVyM0VJeUNiRzcvNUg5TUQ0WXV6TnBlVEZXbU02Y1VTVDA3OTZYRGxiRXhTVFRHUVhGSkEyK0NDc3k5RFhuSmE4bnowRkU4Zm1jdlFIZVU2azlRYnB6R2pNZDNEV2xFNm5vN1VkQ1lEMUgwNCt1c0JwNWhoQ3JBQjY3ME5kb1RyTlRtR05BRnQ0SlQwdml0aktIcTlLRUlkNkxoZGNtMlRnOTNkRGNXRnRBZ01CQUFHamdkUXdnZEV3RGdZRFZSMFBBUUgvQkFRREFnZUFNRUVHQTFVZEh3UTZNRGd3TnFBMG9ES0dNR2gwZEhBNkx5OWtjM011Ym05M2FXNWhMbXgxTDNCcmFTMW1ZV04wYjNKNUwyTnliQzl5YjI5MExXTmhMbU55YkRCTUJnZ3JCZ0VGQlFjQkFRUkFNRDR3UEFZSUt3WUJCUVVITUFLR01HaDBkSEE2THk5a2MzTXVibTkzYVc1aExteDFMM0JyYVMxbVlXTjBiM0o1TDJOeWRDOXliMjkwTFdOaExtTnlkREFkQmdOVkhRNEVGZ1FVKzJ0RnFwTmUzRzIzWVI4eXFCWklpVldTM3ZVd0R3WURWUjBUQVFIL0JBVXdBd0VCL3pBTkJna3Foa2lHOXcwQkFRc0ZBQU9DQVFFQUUrTnVkMDVYR09NNkZFWkhXVGM4K2Jtei82QjBYUVhONTY0S1dCQmhjaDlpNUdhZGpxcFNzZXZrbit0ZUxxNW02Q0xvM2U0bFgyZEo3aHNQQXZ5YUxxT0lwemc0OVRHZGliMW5PQjJPNzQreUFoVDh2OUZadEgxRUNIWHhZc3V5U0dJS3ZkK0w1SWpKVGlzM2xsNHZVOEZIenlSbE05SVFud1pSNTA2akZjSmVHbE9neVpoK1VMV25STkVFd3FOOERURjJEMFhvZ1lCc3JDeENCajBQcGFKRnJ1dkVRcXBVdXVZZzE0UjFESkZhaEx3cVZZU09ENWdQaG1BMEhSNHozR0YzakhTejBpOWpYU1RPc1VjZGt2VUp5MHRJT251anNVRWtnM0g2V2czbHo4VHczSWM3VjFOSGIrTUM1SzRadlgrNVNZeXUwK2VyN2JGc2NJclladz09PC9kczpYNTA5Q2VydGlmaWNhdGU+PC9kczpYNTA5RGF0YT48L2RzOktleUluZm8+PGRzOk9iamVjdD48eGFkZXM6UXVhbGlmeWluZ1Byb3BlcnRpZXMgeG1sbnM6eGFkZXM9Imh0dHA6Ly91cmkuZXRzaS5vcmcvMDE5MDMvdjEuMy4yIyIgVGFyZ2V0PSIjaWQtYWZkZTc4MjQzNjQ2OGRkNzRlZWIxODFmN2NlMTEwZTEiPjx4YWRlczpTaWduZWRQcm9wZXJ0aWVzIElkPSJ4YWRlcy1pZC1hZmRlNzgyNDM2NDY4ZGQ3NGVlYjE4MWY3Y2UxMTBlMSI+PHhhZGVzOlNpZ25lZFNpZ25hdHVyZVByb3BlcnRpZXM+PHhhZGVzOlNpZ25pbmdUaW1lPjIwMTctMDktMjhUMTE6MDk6MDRaPC94YWRlczpTaWduaW5nVGltZT48eGFkZXM6U2lnbmluZ0NlcnRpZmljYXRlVjI+PHhhZGVzOkNlcnQ+PHhhZGVzOkNlcnREaWdlc3Q+PGRzOkRpZ2VzdE1ldGhvZCBBbGdvcml0aG09Imh0dHA6Ly93d3cudzMub3JnLzIwMDAvMDkveG1sZHNpZyNzaGExIi8+PGRzOkRpZ2VzdFZhbHVlPmMrVm9oZzBqSWNaNFVRU1dlZ2xDZzBvR05Xcz08L2RzOkRpZ2VzdFZhbHVlPjwveGFkZXM6Q2VydERpZ2VzdD48eGFkZXM6SXNzdWVyU2VyaWFsVjI+TUZZd1VhUlBNRTB4RURBT0JnTlZCQU1NQjJkdmIyUXRZMkV4R1RBWEJnTlZCQW9NRUU1dmQybHVZU0JUYjJ4MWRHbHZibk14RVRBUEJnTlZCQXNNQ0ZCTFNTMVVSVk5VTVFzd0NRWURWUVFHRXdKTVZRSUJDZz09PC94YWRlczpJc3N1ZXJTZXJpYWxWMj48L3hhZGVzOkNlcnQ+PC94YWRlczpTaWduaW5nQ2VydGlmaWNhdGVWMj48L3hhZGVzOlNpZ25lZFNpZ25hdHVyZVByb3BlcnRpZXM+PHhhZGVzOlNpZ25lZERhdGFPYmplY3RQcm9wZXJ0aWVzPjx4YWRlczpEYXRhT2JqZWN0Rm9ybWF0IE9iamVjdFJlZmVyZW5jZT0iI3ItaWQtMSI+PHhhZGVzOk1pbWVUeXBlPnRleHQveG1sPC94YWRlczpNaW1lVHlwZT48L3hhZGVzOkRhdGFPYmplY3RGb3JtYXQ+PC94YWRlczpTaWduZWREYXRhT2JqZWN0UHJvcGVydGllcz48L3hhZGVzOlNpZ25lZFByb3BlcnRpZXM+PHhhZGVzOlVuc2lnbmVkUHJvcGVydGllcz48eGFkZXM6VW5zaWduZWRTaWduYXR1cmVQcm9wZXJ0aWVzPjx4YWRlczpTaWduYXR1cmVUaW1lU3RhbXAgSWQ9IlRTLWJiOGJkNDA0LTZiZjAtNDc5ZS1hZDhiLTg2ZDUyNDgwYjJkYyI+PGRzOkNhbm9uaWNhbGl6YXRpb25NZXRob2QgQWxnb3JpdGhtPSJodHRwOi8vd3d3LnczLm9yZy8yMDAxLzEwL3htbC1leGMtYzE0biMiLz48eGFkZXM6RW5jYXBzdWxhdGVkVGltZVN0YW1wIElkPSJFVFMtYmI4YmQ0MDQtNmJmMC00NzllLWFkOGItODZkNTI0ODBiMmRjIj5NSUlHY0FZSktvWklodmNOQVFjQ29JSUdZVENDQmwwQ0FRTXhEekFOQmdsZ2hrZ0JaUU1FQWdFRkFEQnlCZ3NxaGtpRzl3MEJDUkFCQktCakJHRXdYd0lCQVFZREtnTUVNREV3RFFZSllJWklBV1VEQkFJQkJRQUVJTHB0RmJ0YnRCOWlpSW1SSE4wZXJOZHdxK1hlM0h1a2sxVnFEeHI4Qll1M0FoRUE5UEpHUTREZzVCLzVPc1pWbkY0T3V4Z1BNakF4T1RBNE1qTXdOakE0TkRSYW9JSURjakNDQTI0d2dnSldvQU1DQVFJQ0FXUXdEUVlKS29aSWh2Y05BUUVMQlFBd1ZURVlNQllHQTFVRUF3d1BjMlZzWmkxemFXZHVaV1F0ZEhOaE1Sa3dGd1lEVlFRS0RCQk9iM2RwYm1FZ1UyOXNkWFJwYjI1ek1SRXdEd1lEVlFRTERBaFFTMGt0VkVWVFZERUxNQWtHQTFVRUJoTUNURlV3SGhjTk1UZ3dPVEl3TURjeE16STJXaGNOTWpBd056SXdNRGN4TXpJMldqQlZNUmd3RmdZRFZRUUREQTl6Wld4bUxYTnBaMjVsWkMxMGMyRXhHVEFYQmdOVkJBb01FRTV2ZDJsdVlTQlRiMngxZEdsdmJuTXhFVEFQQmdOVkJBc01DRkJMU1MxVVJWTlVNUXN3Q1FZRFZRUUdFd0pNVlRDQ0FTSXdEUVlKS29aSWh2Y05BUUVCQlFBRGdnRVBBRENDQVFvQ2dnRUJBTUFaRllYd2ZxQUkvRE9FdkYzankvK1U1LzNlSjVFRkVQRWIrL24xeStiVkJ5dE0xeHBmbEMyUXdEUEZFKzdzWUgxVkxRZXYwTFlpSmlmNmp5NEQ4WjRSMTVwc3BhSmNWWkpHN2o2ODRHM2lDcWpVNm9KT05hUktmVmVaK0o4amlGVmIyUnhhSmpyY2pzUW9rbHVCVnllTFVxWG92WTBDTDJGMWdqRVpKd29nQ0dwUndWWUlab0RlUkVmaS9oWmlMR2xNbnV6SWRQNkpUUUZlK3Nabk5zUkZtOHJaSHB1V1BaQkVIL1RzV2pyUGhoOU1leTRablFjWWJ0U2xIelRrdCtBK05WRjRhK1ZESjllcWo1OXNUa2ZKdUs3MXZ6TUUybHlLcWxldHBhTEtKcmx3NDVobXZrSkloSE1PL0c5Mno5SDBXdVhaQWtMQkg1amQrNjJ2SWxVQ0F3RUFBYU5KTUVjd0RnWURWUjBQQVFIL0JBUURBZ2VBTUJZR0ExVWRKUUVCL3dRTU1Bb0dDQ3NHQVFVRkJ3TUlNQjBHQTFVZERnUVdCQlJuZ2NkaVl6ZWhJbDBFMUlZYkgwdWJOTXZ6bGpBTkJna3Foa2lHOXcwQkFRc0ZBQU9DQVFFQWpIRnpjY3A1NzRBOFM1RThWdXFWQjhPSzFWaGovb21JbENNM2ZqK2FGOFMzdGZPa1BUZWFFVTVsemFLMGRZditicXNOUUlpVHZBdzhaUjZWbVdvMDJ6Mks0R29uU3VKWXNJeHlSc2swN1JSZFRscC9VdEpFc0YxWlNXUjl5NnhMS1Y0KzZpK1hVNnMzSEJmVmwxSURPNXZJSE5NbnoybmhqY0VnM0VjZHNSaVNCc01pVnZYWTZ0My8rbE1TWW9mUThQR2hzNjg1cTRJTWU2RlZKemtZRTZITFBMME5PYUVQSERaTk9PRDF5TzVRNHdQaGhnY0d4Z0J3emRQVjI0ZW8zYnJuWndGOFUyaTdJVElReTVxOVdtR1MvWEJMaExycS9Ybko1OTcrZHY3Q21CM0crd3luZTFZdk5DSzgvcW5ZOVlKdDJxaXY4dkFQNk9GY1REbHpBekdDQWxzd2dnSlhBZ0VCTUZvd1ZURVlNQllHQTFVRUF3d1BjMlZzWmkxemFXZHVaV1F0ZEhOaE1Sa3dGd1lEVlFRS0RCQk9iM2RwYm1FZ1UyOXNkWFJwYjI1ek1SRXdEd1lEVlFRTERBaFFTMGt0VkVWVFZERUxNQWtHQTFVRUJoTUNURlVDQVdRd0RRWUpZSVpJQVdVREJBSUJCUUNnZ2RNd0dnWUpLb1pJaHZjTkFRa0RNUTBHQ3lxR1NJYjNEUUVKRUFFRU1Cd0dDU3FHU0liM0RRRUpCVEVQRncweE9UQTRNak13TmpBNE5EUmFNQzBHQ1NxR1NJYjNEUUVKTkRFZ01CNHdEUVlKWUlaSUFXVURCQUlCQlFDaERRWUpLb1pJaHZjTkFRRUxCUUF3THdZSktvWklodmNOQVFrRU1TSUVJSG5oR1I2MlZYRGlCVElqdlRRTUZvNlBDMndBc0lXVVNXSCs1bjZ0SDE3d01EY0dDeXFHU0liM0RRRUpFQUl2TVNnd0pqQWtNQ0lFSUdZMDRYdFpleVA5U0RaRTFYMllUTHg5NjRmajNYK1hRSE5yd1RiWk1sVnRNQTBHQ1NxR1NJYjNEUUVCQ3dVQUJJSUJBQkVRT0xmSi9VdkVsRTNJYmwyc0ppZUNOemNWZVF4RU1FNFlIZDYwVEtFOWJrb0VWRndpcUNDNW1jMTJNaWx0czFZbGl0RCs5a1VtclhTYk82aytsemZNOFRReGdkRGNlbmo4aUZTei9xcGdMUURIdm9aOVk1TW9qRWJNeEVYSzMwWVg2SGg3ZVFwbGN5b1VUeTNlUkUrOUxjdHhSV1MyUXVyWEpTNThPV3N2WWNYVmUwYUJ0OEUwNFppWlp1ZGh4Y1p4ZG1yVThDclNMQThUU29FOTRYaGJ5eVBvcXJJZDNXZjBhbHpoRHVWR0MwckNoQW02Mk00NWY1R3RHRUF1YkNYcmQzaHRTcGN2eUtLRXF5UFRDdUxpckFnNlhVRnN1RW5Ld2ZReUxkbXE2UkNQdkFQbGd0NXAvZllCRUl4aEo2QmJQbGx3bkNnU1N0bHI0SkNPdVl3PTwveGFkZXM6RW5jYXBzdWxhdGVkVGltZVN0YW1wPjwveGFkZXM6U2lnbmF0dXJlVGltZVN0YW1wPjwveGFkZXM6VW5zaWduZWRTaWduYXR1cmVQcm9wZXJ0aWVzPjwveGFkZXM6VW5zaWduZWRQcm9wZXJ0aWVzPjwveGFkZXM6UXVhbGlmeWluZ1Byb3BlcnRpZXM+PC9kczpPYmplY3Q+PC9kczpTaWduYXR1cmU+",
  "digestAlgorithm" : null,
  "name" : "xades-detached-extended-xades-baseline-t.xml"
}

REST server signature service

This service also exposed 3 methods :

  • getKeys : retrieves available keys on server side

  • getKey : retrieves a key on the server side by its alias

  • sign : signs the digest value with the given key

Get keys

This method allows retrieving of all available keys on the server side (PKCS#11, PKCS#12, HSM,…​). All keys will have an alias, a signing certificate and its chain. The alias will be used in following steps.

Request
GET /services/rest/server-signing/keys HTTP/1.1
Accept: application/json, application/javascript, text/javascript, text/json
Host: localhost:8080
Response
HTTP/1.1 200 OK
Date: Fri, 23 Aug 2019 06:08:46 GMT
X-Content-Type-Options: nosniff
X-XSS-Protection: 1; mode=block
Cache-Control: no-cache, no-store, max-age=0, must-revalidate
Pragma: no-cache
Expires: 0
X-Frame-Options: DENY
Server: ESIG-DSS
Content-Type: application/json
Transfer-Encoding: chunked
Content-Length: 2189

[ {
  "alias" : "certificate",
  "encryptionAlgo" : "RSA",
  "certificate" : {
    "encodedCertificate" : "MIIC6jCCAdKgAwIBAgIGLtYU17tXMA0GCSqGSIb3DQEBCwUAMDAxGzAZBgNVBAMMElJvb3RTZWxmU2lnbmVkRmFrZTERMA8GA1UECgwIRFNTLXRlc3QwHhcNMTcwNjA4MTEyNjAxWhcNNDcwNzA0MDc1NzI0WjAoMRMwEQYDVQQDDApTaWduZXJGYWtlMREwDwYDVQQKDAhEU1MtdGVzdDCCASIwDQYJKoZIhvcNAQEBBQADggEPADCCAQoCggEBAMI3kZhtnipn+iiZHZ9ax8FlfE5Ow/cFwBTfAEb3R1ZQUp6/BQnBt7Oo0JWBtc9qkv7JUDdcBJXPV5QWS5AyMPHpqQ75Hitjsq/Fzu8eHtkKpFizcxGa9BZdkQjh4rSrtO1Kjs0Rd5DQtWSgkeVCCN09kN0ZsZ0ENY+Ip8QxSmyztsStkYXdULqpwz4JEXW9vz64eTbde4vQJ6pjHGarJf1gQNEc2XzhmI/prXLysWNqC7lZg7PUZUTrdegABTUzYCRJ1kWBRPm4qo0LN405c94QQd45a5kTgowHzEgLnAQI28x0M3A59TKC+ieNc6VF1PsTLpUw7PNI2VstX5jAuasCAwEAAaMSMBAwDgYDVR0PAQH/BAQDAgEGMA0GCSqGSIb3DQEBCwUAA4IBAQCK6LGA01TR+rmU8p6yhAi4OkDN2b1dbIL8l8iCMYopLCxx8xqq3ubZCOxqh1X2j6pgWzarb0b/MUix00IoUvNbFOxAW7PBZIKDLnm6LsckRxs1U32sC9d1LOHe3WKBNB6GZALT1ewjh7hSbWjftlmcovq+6eVGA5cvf2u/2+TkKkyHV/NR394nXrdsdpvygwypEtXjetzD7UT93Nuw3xcV8VIftIvHf9LjU7h+UjGmKXG9c15eYr3SzUmv6kyOI0Bvw14PWtsWGl0QdOSRvIBBrP4adCnGTgjgjk9LTcO8B8FKrr+8lHGuc0bp4lIUToiUkGILXsiEeEg9WAqm+XqO"
  },
  "certificateChain" : [ {
    "encodedCertificate" : "MIIC6jCCAdKgAwIBAgIGLtYU17tXMA0GCSqGSIb3DQEBCwUAMDAxGzAZBgNVBAMMElJvb3RTZWxmU2lnbmVkRmFrZTERMA8GA1UECgwIRFNTLXRlc3QwHhcNMTcwNjA4MTEyNjAxWhcNNDcwNzA0MDc1NzI0WjAoMRMwEQYDVQQDDApTaWduZXJGYWtlMREwDwYDVQQKDAhEU1MtdGVzdDCCASIwDQYJKoZIhvcNAQEBBQADggEPADCCAQoCggEBAMI3kZhtnipn+iiZHZ9ax8FlfE5Ow/cFwBTfAEb3R1ZQUp6/BQnBt7Oo0JWBtc9qkv7JUDdcBJXPV5QWS5AyMPHpqQ75Hitjsq/Fzu8eHtkKpFizcxGa9BZdkQjh4rSrtO1Kjs0Rd5DQtWSgkeVCCN09kN0ZsZ0ENY+Ip8QxSmyztsStkYXdULqpwz4JEXW9vz64eTbde4vQJ6pjHGarJf1gQNEc2XzhmI/prXLysWNqC7lZg7PUZUTrdegABTUzYCRJ1kWBRPm4qo0LN405c94QQd45a5kTgowHzEgLnAQI28x0M3A59TKC+ieNc6VF1PsTLpUw7PNI2VstX5jAuasCAwEAAaMSMBAwDgYDVR0PAQH/BAQDAgEGMA0GCSqGSIb3DQEBCwUAA4IBAQCK6LGA01TR+rmU8p6yhAi4OkDN2b1dbIL8l8iCMYopLCxx8xqq3ubZCOxqh1X2j6pgWzarb0b/MUix00IoUvNbFOxAW7PBZIKDLnm6LsckRxs1U32sC9d1LOHe3WKBNB6GZALT1ewjh7hSbWjftlmcovq+6eVGA5cvf2u/2+TkKkyHV/NR394nXrdsdpvygwypEtXjetzD7UT93Nuw3xcV8VIftIvHf9LjU7h+UjGmKXG9c15eYr3SzUmv6kyOI0Bvw14PWtsWGl0QdOSRvIBBrP4adCnGTgjgjk9LTcO8B8FKrr+8lHGuc0bp4lIUToiUkGILXsiEeEg9WAqm+XqO"
  } ]
} ]

Get key

This method allows retrieving of key informations for a given alias.

Request
GET /services/rest/server-signing/key/certificate HTTP/1.1
Accept: application/json, application/javascript, text/javascript, text/json
Host: localhost:8080
Response
HTTP/1.1 200 OK
Date: Fri, 23 Aug 2019 06:08:45 GMT
X-Content-Type-Options: nosniff
X-XSS-Protection: 1; mode=block
Cache-Control: no-cache, no-store, max-age=0, must-revalidate
Pragma: no-cache
Expires: 0
X-Frame-Options: DENY
Server: ESIG-DSS
Content-Type: application/json
Transfer-Encoding: chunked
Content-Length: 2185

{
  "alias" : "certificate",
  "encryptionAlgo" : "RSA",
  "certificate" : {
    "encodedCertificate" : "MIIC6jCCAdKgAwIBAgIGLtYU17tXMA0GCSqGSIb3DQEBCwUAMDAxGzAZBgNVBAMMElJvb3RTZWxmU2lnbmVkRmFrZTERMA8GA1UECgwIRFNTLXRlc3QwHhcNMTcwNjA4MTEyNjAxWhcNNDcwNzA0MDc1NzI0WjAoMRMwEQYDVQQDDApTaWduZXJGYWtlMREwDwYDVQQKDAhEU1MtdGVzdDCCASIwDQYJKoZIhvcNAQEBBQADggEPADCCAQoCggEBAMI3kZhtnipn+iiZHZ9ax8FlfE5Ow/cFwBTfAEb3R1ZQUp6/BQnBt7Oo0JWBtc9qkv7JUDdcBJXPV5QWS5AyMPHpqQ75Hitjsq/Fzu8eHtkKpFizcxGa9BZdkQjh4rSrtO1Kjs0Rd5DQtWSgkeVCCN09kN0ZsZ0ENY+Ip8QxSmyztsStkYXdULqpwz4JEXW9vz64eTbde4vQJ6pjHGarJf1gQNEc2XzhmI/prXLysWNqC7lZg7PUZUTrdegABTUzYCRJ1kWBRPm4qo0LN405c94QQd45a5kTgowHzEgLnAQI28x0M3A59TKC+ieNc6VF1PsTLpUw7PNI2VstX5jAuasCAwEAAaMSMBAwDgYDVR0PAQH/BAQDAgEGMA0GCSqGSIb3DQEBCwUAA4IBAQCK6LGA01TR+rmU8p6yhAi4OkDN2b1dbIL8l8iCMYopLCxx8xqq3ubZCOxqh1X2j6pgWzarb0b/MUix00IoUvNbFOxAW7PBZIKDLnm6LsckRxs1U32sC9d1LOHe3WKBNB6GZALT1ewjh7hSbWjftlmcovq+6eVGA5cvf2u/2+TkKkyHV/NR394nXrdsdpvygwypEtXjetzD7UT93Nuw3xcV8VIftIvHf9LjU7h+UjGmKXG9c15eYr3SzUmv6kyOI0Bvw14PWtsWGl0QdOSRvIBBrP4adCnGTgjgjk9LTcO8B8FKrr+8lHGuc0bp4lIUToiUkGILXsiEeEg9WAqm+XqO"
  },
  "certificateChain" : [ {
    "encodedCertificate" : "MIIC6jCCAdKgAwIBAgIGLtYU17tXMA0GCSqGSIb3DQEBCwUAMDAxGzAZBgNVBAMMElJvb3RTZWxmU2lnbmVkRmFrZTERMA8GA1UECgwIRFNTLXRlc3QwHhcNMTcwNjA4MTEyNjAxWhcNNDcwNzA0MDc1NzI0WjAoMRMwEQYDVQQDDApTaWduZXJGYWtlMREwDwYDVQQKDAhEU1MtdGVzdDCCASIwDQYJKoZIhvcNAQEBBQADggEPADCCAQoCggEBAMI3kZhtnipn+iiZHZ9ax8FlfE5Ow/cFwBTfAEb3R1ZQUp6/BQnBt7Oo0JWBtc9qkv7JUDdcBJXPV5QWS5AyMPHpqQ75Hitjsq/Fzu8eHtkKpFizcxGa9BZdkQjh4rSrtO1Kjs0Rd5DQtWSgkeVCCN09kN0ZsZ0ENY+Ip8QxSmyztsStkYXdULqpwz4JEXW9vz64eTbde4vQJ6pjHGarJf1gQNEc2XzhmI/prXLysWNqC7lZg7PUZUTrdegABTUzYCRJ1kWBRPm4qo0LN405c94QQd45a5kTgowHzEgLnAQI28x0M3A59TKC+ieNc6VF1PsTLpUw7PNI2VstX5jAuasCAwEAAaMSMBAwDgYDVR0PAQH/BAQDAgEGMA0GCSqGSIb3DQEBCwUAA4IBAQCK6LGA01TR+rmU8p6yhAi4OkDN2b1dbIL8l8iCMYopLCxx8xqq3ubZCOxqh1X2j6pgWzarb0b/MUix00IoUvNbFOxAW7PBZIKDLnm6LsckRxs1U32sC9d1LOHe3WKBNB6GZALT1ewjh7hSbWjftlmcovq+6eVGA5cvf2u/2+TkKkyHV/NR394nXrdsdpvygwypEtXjetzD7UT93Nuw3xcV8VIftIvHf9LjU7h+UjGmKXG9c15eYr3SzUmv6kyOI0Bvw14PWtsWGl0QdOSRvIBBrP4adCnGTgjgjk9LTcO8B8FKrr+8lHGuc0bp4lIUToiUkGILXsiEeEg9WAqm+XqO"
  } ]
}

Sign

This method allows signing of given digests with a server side certificate.

Request
POST /services/rest/server-signing/sign/certificate/SHA256 HTTP/1.1
Accept: application/json, application/javascript, text/javascript, text/json
Content-Type: application/json; charset=UTF-8
Host: localhost:8080
Content-Length: 24

{
  "bytes" : "AQID"
}
Response
HTTP/1.1 200 OK
Date: Fri, 23 Aug 2019 06:08:46 GMT
X-Content-Type-Options: nosniff
X-XSS-Protection: 1; mode=block
Cache-Control: no-cache, no-store, max-age=0, must-revalidate
Pragma: no-cache
Expires: 0
X-Frame-Options: DENY
Server: ESIG-DSS
Content-Type: application/json
Transfer-Encoding: chunked
Content-Length: 395

{
  "algorithm" : "RSA_SHA256",
  "value" : "AZgLVQQLPQkPgRlfTNfTg3QlcDa0JTb0lS6kSteHxHLvjTmtKnRfYTVPZ0bupdPMVQIfuBt4OQv2zVtTbor+kj1u7BaaeO50mXB8OMvo93F/ZmHPIff8VduPASOql7xc4TN73I6KoAn6ouYT0juxluQa9r79yvGo/qhoUwu9R/jGfOfGPKNHbGVDqnG1rHX0qEWPKIYxetiTLnaIZGxuZ9p2vDzZRoEaTs0UWcFu8Yln9Xk8fe6hSxAQOncBXwQX8LKAmZH4/QLsGuJwr+2FhsnC4slXi1TdXPzAlqLU38gmamK+QjqMTIPmQioLq2WLVhLye59dHvgvDChkTW3IZA=="
}

REST validation service

Validate a document

This service allows a signature validation (all formats/types) against a validation policy.

Request
POST /services/rest/validation/validateSignature HTTP/1.1
Accept: application/json, application/javascript, text/javascript, text/json
Content-Type: application/json; charset=UTF-8
Host: localhost:8080
Content-Length: 7365

{
  "signedDocument" : {
    "bytes" : "PD94bWwgdmVyc2lvbj0iMS4wIiBlbmNvZGluZz0iVVRGLTgiPz48ZHM6U2lnbmF0dXJlIHhtbG5zOmRzPSJodHRwOi8vd3d3LnczLm9yZy8yMDAwLzA5L3htbGRzaWcjIiBJZD0iaWQtYWZkZTc4MjQzNjQ2OGRkNzRlZWIxODFmN2NlMTEwZTEiPjxkczpTaWduZWRJbmZvPjxkczpDYW5vbmljYWxpemF0aW9uTWV0aG9kIEFsZ29yaXRobT0iaHR0cDovL3d3dy53My5vcmcvMjAwMS8xMC94bWwtZXhjLWMxNG4jIi8+PGRzOlNpZ25hdHVyZU1ldGhvZCBBbGdvcml0aG09Imh0dHA6Ly93d3cudzMub3JnLzIwMDEvMDQveG1sZHNpZy1tb3JlI3JzYS1zaGEyNTYiLz48ZHM6UmVmZXJlbmNlIElkPSJyLWlkLTEiIFR5cGU9IiIgVVJJPSJzYW1wbGUueG1sIj48ZHM6RGlnZXN0TWV0aG9kIEFsZ29yaXRobT0iaHR0cDovL3d3dy53My5vcmcvMjAwMS8wNC94bWxlbmMjc2hhMjU2Ii8+PGRzOkRpZ2VzdFZhbHVlPmtjREhPWmp3WmhWZnVEaHVoQ2VDRVJSbVlwVEg0Smo0Um1mVlZpMzFROWc9PC9kczpEaWdlc3RWYWx1ZT48L2RzOlJlZmVyZW5jZT48ZHM6UmVmZXJlbmNlIFR5cGU9Imh0dHA6Ly91cmkuZXRzaS5vcmcvMDE5MDMjU2lnbmVkUHJvcGVydGllcyIgVVJJPSIjeGFkZXMtaWQtYWZkZTc4MjQzNjQ2OGRkNzRlZWIxODFmN2NlMTEwZTEiPjxkczpUcmFuc2Zvcm1zPjxkczpUcmFuc2Zvcm0gQWxnb3JpdGhtPSJodHRwOi8vd3d3LnczLm9yZy8yMDAxLzEwL3htbC1leGMtYzE0biMiLz48L2RzOlRyYW5zZm9ybXM+PGRzOkRpZ2VzdE1ldGhvZCBBbGdvcml0aG09Imh0dHA6Ly93d3cudzMub3JnLzIwMDEvMDQveG1sZW5jI3NoYTI1NiIvPjxkczpEaWdlc3RWYWx1ZT5EenR3TlRtUm9PQW02L2xNSThSeW01eFpQekl2TFlEem4vZWJZWWtQc3I0PTwvZHM6RGlnZXN0VmFsdWU+PC9kczpSZWZlcmVuY2U+PC9kczpTaWduZWRJbmZvPjxkczpTaWduYXR1cmVWYWx1ZSBJZD0idmFsdWUtaWQtYWZkZTc4MjQzNjQ2OGRkNzRlZWIxODFmN2NlMTEwZTEiPllBN3NFTnQzTjh1ZkxGTW5LcjM2cjBQcXpNaVkzUTBzKytJR1RFVUMwc3BheFV2MGRIWk0wZC95bjNrcExKTG9Va0k0TTNmbGo1V0duODNrZjA1QnFNMWtoc1g2MUdKemFGVFBHcG03YWtSUUtodm9IMjV5eXFUWVhFU2xCY20wNGl6aUtoTE16WmpVZng0L0IxWkl5c3Y1cElCZ0oycjJvaTZqTG9wOXd3M2dlNGM0WUpvYUsrU1hrNmh5VE5PY044UGpHZTYzV1lPVE5WUFFGdmphOEJud2crYTBiQnV3RCs4TjZmd2lnQ2RXNWEvNERKVWUvSjhNYjcwWkk4UG9Pem5HRGZpK1RQYmlJZVZtQ2JsNW1Vb1VnMlEveFlsdUpmTGgzdUdRQVhLQnZGNDVvRElIUlZlZm5OL0QvV3l0QUNsVVZEb1FTeXdlbW5qUHBxRjhlZz09PC9kczpTaWduYXR1cmVWYWx1ZT48ZHM6S2V5SW5mbz48ZHM6WDUwOURhdGE+PGRzOlg1MDlDZXJ0aWZpY2F0ZT5NSUlEMURDQ0FyeWdBd0lCQWdJQkNqQU5CZ2txaGtpRzl3MEJBUXNGQURCTk1SQXdEZ1lEVlFRRERBZG5iMjlrTFdOaE1Sa3dGd1lEVlFRS0RCQk9iM2RwYm1FZ1UyOXNkWFJwYjI1ek1SRXdEd1lEVlFRTERBaFFTMGt0VkVWVFZERUxNQWtHQTFVRUJoTUNURlV3SGhjTk1UWXhNREkyTURjMU5ETXhXaGNOTVRnd09ESTJNRGMxTkRNeFdqQlBNUkl3RUFZRFZRUUREQWxuYjI5a0xYVnpaWEl4R1RBWEJnTlZCQW9NRUU1dmQybHVZU0JUYjJ4MWRHbHZibk14RVRBUEJnTlZCQXNNQ0ZCTFNTMVVSVk5VTVFzd0NRWURWUVFHRXdKTVZUQ0NBU0l3RFFZSktvWklodmNOQVFFQkJRQURnZ0VQQURDQ0FRb0NnZ0VCQUxSQ1VJUVpidzNuU2RMcCtCOWN6RUNncFpra1E1eFY0ZzlNLzd3bGc5N29DQ2Y3VUVoOUJBMWQrellqc3p2K0JKMWJKWlBnYW4yMTQ0QXZnc29HSmZiNlVJeVZXNGdrbFVnSWwxYXJVdm9uK1drS25zZUZ1UU9mSnlqU0ZVREl3bnV2cDBoemNKWEhYUm1MZG15aCtuKzZOTUgwb201dFZvU2ZRcnRCVmlDTGVTTVZ6dUQ1RVBqMG1JUmN4OTFwTDM4ZTNGTlRXN05hR1pMZWV6dUZ1Ui9xN3o5M2xMa3ZaNFZBTU5HR0x2SVhPWWVSQlpNeVBocEJaNEwzQThJM0VFbEtXSC8xTHdpaVhUVFNHMXNNNld2TVRWYmYydmJkNDduWlJRQTJtU3BOR2pRb3VPQUVyZmVWVlVxeklDZ2hRQ0hSR09OdVNMRy9IZnFGSGI0aldnMENBd0VBQWFPQnZEQ0J1VEFPQmdOVkhROEJBZjhFQkFNQ0JrQXdnWWNHQ0NzR0FRVUZCd0VCQkhzd2VUQTVCZ2dyQmdFRkJRY3dBWVl0YUhSMGNEb3ZMMlJ6Y3k1dWIzZHBibUV1YkhVdmNHdHBMV1poWTNSdmNua3ZiMk56Y0M5bmIyOWtMV05oTUR3R0NDc0dBUVVGQnpBQ2hqQm9kSFJ3T2k4dlpITnpMbTV2ZDJsdVlTNXNkUzl3YTJrdFptRmpkRzl5ZVM5amNuUXZaMjl2WkMxallTNWpjblF3SFFZRFZSME9CQllFRk4ycEhELzdQZWZtQlQ4b1gyOVpoV3kvT0hKMU1BMEdDU3FHU0liM0RRRUJDd1VBQTRJQkFRQkszVk9MaERJVldLb0ZycmhoV3phZGR0azZYUXRjd1JvTlBWU3NpL2dPcnpzZE03MEEzMXhJVHc3WWZMaHBvVkExeG83b3ZIbGRwTGxocXk5bzV3aDI4MnlDcHFCVUF0Z3JTa0RHb2crSzdDTDZnVXBybFlpWnVHWnJ0ZzJYM2ZIUzJVc3g0WkozdElqNndWZWNERVVxSVNGZkZUMkVzbTBRWFVuZ0lLRk1sOTVYZ210dzJ3eFhiT3pVZURkNERJUHJ2K21XNXBvQVdyNkl0c1YrSDJWUStaTC9rQm53V0hqU1RPYUdGaXNxWFkvYUgvMVB0QlhBKzE1K1lJV2VtSkJTdjNrRGFGek9YQUV0UjlaSThsWU9KYXJuWTdBeS9hTjZiOXVHZmZyYm8vaFZBY0w0V0RkaGtiQk4zbTh3K2c3NkxvQVhOZUVldTA0QS8weExaelVCPC9kczpYNTA5Q2VydGlmaWNhdGU+PGRzOlg1MDlDZXJ0aWZpY2F0ZT5NSUlENmpDQ0F0S2dBd0lCQWdJQkJEQU5CZ2txaGtpRzl3MEJBUXNGQURCTk1SQXdEZ1lEVlFRRERBZHliMjkwTFdOaE1Sa3dGd1lEVlFRS0RCQk9iM2RwYm1FZ1UyOXNkWFJwYjI1ek1SRXdEd1lEVlFRTERBaFFTMGt0VkVWVFZERUxNQWtHQTFVRUJoTUNURlV3SGhjTk1UWXhNREkyTURjMU5ETXdXaGNOTVRnd09ESTJNRGMxTkRNd1dqQk5NUkF3RGdZRFZRUUREQWRuYjI5a0xXTmhNUmt3RndZRFZRUUtEQkJPYjNkcGJtRWdVMjlzZFhScGIyNXpNUkV3RHdZRFZRUUxEQWhRUzBrdFZFVlRWREVMTUFrR0ExVUVCaE1DVEZVd2dnRWlNQTBHQ1NxR1NJYjNEUUVCQVFVQUE0SUJEd0F3Z2dFS0FvSUJBUUNiYmw1c0tCQ2pTQjhUTWRhY3lteC9XZk9qTVcxZ2lJalZKUlkyOEpiTldrQ1ZtdHpnbWl0Z2hmclBRUGx1ZXUwRFRhbGJEa3JTU3loQ3Z6elBTR1B3Q0ZPYWhGL243aFFhMUYzVWFIU3hUS3JGQzVuT3dkTHp4S1JPM1dqVnRJR1JTWDJrdjFGZlVwUXk1RXl5K3JzZlN6SjU5ZFU1WlpkV3BkYUR1RHhWVnlEZXIzRUl5Q2JHNy81SDlNRDRZdXpOcGVURldtTTZjVVNUMDc5NlhEbGJFeFNUVEdRWEZKQTIrQ0NzeTlEWG5KYThuejBGRThmbWN2UUhlVTZrOVFicHpHak1kM0RXbEU2bm83VWRDWUQxSDA0K3VzQnA1aGhDckFCNjcwTmRvVHJOVG1HTkFGdDRKVDB2aXRqS0hxOUtFSWQ2TGhkY20yVGc5M2REY1dGdEFnTUJBQUdqZ2RRd2dkRXdEZ1lEVlIwUEFRSC9CQVFEQWdlQU1FRUdBMVVkSHdRNk1EZ3dOcUEwb0RLR01HaDBkSEE2THk5a2MzTXVibTkzYVc1aExteDFMM0JyYVMxbVlXTjBiM0o1TDJOeWJDOXliMjkwTFdOaExtTnliREJNQmdnckJnRUZCUWNCQVFSQU1ENHdQQVlJS3dZQkJRVUhNQUtHTUdoMGRIQTZMeTlrYzNNdWJtOTNhVzVoTG14MUwzQnJhUzFtWVdOMGIzSjVMMk55ZEM5eWIyOTBMV05oTG1OeWREQWRCZ05WSFE0RUZnUVUrMnRGcXBOZTNHMjNZUjh5cUJaSWlWV1MzdlV3RHdZRFZSMFRBUUgvQkFVd0F3RUIvekFOQmdrcWhraUc5dzBCQVFzRkFBT0NBUUVBRStOdWQwNVhHT002RkVaSFdUYzgrYm16LzZCMFhRWE41NjRLV0JCaGNoOWk1R2FkanFwU3NldmtuK3RlTHE1bTZDTG8zZTRsWDJkSjdoc1BBdnlhTHFPSXB6ZzQ5VEdkaWIxbk9CMk83NCt5QWhUOHY5Rlp0SDFFQ0hYeFlzdXlTR0lLdmQrTDVJakpUaXMzbGw0dlU4Rkh6eVJsTTlJUW53WlI1MDZqRmNKZUdsT2d5WmgrVUxXblJORUV3cU44RFRGMkQwWG9nWUJzckN4Q0JqMFBwYUpGcnV2RVFxcFV1dVlnMTRSMURKRmFoTHdxVllTT0Q1Z1BobUEwSFI0ejNHRjNqSFN6MGk5alhTVE9zVWNka3ZVSnkwdElPbnVqc1VFa2czSDZXZzNsejhUdzNJYzdWMU5IYitNQzVLNFp2WCs1U1l5dTArZXI3YkZzY0lyWVp3PT08L2RzOlg1MDlDZXJ0aWZpY2F0ZT48L2RzOlg1MDlEYXRhPjwvZHM6S2V5SW5mbz48ZHM6T2JqZWN0Pjx4YWRlczpRdWFsaWZ5aW5nUHJvcGVydGllcyB4bWxuczp4YWRlcz0iaHR0cDovL3VyaS5ldHNpLm9yZy8wMTkwMy92MS4zLjIjIiBUYXJnZXQ9IiNpZC1hZmRlNzgyNDM2NDY4ZGQ3NGVlYjE4MWY3Y2UxMTBlMSI+PHhhZGVzOlNpZ25lZFByb3BlcnRpZXMgSWQ9InhhZGVzLWlkLWFmZGU3ODI0MzY0NjhkZDc0ZWViMTgxZjdjZTExMGUxIj48eGFkZXM6U2lnbmVkU2lnbmF0dXJlUHJvcGVydGllcz48eGFkZXM6U2lnbmluZ1RpbWU+MjAxNy0wOS0yOFQxMTowOTowNFo8L3hhZGVzOlNpZ25pbmdUaW1lPjx4YWRlczpTaWduaW5nQ2VydGlmaWNhdGVWMj48eGFkZXM6Q2VydD48eGFkZXM6Q2VydERpZ2VzdD48ZHM6RGlnZXN0TWV0aG9kIEFsZ29yaXRobT0iaHR0cDovL3d3dy53My5vcmcvMjAwMC8wOS94bWxkc2lnI3NoYTEiLz48ZHM6RGlnZXN0VmFsdWU+YytWb2hnMGpJY1o0VVFTV2VnbENnMG9HTldzPTwvZHM6RGlnZXN0VmFsdWU+PC94YWRlczpDZXJ0RGlnZXN0Pjx4YWRlczpJc3N1ZXJTZXJpYWxWMj5NRll3VWFSUE1FMHhFREFPQmdOVkJBTU1CMmR2YjJRdFkyRXhHVEFYQmdOVkJBb01FRTV2ZDJsdVlTQlRiMngxZEdsdmJuTXhFVEFQQmdOVkJBc01DRkJMU1MxVVJWTlVNUXN3Q1FZRFZRUUdFd0pNVlFJQkNnPT08L3hhZGVzOklzc3VlclNlcmlhbFYyPjwveGFkZXM6Q2VydD48L3hhZGVzOlNpZ25pbmdDZXJ0aWZpY2F0ZVYyPjwveGFkZXM6U2lnbmVkU2lnbmF0dXJlUHJvcGVydGllcz48eGFkZXM6U2lnbmVkRGF0YU9iamVjdFByb3BlcnRpZXM+PHhhZGVzOkRhdGFPYmplY3RGb3JtYXQgT2JqZWN0UmVmZXJlbmNlPSIjci1pZC0xIj48eGFkZXM6TWltZVR5cGU+dGV4dC94bWw8L3hhZGVzOk1pbWVUeXBlPjwveGFkZXM6RGF0YU9iamVjdEZvcm1hdD48L3hhZGVzOlNpZ25lZERhdGFPYmplY3RQcm9wZXJ0aWVzPjwveGFkZXM6U2lnbmVkUHJvcGVydGllcz48L3hhZGVzOlF1YWxpZnlpbmdQcm9wZXJ0aWVzPjwvZHM6T2JqZWN0PjwvZHM6U2lnbmF0dXJlPg==",
    "digestAlgorithm" : null,
    "name" : "xades-detached.xml"
  },
  "originalDocuments" : [ {
    "bytes" : "77u/PD94bWwgdmVyc2lvbj0iMS4wIiBlbmNvZGluZz0iVVRGLTgiPz4NCjxoOnRhYmxlIHhtbG5zOmg9Imh0dHA6Ly93d3cudzMub3JnL1RSL2h0bWw0LyI+DQoJPGg6dHI+DQoJCTxoOnRkPkhlbGxvPC9oOnRkPg0KCQk8aDp0ZD5Xb3JsZDwvaDp0ZD4NCgk8L2g6dHI+DQo8L2g6dGFibGU+",
    "digestAlgorithm" : null,
    "name" : "sample.xml"
  } ],
  "policy" : null,
  "signatureId" : null
}
Response
HTTP/1.1 200 OK
Date: Fri, 23 Aug 2019 06:08:45 GMT
X-Content-Type-Options: nosniff
X-XSS-Protection: 1; mode=block
Cache-Control: no-cache, no-store, max-age=0, must-revalidate
Pragma: no-cache
Expires: 0
X-Frame-Options: DENY
Server: ESIG-DSS
Content-Type: application/json
Transfer-Encoding: chunked
Content-Length: 48309

{
  "validationReportaDataHandler" : "PD94bWwgdmVyc2lvbj0iMS4wIiBlbmNvZGluZz0iVVRGLTgiIHN0YW5kYWxvbmU9InllcyI/Pgo8VmFsaWRhdGlvblJlcG9ydCB4bWxucz0iaHR0cDovL3VyaS5ldHNpLm9yZy8xOTEwMi92MS4yLjEjIiB4bWxuczpuczI9Imh0dHA6Ly93d3cudzMub3JnLzIwMDAvMDkveG1sZHNpZyMiIHhtbG5zOm5zMz0iaHR0cDovL3VyaS5ldHNpLm9yZy8wMTkwMy92MS4zLjIjIiB4bWxuczpuczQ9Imh0dHA6Ly91cmkuZXRzaS5vcmcvMDIyMzEvdjIjIj4KICAgIDxTaWduYXR1cmVWYWxpZGF0aW9uUmVwb3J0PgogICAgICAgIDxTaWduYXR1cmVJZGVudGlmaWVyIGlkPSJTLURFMUE3QjMyNDhGNzBCQjYzRTg5RDFFMDIxODMzMDM3M0UyOTAwNUE4ODY3MEVFOTc1OEZCNTRFQ0VBQkU1RDciPgogICAgICAgICAgICA8RGlnZXN0QWxnQW5kVmFsdWU+CiAgICAgICAgICAgICAgICA8bnMyOkRpZ2VzdE1ldGhvZCBBbGdvcml0aG09Imh0dHA6Ly93d3cudzMub3JnLzIwMDEvMDQveG1sZW5jI3NoYTI1NiIvPgogICAgICAgICAgICAgICAgPG5zMjpEaWdlc3RWYWx1ZT5EenR3TlRtUm9PQW02L2xNSThSeW01eFpQekl2TFlEem4vZWJZWWtQc3I0PTwvbnMyOkRpZ2VzdFZhbHVlPgogICAgICAgICAgICA8L0RpZ2VzdEFsZ0FuZFZhbHVlPgogICAgICAgICAgICA8bnMyOlNpZ25hdHVyZVZhbHVlPllBN3NFTnQzTjh1ZkxGTW5LcjM2cjBQcXpNaVkzUTBzKytJR1RFVUMwc3BheFV2MGRIWk0wZC95bjNrcExKTG9Va0k0TTNmbGo1V0duODNrZjA1QnFNMWtoc1g2MUdKemFGVFBHcG03YWtSUUtodm9IMjV5eXFUWVhFU2xCY20wNGl6aUtoTE16WmpVZng0L0IxWkl5c3Y1cElCZ0oycjJvaTZqTG9wOXd3M2dlNGM0WUpvYUsrU1hrNmh5VE5PY044UGpHZTYzV1lPVE5WUFFGdmphOEJud2crYTBiQnV3RCs4TjZmd2lnQ2RXNWEvNERKVWUvSjhNYjcwWkk4UG9Pem5HRGZpK1RQYmlJZVZtQ2JsNW1Vb1VnMlEveFlsdUpmTGgzdUdRQVhLQnZGNDVvRElIUlZlZm5OL0QvV3l0QUNsVVZEb1FTeXdlbW5qUHBxRjhlZz09PC9uczI6U2lnbmF0dXJlVmFsdWU+CiAgICAgICAgICAgIDxIYXNoT25seT5mYWxzZTwvSGFzaE9ubHk+CiAgICAgICAgICAgIDxEb2NIYXNoT25seT5mYWxzZTwvRG9jSGFzaE9ubHk+CiAgICAgICAgICAgIDxEQUlkZW50aWZpZXI+aWQtYWZkZTc4MjQzNjQ2OGRkNzRlZWIxODFmN2NlMTEwZTE8L0RBSWRlbnRpZmllcj4KICAgICAgICA8L1NpZ25hdHVyZUlkZW50aWZpZXI+CiAgICAgICAgPFZhbGlkYXRpb25Db25zdHJhaW50c0V2YWx1YXRpb25SZXBvcnQ+CiAgICAgICAgICAgIDxWYWxpZGF0aW9uQ29uc3RyYWludD4KICAgICAgICAgICAgICAgIDxWYWxpZGF0aW9uQ29uc3RyYWludElkZW50aWZpZXI+dXJuOmNlZjpkc3M6YmJiOmZvcm1hdENoZWNraW5nPC9WYWxpZGF0aW9uQ29uc3RyYWludElkZW50aWZpZXI+CiAgICAgICAgICAgICAgICA8Q29uc3RyYWludFN0YXR1cz4KICAgICAgICAgICAgICAgICAgICA8U3RhdHVzPnVybjpldHNpOjAxOTEwMjpjb25zdHJhaW50U3RhdHVzOmFwcGxpZWQ8L1N0YXR1cz4KICAgICAgICAgICAgICAgIDwvQ29uc3RyYWludFN0YXR1cz4KICAgICAgICAgICAgICAgIDxWYWxpZGF0aW9uU3RhdHVzPgogICAgICAgICAgICAgICAgICAgIDxNYWluSW5kaWNhdGlvbj51cm46ZXRzaTowMTkxMDI6bWFpbmluZGljYXRpb246cGFzc2VkPC9NYWluSW5kaWNhdGlvbj4KICAgICAgICAgICAgICAgIDwvVmFsaWRhdGlvblN0YXR1cz4KICAgICAgICAgICAgPC9WYWxpZGF0aW9uQ29uc3RyYWludD4KICAgICAgICAgICAgPFZhbGlkYXRpb25Db25zdHJhaW50PgogICAgICAgICAgICAgICAgPFZhbGlkYXRpb25Db25zdHJhaW50SWRlbnRpZmllcj51cm46Y2VmOmRzczpiYmI6aWRlbnRpZmljYXRpb25PZlRoZVNpZ25pbmdDZXJ0aWZpY2F0ZTwvVmFsaWRhdGlvbkNvbnN0cmFpbnRJZGVudGlmaWVyPgogICAgICAgICAgICAgICAgPENvbnN0cmFpbnRTdGF0dXM+CiAgICAgICAgICAgICAgICAgICAgPFN0YXR1cz51cm46ZXRzaTowMTkxMDI6Y29uc3RyYWludFN0YXR1czphcHBsaWVkPC9TdGF0dXM+CiAgICAgICAgICAgICAgICA8L0NvbnN0cmFpbnRTdGF0dXM+CiAgICAgICAgICAgICAgICA8VmFsaWRhdGlvblN0YXR1cz4KICAgICAgICAgICAgICAgICAgICA8TWFpbkluZGljYXRpb24+dXJuOmV0c2k6MDE5MTAyOm1haW5pbmRpY2F0aW9uOnBhc3NlZDwvTWFpbkluZGljYXRpb24+CiAgICAgICAgICAgICAgICA8L1ZhbGlkYXRpb25TdGF0dXM+CiAgICAgICAgICAgIDwvVmFsaWRhdGlvbkNvbnN0cmFpbnQ+CiAgICAgICAgICAgIDxWYWxpZGF0aW9uQ29uc3RyYWludD4KICAgICAgICAgICAgICAgIDxWYWxpZGF0aW9uQ29uc3RyYWludElkZW50aWZpZXI+dXJuOmNlZjpkc3M6YmJiOnZhbGlkYXRpb25Db250ZXh0SW5pdGlhbGl6YXRpb248L1ZhbGlkYXRpb25Db25zdHJhaW50SWRlbnRpZmllcj4KICAgICAgICAgICAgICAgIDxDb25zdHJhaW50U3RhdHVzPgogICAgICAgICAgICAgICAgICAgIDxTdGF0dXM+dXJuOmV0c2k6MDE5MTAyOmNvbnN0cmFpbnRTdGF0dXM6YXBwbGllZDwvU3RhdHVzPgogICAgICAgICAgICAgICAgPC9Db25zdHJhaW50U3RhdHVzPgogICAgICAgICAgICAgICAgPFZhbGlkYXRpb25TdGF0dXM+CiAgICAgICAgICAgICAgICAgICAgPE1haW5JbmRpY2F0aW9uPnVybjpldHNpOjAxOTEwMjptYWluaW5kaWNhdGlvbjpwYXNzZWQ8L01haW5JbmRpY2F0aW9uPgogICAgICAgICAgICAgICAgPC9WYWxpZGF0aW9uU3RhdHVzPgogICAgICAgICAgICA8L1ZhbGlkYXRpb25Db25zdHJhaW50PgogICAgICAgICAgICA8VmFsaWRhdGlvbkNvbnN0cmFpbnQ+CiAgICAgICAgICAgICAgICA8VmFsaWRhdGlvbkNvbnN0cmFpbnRJZGVudGlmaWVyPnVybjpjZWY6ZHNzOmJiYjpjcnlwdG9ncmFwaGljVmVyaWZpY2F0aW9uPC9WYWxpZGF0aW9uQ29uc3RyYWludElkZW50aWZpZXI+CiAgICAgICAgICAgICAgICA8Q29uc3RyYWludFN0YXR1cz4KICAgICAgICAgICAgICAgICAgICA8U3RhdHVzPnVybjpldHNpOjAxOTEwMjpjb25zdHJhaW50U3RhdHVzOmFwcGxpZWQ8L1N0YXR1cz4KICAgICAgICAgICAgICAgIDwvQ29uc3RyYWludFN0YXR1cz4KICAgICAgICAgICAgICAgIDxWYWxpZGF0aW9uU3RhdHVzPgogICAgICAgICAgICAgICAgICAgIDxNYWluSW5kaWNhdGlvbj51cm46ZXRzaTowMTkxMDI6bWFpbmluZGljYXRpb246cGFzc2VkPC9NYWluSW5kaWNhdGlvbj4KICAgICAgICAgICAgICAgIDwvVmFsaWRhdGlvblN0YXR1cz4KICAgICAgICAgICAgPC9WYWxpZGF0aW9uQ29uc3RyYWludD4KICAgICAgICAgICAgPFZhbGlkYXRpb25Db25zdHJhaW50PgogICAgICAgICAgICAgICAgPFZhbGlkYXRpb25Db25zdHJhaW50SWRlbnRpZmllcj51cm46Y2VmOmRzczpiYmI6c2lnbmF0dXJlQWNjZXB0YW5jZVZhbGlkYXRpb248L1ZhbGlkYXRpb25Db25zdHJhaW50SWRlbnRpZmllcj4KICAgICAgICAgICAgICAgIDxDb25zdHJhaW50U3RhdHVzPgogICAgICAgICAgICAgICAgICAgIDxTdGF0dXM+dXJuOmV0c2k6MDE5MTAyOmNvbnN0cmFpbnRTdGF0dXM6YXBwbGllZDwvU3RhdHVzPgogICAgICAgICAgICAgICAgPC9Db25zdHJhaW50U3RhdHVzPgogICAgICAgICAgICAgICAgPFZhbGlkYXRpb25TdGF0dXM+CiAgICAgICAgICAgICAgICAgICAgPE1haW5JbmRpY2F0aW9uPnVybjpldHNpOjAxOTEwMjptYWluaW5kaWNhdGlvbjpwYXNzZWQ8L01haW5JbmRpY2F0aW9uPgogICAgICAgICAgICAgICAgPC9WYWxpZGF0aW9uU3RhdHVzPgogICAgICAgICAgICA8L1ZhbGlkYXRpb25Db25zdHJhaW50PgogICAgICAgICAgICA8VmFsaWRhdGlvbkNvbnN0cmFpbnQ+CiAgICAgICAgICAgICAgICA8VmFsaWRhdGlvbkNvbnN0cmFpbnRJZGVudGlmaWVyPnVybjpjZWY6ZHNzOmJiYjp4NTA5Q2VydGlmaWNhdGVWYWxpZGF0aW9uPC9WYWxpZGF0aW9uQ29uc3RyYWludElkZW50aWZpZXI+CiAgICAgICAgICAgICAgICA8Q29uc3RyYWludFN0YXR1cz4KICAgICAgICAgICAgICAgICAgICA8U3RhdHVzPnVybjpldHNpOjAxOTEwMjpjb25zdHJhaW50U3RhdHVzOmFwcGxpZWQ8L1N0YXR1cz4KICAgICAgICAgICAgICAgIDwvQ29uc3RyYWludFN0YXR1cz4KICAgICAgICAgICAgICAgIDxWYWxpZGF0aW9uU3RhdHVzPgogICAgICAgICAgICAgICAgICAgIDxNYWluSW5kaWNhdGlvbj51cm46ZXRzaTowMTkxMDI6bWFpbmluZGljYXRpb246aW5kZXRlcm1pbmF0ZTwvTWFpbkluZGljYXRpb24+CiAgICAgICAgICAgICAgICAgICAgPFN1YkluZGljYXRpb24+dXJuOmV0c2k6MDE5MTAyOnN1YmluZGljYXRpb246Tk9fQ0VSVElGSUNBVEVfQ0hBSU5fRk9VTkQ8L1N1YkluZGljYXRpb24+CiAgICAgICAgICAgICAgICA8L1ZhbGlkYXRpb25TdGF0dXM+CiAgICAgICAgICAgIDwvVmFsaWRhdGlvbkNvbnN0cmFpbnQ+CiAgICAgICAgICAgIDxWYWxpZGF0aW9uQ29uc3RyYWludD4KICAgICAgICAgICAgICAgIDxWYWxpZGF0aW9uQ29uc3RyYWludElkZW50aWZpZXI+dXJuOmNlZjpkc3M6YmJiOnBhc3RTaWduYXR1cmVWYWxpZGF0aW9uPC9WYWxpZGF0aW9uQ29uc3RyYWludElkZW50aWZpZXI+CiAgICAgICAgICAgICAgICA8Q29uc3RyYWludFN0YXR1cz4KICAgICAgICAgICAgICAgICAgICA8U3RhdHVzPnVybjpldHNpOjAxOTEwMjpjb25zdHJhaW50U3RhdHVzOmRpc2FibGVkPC9TdGF0dXM+CiAgICAgICAgICAgICAgICA8L0NvbnN0cmFpbnRTdGF0dXM+CiAgICAgICAgICAgIDwvVmFsaWRhdGlvbkNvbnN0cmFpbnQ+CiAgICAgICAgICAgIDxWYWxpZGF0aW9uQ29uc3RyYWludD4KICAgICAgICAgICAgICAgIDxWYWxpZGF0aW9uQ29uc3RyYWludElkZW50aWZpZXI+dXJuOmNlZjpkc3M6YmJiOnBhc3RDZXJ0aWZpY2F0ZVZhbGlkYXRpb248L1ZhbGlkYXRpb25Db25zdHJhaW50SWRlbnRpZmllcj4KICAgICAgICAgICAgICAgIDxDb25zdHJhaW50U3RhdHVzPgogICAgICAgICAgICAgICAgICAgIDxTdGF0dXM+dXJuOmV0c2k6MDE5MTAyOmNvbnN0cmFpbnRTdGF0dXM6ZGlzYWJsZWQ8L1N0YXR1cz4KICAgICAgICAgICAgICAgIDwvQ29uc3RyYWludFN0YXR1cz4KICAgICAgICAgICAgPC9WYWxpZGF0aW9uQ29uc3RyYWludD4KICAgICAgICAgICAgPFZhbGlkYXRpb25Db25zdHJhaW50PgogICAgICAgICAgICAgICAgPFZhbGlkYXRpb25Db25zdHJhaW50SWRlbnRpZmllcj51cm46Y2VmOmRzczpiYmI6dmFsaWRhdGlvblRpbWVTbGlkaW5nPC9WYWxpZGF0aW9uQ29uc3RyYWludElkZW50aWZpZXI+CiAgICAgICAgICAgICAgICA8Q29uc3RyYWludFN0YXR1cz4KICAgICAgICAgICAgICAgICAgICA8U3RhdHVzPnVybjpldHNpOjAxOTEwMjpjb25zdHJhaW50U3RhdHVzOmRpc2FibGVkPC9TdGF0dXM+CiAgICAgICAgICAgICAgICA8L0NvbnN0cmFpbnRTdGF0dXM+CiAgICAgICAgICAgIDwvVmFsaWRhdGlvbkNvbnN0cmFpbnQ+CiAgICAgICAgPC9WYWxpZGF0aW9uQ29uc3RyYWludHNFdmFsdWF0aW9uUmVwb3J0PgogICAgICAgIDxWYWxpZGF0aW9uVGltZUluZm8+CiAgICAgICAgICAgIDxWYWxpZGF0aW9uVGltZT4yMDE5LTA4LTIzVDA2OjA4OjQ1WjwvVmFsaWRhdGlvblRpbWU+CiAgICAgICAgICAgIDxCZXN0U2lnbmF0dXJlVGltZT4KICAgICAgICAgICAgICAgIDxQT0VUaW1lPjIwMTktMDgtMjNUMDY6MDg6NDVaPC9QT0VUaW1lPgogICAgICAgICAgICAgICAgPFR5cGVPZlByb29mPnVybjpldHNpOjAxOTEwMjpwb2V0eXBlOnZhbGlkYXRpb248L1R5cGVPZlByb29mPgogICAgICAgICAgICA8L0Jlc3RTaWduYXR1cmVUaW1lPgogICAgICAgIDwvVmFsaWRhdGlvblRpbWVJbmZvPgogICAgICAgIDxTaWduZXJzRG9jdW1lbnQ+CiAgICAgICAgICAgIDxEaWdlc3RBbGdBbmRWYWx1ZT4KICAgICAgICAgICAgICAgIDxuczI6RGlnZXN0TWV0aG9kIEFsZ29yaXRobT0iaHR0cDovL3d3dy53My5vcmcvMjAwMS8wNC94bWxlbmMjc2hhMjU2Ii8+CiAgICAgICAgICAgICAgICA8bnMyOkRpZ2VzdFZhbHVlPmtjREhPWmp3WmhWZnVEaHVoQ2VDRVJSbVlwVEg0Smo0Um1mVlZpMzFROWc9PC9uczI6RGlnZXN0VmFsdWU+CiAgICAgICAgICAgIDwvRGlnZXN0QWxnQW5kVmFsdWU+CiAgICAgICAgICAgIDxTaWduZXJzRG9jdW1lbnRSZWYgVk9SZWZlcmVuY2U9IkQtQzU4QzgwQTgwNTMwRTBGMzQ5QkMzMkRFRjUwMjgwRDc0QzRCN0VCRjI1MjgwNDQwMTgxMTY3QTJGMUEwQjMxRCIvPgogICAgICAgIDwvU2lnbmVyc0RvY3VtZW50PgogICAgICAgIDxTaWduYXR1cmVBdHRyaWJ1dGVzPgogICAgICAgICAgICA8U2lnbmluZ1RpbWUgU2lnbmVkPSJ0cnVlIj4KICAgICAgICAgICAgICAgIDxUaW1lPjIwMTctMDktMjhUMTE6MDk6MDRaPC9UaW1lPgogICAgICAgICAgICA8L1NpZ25pbmdUaW1lPgogICAgICAgICAgICA8U2lnbmluZ0NlcnRpZmljYXRlIFNpZ25lZD0idHJ1ZSI+CiAgICAgICAgICAgICAgICA8QXR0cmlidXRlT2JqZWN0IFZPUmVmZXJlbmNlPSJDLUYwRkYwQjQ1MTREMzE2MzA0RjI4MTdEQkEwQkZCMDVERURCOTg1MjdDMEU0N0M3M0U4RDhGREZFMTZERjI2N0UiLz4KICAgICAgICAgICAgICAgIDxDZXJ0SUQ+CiAgICAgICAgICAgICAgICAgICAgPFg1MDlJc3N1ZXJTZXJpYWw+TUZZd1VhUlBNRTB4RURBT0JnTlZCQU1NQjJkdmIyUXRZMkV4R1RBWEJnTlZCQW9NRUU1dmQybHVZU0JUYjJ4MWRHbHZibk14RVRBUEJnTlZCQXNNQ0ZCTFNTMVVSVk5VTVFzd0NRWURWUVFHRXdKTVZRSUJDZz09PC9YNTA5SXNzdWVyU2VyaWFsPgogICAgICAgICAgICAgICAgICAgIDxuczI6RGlnZXN0TWV0aG9kIEFsZ29yaXRobT0iaHR0cDovL3d3dy53My5vcmcvMjAwMC8wOS94bWxkc2lnI3NoYTEiLz4KICAgICAgICAgICAgICAgICAgICA8bnMyOkRpZ2VzdFZhbHVlPmMrVm9oZzBqSWNaNFVRU1dlZ2xDZzBvR05Xcz08L25zMjpEaWdlc3RWYWx1ZT4KICAgICAgICAgICAgICAgIDwvQ2VydElEPgogICAgICAgICAgICA8L1NpZ25pbmdDZXJ0aWZpY2F0ZT4KICAgICAgICAgICAgPERhdGFPYmplY3RGb3JtYXQgU2lnbmVkPSJ0cnVlIj4KICAgICAgICAgICAgICAgIDxNaW1lVHlwZT50ZXh0L3htbDwvTWltZVR5cGU+CiAgICAgICAgICAgIDwvRGF0YU9iamVjdEZvcm1hdD4KICAgICAgICA8L1NpZ25hdHVyZUF0dHJpYnV0ZXM+CiAgICAgICAgPFNpZ25lckluZm9ybWF0aW9uPgogICAgICAgICAgICA8U2lnbmVyQ2VydGlmaWNhdGUgVk9SZWZlcmVuY2U9IkMtRjBGRjBCNDUxNEQzMTYzMDRGMjgxN0RCQTBCRkIwNURFREI5ODUyN0MwRTQ3QzczRThEOEZERkUxNkRGMjY3RSIvPgogICAgICAgICAgICA8U2lnbmVyPmdvb2QtdXNlcjwvU2lnbmVyPgogICAgICAgIDwvU2lnbmVySW5mb3JtYXRpb24+CiAgICAgICAgPFNpZ25hdHVyZVF1YWxpdHk+CiAgICAgICAgICAgIDxTaWduYXR1cmVRdWFsaXR5SW5mb3JtYXRpb24+dXJuOmNlZjpkc3M6c2lnbmF0dXJlUXVhbGlmaWNhdGlvbjpub3RBcHBsaWNhYmxlPC9TaWduYXR1cmVRdWFsaXR5SW5mb3JtYXRpb24+CiAgICAgICAgPC9TaWduYXR1cmVRdWFsaXR5PgogICAgICAgIDxTaWduYXR1cmVWYWxpZGF0aW9uUHJvY2Vzcz4KICAgICAgICAgICAgPFNpZ25hdHVyZVZhbGlkYXRpb25Qcm9jZXNzSUQ+dXJuOjpldHNpOjAxOTEwMjp2YWxpZGF0aW9ucHJvY2VzczpMVEE8L1NpZ25hdHVyZVZhbGlkYXRpb25Qcm9jZXNzSUQ+CiAgICAgICAgPC9TaWduYXR1cmVWYWxpZGF0aW9uUHJvY2Vzcz4KICAgICAgICA8U2lnbmF0dXJlVmFsaWRhdGlvblN0YXR1cz4KICAgICAgICAgICAgPE1haW5JbmRpY2F0aW9uPnVybjpldHNpOjAxOTEwMjptYWluaW5kaWNhdGlvbjppbmRldGVybWluYXRlPC9NYWluSW5kaWNhdGlvbj4KICAgICAgICAgICAgPFN1YkluZGljYXRpb24+dXJuOmV0c2k6MDE5MTAyOnN1YmluZGljYXRpb246Tk9fQ0VSVElGSUNBVEVfQ0hBSU5fRk9VTkQ8L1N1YkluZGljYXRpb24+CiAgICAgICAgICAgIDxBc3NvY2lhdGVkVmFsaWRhdGlvblJlcG9ydERhdGE+CiAgICAgICAgICAgICAgICA8Q2VydGlmaWNhdGVDaGFpbj4KICAgICAgICAgICAgICAgICAgICA8U2lnbmluZ0NlcnRpZmljYXRlIFZPUmVmZXJlbmNlPSJDLUYwRkYwQjQ1MTREMzE2MzA0RjI4MTdEQkEwQkZCMDVERURCOTg1MjdDMEU0N0M3M0U4RDhGREZFMTZERjI2N0UiLz4KICAgICAgICAgICAgICAgICAgICA8SW50ZXJtZWRpYXRlQ2VydGlmaWNhdGUgVk9SZWZlcmVuY2U9IkMtNkYzNURFMzk2NUI5QTY5QkMzNjYxRDFBMzU1QjBBRTYwOTA3QURCNzQxQ0MxOTExRUZEMEYzQkU3MkQ2QTZFOSIvPgogICAgICAgICAgICAgICAgPC9DZXJ0aWZpY2F0ZUNoYWluPgogICAgICAgICAgICAgICAgPENyeXB0b0luZm9ybWF0aW9uPgogICAgICAgICAgICAgICAgICAgIDxWYWxpZGF0aW9uT2JqZWN0SWQgVk9SZWZlcmVuY2U9IlMtREUxQTdCMzI0OEY3MEJCNjNFODlEMUUwMjE4MzMwMzczRTI5MDA1QTg4NjcwRUU5NzU4RkI1NEVDRUFCRTVENyIvPgogICAgICAgICAgICAgICAgICAgIDxBbGdvcml0aG0+aHR0cDovL3d3dy53My5vcmcvMjAwMS8wNC94bWxkc2lnLW1vcmUjcnNhLXNoYTI1NjwvQWxnb3JpdGhtPgogICAgICAgICAgICAgICAgICAgIDxTZWN1cmVBbGdvcml0aG0+dHJ1ZTwvU2VjdXJlQWxnb3JpdGhtPgogICAgICAgICAgICAgICAgICAgIDxOb3RBZnRlcj4yMDIyLTEyLTMxVDIzOjAwOjAwWjwvTm90QWZ0ZXI+CiAgICAgICAgICAgICAgICA8L0NyeXB0b0luZm9ybWF0aW9uPgogICAgICAgICAgICA8L0Fzc29jaWF0ZWRWYWxpZGF0aW9uUmVwb3J0RGF0YT4KICAgICAgICA8L1NpZ25hdHVyZVZhbGlkYXRpb25TdGF0dXM+CiAgICA8L1NpZ25hdHVyZVZhbGlkYXRpb25SZXBvcnQ+CiAgICA8U2lnbmF0dXJlVmFsaWRhdGlvbk9iamVjdHM+CiAgICAgICAgPFZhbGlkYXRpb25PYmplY3QgaWQ9IkMtRjBGRjBCNDUxNEQzMTYzMDRGMjgxN0RCQTBCRkIwNURFREI5ODUyN0MwRTQ3QzczRThEOEZERkUxNkRGMjY3RSI+CiAgICAgICAgICAgIDxPYmplY3RUeXBlPnVybjpldHNpOjAxOTEwMjp2YWxpZGF0aW9uT2JqZWN0OmNlcnRpZmljYXRlPC9PYmplY3RUeXBlPgogICAgICAgICAgICA8VmFsaWRhdGlvbk9iamVjdFJlcHJlc2VudGF0aW9uPgogICAgICAgICAgICAgICAgPERpZ2VzdEFsZ0FuZFZhbHVlPgogICAgICAgICAgICAgICAgICAgIDxuczI6RGlnZXN0TWV0aG9kIEFsZ29yaXRobT0iaHR0cDovL3d3dy53My5vcmcvMjAwMS8wNC94bWxlbmMjc2hhMjU2Ii8+CiAgICAgICAgICAgICAgICAgICAgPG5zMjpEaWdlc3RWYWx1ZT44UDhMUlJUVEZqQlBLQmZib0wrd1hlMjVoU2ZBNUh4ejZOajkvaGJmSm40PTwvbnMyOkRpZ2VzdFZhbHVlPgogICAgICAgICAgICAgICAgPC9EaWdlc3RBbGdBbmRWYWx1ZT4KICAgICAgICAgICAgPC9WYWxpZGF0aW9uT2JqZWN0UmVwcmVzZW50YXRpb24+CiAgICAgICAgICAgIDxQT0U+CiAgICAgICAgICAgICAgICA8UE9FVGltZT4yMDE5LTA4LTIzVDA2OjA4OjQ1WjwvUE9FVGltZT4KICAgICAgICAgICAgICAgIDxUeXBlT2ZQcm9vZj51cm46ZXRzaTowMTkxMDI6cG9ldHlwZTp2YWxpZGF0aW9uPC9UeXBlT2ZQcm9vZj4KICAgICAgICAgICAgPC9QT0U+CiAgICAgICAgPC9WYWxpZGF0aW9uT2JqZWN0PgogICAgICAgIDxWYWxpZGF0aW9uT2JqZWN0IGlkPSJDLUIyRUJFRDU1QzZDOTVCNzNBOUMyMjJFMDVDMjkxMDBCNkY1MjM0QzEzRDc4RTA4QjIxMjY1ODNDRjBGRjk2MUYiPgogICAgICAgICAgICA8T2JqZWN0VHlwZT51cm46ZXRzaTowMTkxMDI6dmFsaWRhdGlvbk9iamVjdDpjZXJ0aWZpY2F0ZTwvT2JqZWN0VHlwZT4KICAgICAgICAgICAgPFZhbGlkYXRpb25PYmplY3RSZXByZXNlbnRhdGlvbj4KICAgICAgICAgICAgICAgIDxEaWdlc3RBbGdBbmRWYWx1ZT4KICAgICAgICAgICAgICAgICAgICA8bnMyOkRpZ2VzdE1ldGhvZCBBbGdvcml0aG09Imh0dHA6Ly93d3cudzMub3JnLzIwMDEvMDQveG1sZW5jI3NoYTI1NiIvPgogICAgICAgICAgICAgICAgICAgIDxuczI6RGlnZXN0VmFsdWU+c3V2dFZjYkpXM09wd2lMZ1hDa1FDMjlTTk1FOWVPQ0xJU1pZUFBEL2xoOD08L25zMjpEaWdlc3RWYWx1ZT4KICAgICAgICAgICAgICAgIDwvRGlnZXN0QWxnQW5kVmFsdWU+CiAgICAgICAgICAgIDwvVmFsaWRhdGlvbk9iamVjdFJlcHJlc2VudGF0aW9uPgogICAgICAgICAgICA8UE9FPgogICAgICAgICAgICAgICAgPFBPRVRpbWU+MjAxOS0wOC0yM1QwNjowODo0NVo8L1BPRVRpbWU+CiAgICAgICAgICAgICAgICA8VHlwZU9mUHJvb2Y+dXJuOmV0c2k6MDE5MTAyOnBvZXR5cGU6dmFsaWRhdGlvbjwvVHlwZU9mUHJvb2Y+CiAgICAgICAgICAgIDwvUE9FPgogICAgICAgIDwvVmFsaWRhdGlvbk9iamVjdD4KICAgICAgICA8VmFsaWRhdGlvbk9iamVjdCBpZD0iQy1DRENCNUQwM0NEOUQ3MjY3NkQ1QzgyOUJGNTIyRUI3NEE3Qzc2NkE5N0I5RDVFQkEwOUE0NTNCNThEQjc0RDNFIj4KICAgICAgICAgICAgPE9iamVjdFR5cGU+dXJuOmV0c2k6MDE5MTAyOnZhbGlkYXRpb25PYmplY3Q6Y2VydGlmaWNhdGU8L09iamVjdFR5cGU+CiAgICAgICAgICAgIDxWYWxpZGF0aW9uT2JqZWN0UmVwcmVzZW50YXRpb24+CiAgICAgICAgICAgICAgICA8RGlnZXN0QWxnQW5kVmFsdWU+CiAgICAgICAgICAgICAgICAgICAgPG5zMjpEaWdlc3RNZXRob2QgQWxnb3JpdGhtPSJodHRwOi8vd3d3LnczLm9yZy8yMDAxLzA0L3htbGVuYyNzaGEyNTYiLz4KICAgICAgICAgICAgICAgICAgICA8bnMyOkRpZ2VzdFZhbHVlPnpjdGRBODJkY21kdFhJS2I5U0xyZEtmSFpxbDduVjY2Q2FSVHRZMjNUVDQ9PC9uczI6RGlnZXN0VmFsdWU+CiAgICAgICAgICAgICAgICA8L0RpZ2VzdEFsZ0FuZFZhbHVlPgogICAgICAgICAgICA8L1ZhbGlkYXRpb25PYmplY3RSZXByZXNlbnRhdGlvbj4KICAgICAgICAgICAgPFBPRT4KICAgICAgICAgICAgICAgIDxQT0VUaW1lPjIwMTktMDgtMjNUMDY6MDg6NDVaPC9QT0VUaW1lPgogICAgICAgICAgICAgICAgPFR5cGVPZlByb29mPnVybjpldHNpOjAxOTEwMjpwb2V0eXBlOnZhbGlkYXRpb248L1R5cGVPZlByb29mPgogICAgICAgICAgICA8L1BPRT4KICAgICAgICA8L1ZhbGlkYXRpb25PYmplY3Q+CiAgICAgICAgPFZhbGlkYXRpb25PYmplY3QgaWQ9IkMtNkYzNURFMzk2NUI5QTY5QkMzNjYxRDFBMzU1QjBBRTYwOTA3QURCNzQxQ0MxOTExRUZEMEYzQkU3MkQ2QTZFOSI+CiAgICAgICAgICAgIDxPYmplY3RUeXBlPnVybjpldHNpOjAxOTEwMjp2YWxpZGF0aW9uT2JqZWN0OmNlcnRpZmljYXRlPC9PYmplY3RUeXBlPgogICAgICAgICAgICA8VmFsaWRhdGlvbk9iamVjdFJlcHJlc2VudGF0aW9uPgogICAgICAgICAgICAgICAgPERpZ2VzdEFsZ0FuZFZhbHVlPgogICAgICAgICAgICAgICAgICAgIDxuczI6RGlnZXN0TWV0aG9kIEFsZ29yaXRobT0iaHR0cDovL3d3dy53My5vcmcvMjAwMS8wNC94bWxlbmMjc2hhMjU2Ii8+CiAgICAgICAgICAgICAgICAgICAgPG5zMjpEaWdlc3RWYWx1ZT5ielhlT1dXNXBwdkRaaDBhTlZzSzVna0hyYmRCekJrUjc5RHp2bkxXcHVrPTwvbnMyOkRpZ2VzdFZhbHVlPgogICAgICAgICAgICAgICAgPC9EaWdlc3RBbGdBbmRWYWx1ZT4KICAgICAgICAgICAgPC9WYWxpZGF0aW9uT2JqZWN0UmVwcmVzZW50YXRpb24+CiAgICAgICAgICAgIDxQT0U+CiAgICAgICAgICAgICAgICA8UE9FVGltZT4yMDE5LTA4LTIzVDA2OjA4OjQ1WjwvUE9FVGltZT4KICAgICAgICAgICAgICAgIDxUeXBlT2ZQcm9vZj51cm46ZXRzaTowMTkxMDI6cG9ldHlwZTp2YWxpZGF0aW9uPC9UeXBlT2ZQcm9vZj4KICAgICAgICAgICAgPC9QT0U+CiAgICAgICAgPC9WYWxpZGF0aW9uT2JqZWN0PgogICAgICAgIDxWYWxpZGF0aW9uT2JqZWN0IGlkPSJELUM1OEM4MEE4MDUzMEUwRjM0OUJDMzJERUY1MDI4MEQ3NEM0QjdFQkYyNTI4MDQ0MDE4MTE2N0EyRjFBMEIzMUQiPgogICAgICAgICAgICA8T2JqZWN0VHlwZT51cm46ZXRzaTowMTkxMDI6dmFsaWRhdGlvbk9iamVjdDpzaWduZWREYXRhPC9PYmplY3RUeXBlPgogICAgICAgICAgICA8VmFsaWRhdGlvbk9iamVjdFJlcHJlc2VudGF0aW9uPgogICAgICAgICAgICAgICAgPERpZ2VzdEFsZ0FuZFZhbHVlPgogICAgICAgICAgICAgICAgICAgIDxuczI6RGlnZXN0TWV0aG9kIEFsZ29yaXRobT0iaHR0cDovL3d3dy53My5vcmcvMjAwMS8wNC94bWxlbmMjc2hhMjU2Ii8+CiAgICAgICAgICAgICAgICAgICAgPG5zMjpEaWdlc3RWYWx1ZT5rY0RIT1pqd1poVmZ1RGh1aENlQ0VSUm1ZcFRINEpqNFJtZlZWaTMxUTlnPTwvbnMyOkRpZ2VzdFZhbHVlPgogICAgICAgICAgICAgICAgPC9EaWdlc3RBbGdBbmRWYWx1ZT4KICAgICAgICAgICAgPC9WYWxpZGF0aW9uT2JqZWN0UmVwcmVzZW50YXRpb24+CiAgICAgICAgICAgIDxQT0U+CiAgICAgICAgICAgICAgICA8UE9FVGltZT4yMDE5LTA4LTIzVDA2OjA4OjQ1WjwvUE9FVGltZT4KICAgICAgICAgICAgICAgIDxUeXBlT2ZQcm9vZj51cm46ZXRzaTowMTkxMDI6cG9ldHlwZTp2YWxpZGF0aW9uPC9UeXBlT2ZQcm9vZj4KICAgICAgICAgICAgPC9QT0U+CiAgICAgICAgPC9WYWxpZGF0aW9uT2JqZWN0PgogICAgPC9TaWduYXR1cmVWYWxpZGF0aW9uT2JqZWN0cz4KPC9WYWxpZGF0aW9uUmVwb3J0Pgo=",
  "DiagnosticData" : {
    "DocumentName" : "xades-detached.xml",
    "ValidationDate" : "2019-08-23T06:08:45",
    "ContainerInfo" : null,
    "Signature" : [ {
      "Id" : "S-DE1A7B3248F70BB63E89D1E0218330373E29005A88670EE9758FB54ECEABE5D7",
      "DAIdentifier" : "id-afde782436468dd74eeb181f7ce110e1",
      "SignatureFilename" : "xades-detached.xml",
      "ErrorMessage" : null,
      "DateTime" : "2017-09-28T11:09:04",
      "SignatureFormat" : "XAdES-BASELINE-B",
      "StructuralValidation" : {
        "Valid" : true,
        "Message" : null
      },
      "DigestMatcher" : [ {
        "DataFound" : true,
        "DataIntact" : true,
        "DigestMethod" : "SHA256",
        "DigestValue" : "kcDHOZjwZhVfuDhuhCeCERRmYpTH4Jj4RmfVVi31Q9g=",
        "type" : "REFERENCE",
        "name" : "r-id-1"
      }, {
        "DataFound" : true,
        "DataIntact" : true,
        "DigestMethod" : "SHA256",
        "DigestValue" : "DztwNTmRoOAm6/lMI8Rym5xZPzIvLYDzn/ebYYkPsr4=",
        "type" : "SIGNED_PROPERTIES",
        "name" : "#xades-id-afde782436468dd74eeb181f7ce110e1"
      } ],
      "BasicSignature" : {
        "EncryptionAlgoUsedToSignThisToken" : "RSA",
        "KeyLengthUsedToSignThisToken" : "2048",
        "DigestAlgoUsedToSignThisToken" : "SHA256",
        "MaskGenerationFunctionUsedToSignThisToken" : null,
        "SignatureIntact" : true,
        "SignatureValid" : true
      },
      "SigningCertificate" : {
        "AttributePresent" : true,
        "DigestValuePresent" : true,
        "DigestValueMatch" : true,
        "IssuerSerialMatch" : true,
        "Certificate" : "C-F0FF0B4514D316304F2817DBA0BFB05DEDB98527C0E47C73E8D8FDFE16DF267E"
      },
      "ChainItem" : [ {
        "Certificate" : "C-F0FF0B4514D316304F2817DBA0BFB05DEDB98527C0E47C73E8D8FDFE16DF267E"
      }, {
        "Certificate" : "C-6F35DE3965B9A69BC3661D1A355B0AE60907ADB741CC1911EFD0F3BE72D6A6E9"
      } ],
      "ContentType" : null,
      "MimeType" : "text/xml",
      "ContentIdentifier" : null,
      "ContentHints" : null,
      "SignatureProductionPlace" : null,
      "Indication" : [ ],
      "SignerRole" : [ ],
      "Policy" : null,
      "PDFSignatureDictionary" : null,
      "SignerDocumentRepresentations" : {
        "HashOnly" : false,
        "DocHashOnly" : false
      },
      "FoundCertificates" : {
        "RelatedCertificate" : [ {
          "Origin" : [ "KEY_INFO" ],
          "CertificateRef" : [ {
            "Origin" : "SIGNING_CERTIFICATE",
            "IssuerSerial" : "MFYwUaRPME0xEDAOBgNVBAMMB2dvb2QtY2ExGTAXBgNVBAoMEE5vd2luYSBTb2x1dGlvbnMxETAPBgNVBAsMCFBLSS1URVNUMQswCQYDVQQGEwJMVQIBCg==",
            "DigestAlgoAndValue" : {
              "DigestMethod" : "SHA1",
              "DigestValue" : "c+Vohg0jIcZ4UQSWeglCg0oGNWs="
            }
          } ],
          "Certificate" : "C-F0FF0B4514D316304F2817DBA0BFB05DEDB98527C0E47C73E8D8FDFE16DF267E"
        }, {
          "Origin" : [ "KEY_INFO" ],
          "CertificateRef" : [ ],
          "Certificate" : "C-6F35DE3965B9A69BC3661D1A355B0AE60907ADB741CC1911EFD0F3BE72D6A6E9"
        } ],
        "OrphanCertificate" : [ ]
      },
      "FoundRevocations" : {
        "RelatedRevocation" : [ ],
        "OrphanRevocation" : [ ]
      },
      "FoundTimestamp" : [ ],
      "SignatureScope" : [ {
        "Scope" : "FULL",
        "Name" : "sample.xml",
        "Description" : "Full document",
        "Transformation" : null,
        "SignerData" : "D-C58C80A80530E0F349BC32DEF50280D74C4B7EBF25280440181167A2F1A0B31D"
      } ],
      "SignatureDigestReference" : {
        "CanonicalizationMethod" : "http://www.w3.org/2001/10/xml-exc-c14n#",
        "DigestMethod" : "SHA256",
        "DigestValue" : "SXLcmUDMsYRI6Fz6pek8zrxrZbkyyZOIFVzmJJuWPm4="
      },
      "SignatureValue" : "YA7sENt3N8ufLFMnKr36r0PqzMiY3Q0s++IGTEUC0spaxUv0dHZM0d/yn3kpLJLoUkI4M3flj5WGn83kf05BqM1khsX61GJzaFTPGpm7akRQKhvoH25yyqTYXESlBcm04iziKhLMzZjUfx4/B1ZIysv5pIBgJ2r2oi6jLop9ww3ge4c4YJoaK+SXk6hyTNOcN8PjGe63WYOTNVPQFvja8Bnwg+a0bBuwD+8N6fwigCdW5a/4DJUe/J8Mb70ZI8PoOznGDfi+TPbiIeVmCbl5mUoUg2Q/xYluJfLh3uGQAXKBvF45oDIHRVefnN/D/WytAClUVDoQSywemnjPpqF8eg==",
      "CounterSignature" : null,
      "Parent" : null
    } ],
    "Certificate" : [ {
      "Id" : "C-F0FF0B4514D316304F2817DBA0BFB05DEDB98527C0E47C73E8D8FDFE16DF267E",
      "SubjectDistinguishedName" : [ {
        "value" : "c=lu,ou=pki-test,o=nowina solutions,cn=good-user",
        "Format" : "CANONICAL"
      }, {
        "value" : "C=LU,OU=PKI-TEST,O=Nowina Solutions,CN=good-user",
        "Format" : "RFC2253"
      } ],
      "IssuerDistinguishedName" : [ {
        "value" : "c=lu,ou=pki-test,o=nowina solutions,cn=good-ca",
        "Format" : "CANONICAL"
      }, {
        "value" : "C=LU,OU=PKI-TEST,O=Nowina Solutions,CN=good-ca",
        "Format" : "RFC2253"
      } ],
      "SerialNumber" : 10,
      "CommonName" : "good-user",
      "Locality" : null,
      "State" : null,
      "CountryName" : "LU",
      "OrganizationName" : "Nowina Solutions",
      "GivenName" : null,
      "OrganizationalUnit" : "PKI-TEST",
      "Surname" : null,
      "Pseudonym" : null,
      "Email" : null,
      "aiaUrl" : [ "http://dss.nowina.lu/pki-factory/crt/good-ca.crt" ],
      "crlUrl" : [ ],
      "ocspServerUrl" : [ "http://dss.nowina.lu/pki-factory/ocsp/good-ca" ],
      "Source" : [ "SIGNATURE" ],
      "NotAfter" : "2018-08-26T07:54:31",
      "NotBefore" : "2016-10-26T07:54:31",
      "PublicKeySize" : 2048,
      "PublicKeyEncryptionAlgo" : "RSA",
      "KeyUsage" : [ "nonRepudiation" ],
      "extendedKeyUsagesOid" : [ ],
      "IdPkixOcspNoCheck" : false,
      "BasicSignature" : {
        "EncryptionAlgoUsedToSignThisToken" : "RSA",
        "KeyLengthUsedToSignThisToken" : "2048",
        "DigestAlgoUsedToSignThisToken" : "SHA256",
        "MaskGenerationFunctionUsedToSignThisToken" : null,
        "SignatureIntact" : true,
        "SignatureValid" : true
      },
      "SigningCertificate" : {
        "AttributePresent" : null,
        "DigestValuePresent" : null,
        "DigestValueMatch" : null,
        "IssuerSerialMatch" : null,
        "Certificate" : "C-6F35DE3965B9A69BC3661D1A355B0AE60907ADB741CC1911EFD0F3BE72D6A6E9"
      },
      "ChainItem" : [ {
        "Certificate" : "C-6F35DE3965B9A69BC3661D1A355B0AE60907ADB741CC1911EFD0F3BE72D6A6E9"
      } ],
      "Trusted" : false,
      "SelfSigned" : false,
      "certificatePolicy" : [ ],
      "qcStatementOid" : [ ],
      "qcTypeOid" : [ ],
      "TrustedServiceProvider" : [ ],
      "CertificateRevocation" : [ ],
      "Base64Encoded" : null,
      "DigestAlgoAndValue" : {
        "DigestMethod" : "SHA256",
        "DigestValue" : "8P8LRRTTFjBPKBfboL+wXe25hSfA5Hxz6Nj9/hbfJn4="
      }
    }, {
      "Id" : "C-B2EBED55C6C95B73A9C222E05C29100B6F5234C13D78E08B2126583CF0FF961F",
      "SubjectDistinguishedName" : [ {
        "value" : "c=lu,ou=pki-test,o=nowina solutions,cn=good-ca",
        "Format" : "CANONICAL"
      }, {
        "value" : "C=LU,OU=PKI-TEST,O=Nowina Solutions,CN=good-ca",
        "Format" : "RFC2253"
      } ],
      "IssuerDistinguishedName" : [ {
        "value" : "c=lu,ou=pki-test,o=nowina solutions,cn=root-ca",
        "Format" : "CANONICAL"
      }, {
        "value" : "C=LU,OU=PKI-TEST,O=Nowina Solutions,CN=root-ca",
        "Format" : "RFC2253"
      } ],
      "SerialNumber" : 4,
      "CommonName" : "good-ca",
      "Locality" : null,
      "State" : null,
      "CountryName" : "LU",
      "OrganizationName" : "Nowina Solutions",
      "GivenName" : null,
      "OrganizationalUnit" : "PKI-TEST",
      "Surname" : null,
      "Pseudonym" : null,
      "Email" : null,
      "aiaUrl" : [ "http://dss.nowina.lu/pki-factory/crt/root-ca.crt" ],
      "crlUrl" : [ "http://dss.nowina.lu/pki-factory/crl/root-ca.crl" ],
      "ocspServerUrl" : [ ],
      "Source" : [ "AIA" ],
      "NotAfter" : "2020-07-20T12:31:08",
      "NotBefore" : "2018-09-20T12:31:08",
      "PublicKeySize" : 2048,
      "PublicKeyEncryptionAlgo" : "RSA",
      "KeyUsage" : [ "keyCertSign", "crlSign" ],
      "extendedKeyUsagesOid" : [ ],
      "IdPkixOcspNoCheck" : false,
      "BasicSignature" : {
        "EncryptionAlgoUsedToSignThisToken" : "RSA",
        "KeyLengthUsedToSignThisToken" : "2048",
        "DigestAlgoUsedToSignThisToken" : "SHA256",
        "MaskGenerationFunctionUsedToSignThisToken" : null,
        "SignatureIntact" : true,
        "SignatureValid" : true
      },
      "SigningCertificate" : {
        "AttributePresent" : null,
        "DigestValuePresent" : null,
        "DigestValueMatch" : null,
        "IssuerSerialMatch" : null,
        "Certificate" : "C-CDCB5D03CD9D72676D5C829BF522EB74A7C766A97B9D5EBA09A453B58DB74D3E"
      },
      "ChainItem" : [ {
        "Certificate" : "C-CDCB5D03CD9D72676D5C829BF522EB74A7C766A97B9D5EBA09A453B58DB74D3E"
      } ],
      "Trusted" : false,
      "SelfSigned" : false,
      "certificatePolicy" : [ ],
      "qcStatementOid" : [ ],
      "qcTypeOid" : [ ],
      "TrustedServiceProvider" : [ ],
      "CertificateRevocation" : [ ],
      "Base64Encoded" : null,
      "DigestAlgoAndValue" : {
        "DigestMethod" : "SHA256",
        "DigestValue" : "suvtVcbJW3OpwiLgXCkQC29SNME9eOCLISZYPPD/lh8="
      }
    }, {
      "Id" : "C-CDCB5D03CD9D72676D5C829BF522EB74A7C766A97B9D5EBA09A453B58DB74D3E",
      "SubjectDistinguishedName" : [ {
        "value" : "c=lu,ou=pki-test,o=nowina solutions,cn=root-ca",
        "Format" : "CANONICAL"
      }, {
        "value" : "C=LU,OU=PKI-TEST,O=Nowina Solutions,CN=root-ca",
        "Format" : "RFC2253"
      } ],
      "IssuerDistinguishedName" : [ {
        "value" : "c=lu,ou=pki-test,o=nowina solutions,cn=root-ca",
        "Format" : "CANONICAL"
      }, {
        "value" : "C=LU,OU=PKI-TEST,O=Nowina Solutions,CN=root-ca",
        "Format" : "RFC2253"
      } ],
      "SerialNumber" : 1,
      "CommonName" : "root-ca",
      "Locality" : null,
      "State" : null,
      "CountryName" : "LU",
      "OrganizationName" : "Nowina Solutions",
      "GivenName" : null,
      "OrganizationalUnit" : "PKI-TEST",
      "Surname" : null,
      "Pseudonym" : null,
      "Email" : null,
      "aiaUrl" : [ ],
      "crlUrl" : [ ],
      "ocspServerUrl" : [ ],
      "Source" : [ "AIA" ],
      "NotAfter" : "2020-08-20T12:31:07",
      "NotBefore" : "2018-08-20T12:31:07",
      "PublicKeySize" : 2048,
      "PublicKeyEncryptionAlgo" : "RSA",
      "KeyUsage" : [ "keyCertSign", "crlSign" ],
      "extendedKeyUsagesOid" : [ ],
      "IdPkixOcspNoCheck" : false,
      "BasicSignature" : {
        "EncryptionAlgoUsedToSignThisToken" : "RSA",
        "KeyLengthUsedToSignThisToken" : "2048",
        "DigestAlgoUsedToSignThisToken" : "SHA512",
        "MaskGenerationFunctionUsedToSignThisToken" : null,
        "SignatureIntact" : true,
        "SignatureValid" : true
      },
      "SigningCertificate" : null,
      "ChainItem" : null,
      "Trusted" : false,
      "SelfSigned" : true,
      "certificatePolicy" : [ ],
      "qcStatementOid" : [ ],
      "qcTypeOid" : [ ],
      "TrustedServiceProvider" : [ ],
      "CertificateRevocation" : [ ],
      "Base64Encoded" : null,
      "DigestAlgoAndValue" : {
        "DigestMethod" : "SHA256",
        "DigestValue" : "zctdA82dcmdtXIKb9SLrdKfHZql7nV66CaRTtY23TT4="
      }
    }, {
      "Id" : "C-6F35DE3965B9A69BC3661D1A355B0AE60907ADB741CC1911EFD0F3BE72D6A6E9",
      "SubjectDistinguishedName" : [ {
        "value" : "c=lu,ou=pki-test,o=nowina solutions,cn=good-ca",
        "Format" : "CANONICAL"
      }, {
        "value" : "C=LU,OU=PKI-TEST,O=Nowina Solutions,CN=good-ca",
        "Format" : "RFC2253"
      } ],
      "IssuerDistinguishedName" : [ {
        "value" : "c=lu,ou=pki-test,o=nowina solutions,cn=root-ca",
        "Format" : "CANONICAL"
      }, {
        "value" : "C=LU,OU=PKI-TEST,O=Nowina Solutions,CN=root-ca",
        "Format" : "RFC2253"
      } ],
      "SerialNumber" : 4,
      "CommonName" : "good-ca",
      "Locality" : null,
      "State" : null,
      "CountryName" : "LU",
      "OrganizationName" : "Nowina Solutions",
      "GivenName" : null,
      "OrganizationalUnit" : "PKI-TEST",
      "Surname" : null,
      "Pseudonym" : null,
      "Email" : null,
      "aiaUrl" : [ "http://dss.nowina.lu/pki-factory/crt/root-ca.crt" ],
      "crlUrl" : [ "http://dss.nowina.lu/pki-factory/crl/root-ca.crl" ],
      "ocspServerUrl" : [ ],
      "Source" : [ "SIGNATURE" ],
      "NotAfter" : "2018-08-26T07:54:30",
      "NotBefore" : "2016-10-26T07:54:30",
      "PublicKeySize" : 2048,
      "PublicKeyEncryptionAlgo" : "RSA",
      "KeyUsage" : [ "digitalSignature" ],
      "extendedKeyUsagesOid" : [ ],
      "IdPkixOcspNoCheck" : false,
      "BasicSignature" : {
        "EncryptionAlgoUsedToSignThisToken" : "RSA",
        "KeyLengthUsedToSignThisToken" : "?",
        "DigestAlgoUsedToSignThisToken" : "SHA256",
        "MaskGenerationFunctionUsedToSignThisToken" : null,
        "SignatureIntact" : false,
        "SignatureValid" : false
      },
      "SigningCertificate" : null,
      "ChainItem" : null,
      "Trusted" : false,
      "SelfSigned" : false,
      "certificatePolicy" : [ ],
      "qcStatementOid" : [ ],
      "qcTypeOid" : [ ],
      "TrustedServiceProvider" : [ ],
      "CertificateRevocation" : [ ],
      "Base64Encoded" : null,
      "DigestAlgoAndValue" : {
        "DigestMethod" : "SHA256",
        "DigestValue" : "bzXeOWW5ppvDZh0aNVsK5gkHrbdBzBkR79DzvnLWpuk="
      }
    } ],
    "Revocation" : [ ],
    "Timestamp" : [ ],
    "OrphanToken" : [ ],
    "SignerData" : [ {
      "Id" : "D-C58C80A80530E0F349BC32DEF50280D74C4B7EBF25280440181167A2F1A0B31D",
      "ReferencedName" : "sample.xml",
      "DigestAlgoAndValue" : {
        "DigestMethod" : "SHA256",
        "DigestValue" : "kcDHOZjwZhVfuDhuhCeCERRmYpTH4Jj4RmfVVi31Q9g="
      }
    } ],
    "TrustedList" : [ ],
    "ListOfTrustedLists" : null
  },
  "SimpleReport" : {
    "Policy" : {
      "PolicyName" : "QES AdESQC TL based",
      "PolicyDescription" : "Validate electronic signatures and indicates whether they are Advanced electronic Signatures (AdES), AdES supported by a Qualified Certificate (AdES/QC) or a\n\t\tQualified electronic Signature (QES). All certificates and their related chains supporting the signatures are validated against the EU Member State Trusted Lists (this includes\n\t\tsigner's certificate and certificates used to validate certificate validity status services - CRLs, OCSP, and time-stamps).\n\t"
    },
    "ValidationTime" : "2019-08-23T06:08:45",
    "DocumentName" : "xades-detached.xml",
    "ValidSignaturesCount" : 0,
    "SignaturesCount" : 1,
    "ContainerType" : null,
    "Signature" : [ {
      "Filename" : null,
      "SigningTime" : "2017-09-28T11:09:04",
      "BestSignatureTime" : "2019-08-23T06:08:45",
      "SignedBy" : "C-F0FF0B4514D316304F2817DBA0BFB05DEDB98527C0E47C73E8D8FDFE16DF267E",
      "CertificateChain" : {
        "Certificate" : [ {
          "id" : "C-F0FF0B4514D316304F2817DBA0BFB05DEDB98527C0E47C73E8D8FDFE16DF267E",
          "qualifiedName" : "good-user"
        }, {
          "id" : "C-6F35DE3965B9A69BC3661D1A355B0AE60907ADB741CC1911EFD0F3BE72D6A6E9",
          "qualifiedName" : "good-ca"
        } ]
      },
      "SignatureLevel" : {
        "value" : "N/A",
        "description" : "Not applicable"
      },
      "Indication" : "INDETERMINATE",
      "SubIndication" : "NO_CERTIFICATE_CHAIN_FOUND",
      "Errors" : [ "The certificate path is not trusted!", "The result of the LTV validation process is not acceptable to continue the process!" ],
      "Warnings" : [ "The signature/seal is an INDETERMINATE AdES!" ],
      "Infos" : [ ],
      "SignatureScope" : [ {
        "value" : "Full document",
        "name" : "sample.xml",
        "scope" : "FULL"
      } ],
      "Id" : "S-DE1A7B3248F70BB63E89D1E0218330373E29005A88670EE9758FB54ECEABE5D7",
      "CounterSignature" : null,
      "ParentId" : null,
      "SignatureFormat" : "XAdES-BASELINE-B"
    } ]
  },
  "DetailedReport" : {
    "Signatures" : [ {
      "ValidationProcessBasicSignatures" : {
        "Constraint" : [ {
          "Name" : {
            "value" : "Is the result of the Basic Validation Process conclusive?",
            "NameId" : "ADEST_ROBVPIIC"
          },
          "Status" : "NOT OK",
          "Error" : {
            "value" : "The result of the Basic validation process is not conclusive!",
            "NameId" : "ADEST_ROBVPIIC_ANS"
          },
          "Warning" : null,
          "Info" : null,
          "AdditionalInfo" : null,
          "Id" : "S-DE1A7B3248F70BB63E89D1E0218330373E29005A88670EE9758FB54ECEABE5D7"
        } ],
        "Conclusion" : {
          "Indication" : "INDETERMINATE",
          "SubIndication" : "NO_CERTIFICATE_CHAIN_FOUND",
          "Errors" : [ {
            "value" : "The certificate chain for signature is not trusted, there is no trusted anchor.",
            "NameId" : "BBB_XCV_CCCBB_SIG_ANS"
          } ],
          "Warnings" : null,
          "Infos" : null
        },
        "Title" : "Validation Process for Basic Signatures",
        "ProofOfExistence" : {
          "Time" : "2019-08-23T06:08:45",
          "TimestampId" : null
        }
      },
      "ValidationProcessTimestamps" : [ ],
      "ValidationProcessLongTermData" : {
        "Constraint" : [ {
          "Name" : {
            "value" : "Is the result of the Basic Validation Process acceptable?",
            "NameId" : "LTV_ABSV"
          },
          "Status" : "NOT OK",
          "Error" : {
            "value" : "The result of the Basic validation process is not acceptable to continue the process!",
            "NameId" : "LTV_ABSV_ANS"
          },
          "Warning" : null,
          "Info" : null,
          "AdditionalInfo" : null,
          "Id" : null
        } ],
        "Conclusion" : {
          "Indication" : "INDETERMINATE",
          "SubIndication" : "NO_CERTIFICATE_CHAIN_FOUND",
          "Errors" : [ {
            "value" : "The certificate chain for signature is not trusted, there is no trusted anchor.",
            "NameId" : "BBB_XCV_CCCBB_SIG_ANS"
          } ],
          "Warnings" : null,
          "Infos" : null
        },
        "Title" : "Validation Process for Signatures with Time and Signatures with Long-Term Validation Data",
        "ProofOfExistence" : {
          "Time" : "2019-08-23T06:08:45",
          "TimestampId" : null
        }
      },
      "ValidationProcessArchivalData" : {
        "Constraint" : [ {
          "Name" : {
            "value" : "Is the result of the LTV validation process acceptable?",
            "NameId" : "ARCH_LTVV"
          },
          "Status" : "NOT OK",
          "Error" : {
            "value" : "The result of the LTV validation process is not acceptable to continue the process!",
            "NameId" : "ARCH_LTVV_ANS"
          },
          "Warning" : null,
          "Info" : null,
          "AdditionalInfo" : null,
          "Id" : null
        } ],
        "Conclusion" : {
          "Indication" : "INDETERMINATE",
          "SubIndication" : "NO_CERTIFICATE_CHAIN_FOUND",
          "Errors" : [ {
            "value" : "The certificate chain for signature is not trusted, there is no trusted anchor.",
            "NameId" : "BBB_XCV_CCCBB_SIG_ANS"
          } ],
          "Warnings" : null,
          "Infos" : null
        },
        "Title" : "Validation Process for Signatures with Archival Data",
        "ProofOfExistence" : {
          "Time" : "2019-08-23T06:08:45",
          "TimestampId" : null
        }
      },
      "ValidationSignatureQualification" : {
        "ValidationCertificateQualification" : [ ],
        "Constraint" : [ {
          "Name" : {
            "value" : "Is the signature/seal an acceptable AdES (ETSI EN 319 102-1) ?",
            "NameId" : "QUAL_IS_ADES"
          },
          "Status" : "WARNING",
          "Error" : null,
          "Warning" : {
            "value" : "The signature/seal is an INDETERMINATE AdES!",
            "NameId" : "QUAL_IS_ADES_IND"
          },
          "Info" : null,
          "AdditionalInfo" : null,
          "Id" : null
        }, {
          "Name" : {
            "value" : "Is the certificate path trusted?",
            "NameId" : "QUAL_TRUSTED_CERT_PATH"
          },
          "Status" : "NOT OK",
          "Error" : {
            "value" : "The certificate path is not trusted!",
            "NameId" : "QUAL_TRUSTED_CERT_PATH_ANS"
          },
          "Warning" : null,
          "Info" : null,
          "AdditionalInfo" : null,
          "Id" : null
        } ],
        "Conclusion" : {
          "Indication" : "FAILED",
          "SubIndication" : null,
          "Errors" : [ {
            "value" : "The certificate path is not trusted!",
            "NameId" : "QUAL_TRUSTED_CERT_PATH_ANS"
          }, {
            "value" : "The certificate path is not trusted!",
            "NameId" : "QUAL_TRUSTED_CERT_PATH_ANS"
          } ],
          "Warnings" : [ {
            "value" : "The signature/seal is an INDETERMINATE AdES!",
            "NameId" : "QUAL_IS_ADES_IND"
          } ],
          "Infos" : null
        },
        "Title" : "Signature Qualification",
        "Id" : "S-DE1A7B3248F70BB63E89D1E0218330373E29005A88670EE9758FB54ECEABE5D7",
        "SignatureQualification" : "N/A"
      },
      "Id" : "S-DE1A7B3248F70BB63E89D1E0218330373E29005A88670EE9758FB54ECEABE5D7",
      "CounterSignature" : null
    } ],
    "Certificate" : null,
    "BasicBuildingBlocks" : [ {
      "FC" : {
        "Constraint" : [ {
          "Name" : {
            "value" : "Is the expected format found?",
            "NameId" : "BBB_FC_IEFF"
          },
          "Status" : "OK",
          "Error" : null,
          "Warning" : null,
          "Info" : null,
          "AdditionalInfo" : null,
          "Id" : null
        } ],
        "Conclusion" : {
          "Indication" : "PASSED",
          "SubIndication" : null,
          "Errors" : null,
          "Warnings" : null,
          "Infos" : null
        },
        "Title" : "Format Checking"
      },
      "ISC" : {
        "CertificateChain" : {
          "ChainItem" : [ {
            "Source" : "SIGNATURE",
            "Id" : "C-F0FF0B4514D316304F2817DBA0BFB05DEDB98527C0E47C73E8D8FDFE16DF267E"
          }, {
            "Source" : "SIGNATURE",
            "Id" : "C-6F35DE3965B9A69BC3661D1A355B0AE60907ADB741CC1911EFD0F3BE72D6A6E9"
          } ]
        },
        "Constraint" : [ {
          "Name" : {
            "value" : "Is there an identified candidate for the signing certificate?",
            "NameId" : "BBB_ICS_ISCI"
          },
          "Status" : "OK",
          "Error" : null,
          "Warning" : null,
          "Info" : null,
          "AdditionalInfo" : null,
          "Id" : null
        }, {
          "Name" : {
            "value" : "Is the signed attribute: 'signing-certificate' present?",
            "NameId" : "BBB_ICS_ISASCP"
          },
          "Status" : "OK",
          "Error" : null,
          "Warning" : null,
          "Info" : null,
          "AdditionalInfo" : null,
          "Id" : null
        }, {
          "Name" : {
            "value" : "Is the signed attribute: 'cert-digest' of the certificate present?",
            "NameId" : "BBB_ICS_ISACDP"
          },
          "Status" : "OK",
          "Error" : null,
          "Warning" : null,
          "Info" : null,
          "AdditionalInfo" : null,
          "Id" : null
        }, {
          "Name" : {
            "value" : "Is the certificate's digest value valid?",
            "NameId" : "BBB_ICS_ICDVV"
          },
          "Status" : "OK",
          "Error" : null,
          "Warning" : null,
          "Info" : null,
          "AdditionalInfo" : null,
          "Id" : null
        }, {
          "Name" : {
            "value" : "Are the issuer distinguished name and the serial number equal?",
            "NameId" : "BBB_ICS_AIDNASNE"
          },
          "Status" : "OK",
          "Error" : null,
          "Warning" : null,
          "Info" : null,
          "AdditionalInfo" : null,
          "Id" : null
        } ],
        "Conclusion" : {
          "Indication" : "PASSED",
          "SubIndication" : null,
          "Errors" : null,
          "Warnings" : null,
          "Infos" : null
        },
        "Title" : "Identification of the Signing Certificate"
      },
      "VCI" : {
        "Constraint" : [ {
          "Name" : {
            "value" : "Is the signature policy known?",
            "NameId" : "BBB_VCI_ISPK"
          },
          "Status" : "OK",
          "Error" : null,
          "Warning" : null,
          "Info" : null,
          "AdditionalInfo" : null,
          "Id" : null
        } ],
        "Conclusion" : {
          "Indication" : "PASSED",
          "SubIndication" : null,
          "Errors" : null,
          "Warnings" : null,
          "Infos" : null
        },
        "Title" : "Validation Context Initialization"
      },
      "XCV" : {
        "SubXCV" : [ ],
        "Constraint" : [ {
          "Name" : {
            "value" : "Can the certificate chain be built till the trust anchor?",
            "NameId" : "BBB_XCV_CCCBB"
          },
          "Status" : "NOT OK",
          "Error" : {
            "value" : "The certificate chain for signature is not trusted, there is no trusted anchor.",
            "NameId" : "BBB_XCV_CCCBB_SIG_ANS"
          },
          "Warning" : null,
          "Info" : null,
          "AdditionalInfo" : null,
          "Id" : null
        } ],
        "Conclusion" : {
          "Indication" : "INDETERMINATE",
          "SubIndication" : "NO_CERTIFICATE_CHAIN_FOUND",
          "Errors" : [ {
            "value" : "The certificate chain for signature is not trusted, there is no trusted anchor.",
            "NameId" : "BBB_XCV_CCCBB_SIG_ANS"
          } ],
          "Warnings" : null,
          "Infos" : null
        },
        "Title" : "X509 Certificate Validation"
      },
      "CV" : {
        "Constraint" : [ {
          "Name" : {
            "value" : "Is the reference data object found?",
            "NameId" : "BBB_CV_IRDOF"
          },
          "Status" : "OK",
          "Error" : null,
          "Warning" : null,
          "Info" : null,
          "AdditionalInfo" : "Reference : r-id-1",
          "Id" : null
        }, {
          "Name" : {
            "value" : "Is the reference data object intact?",
            "NameId" : "BBB_CV_IRDOI"
          },
          "Status" : "OK",
          "Error" : null,
          "Warning" : null,
          "Info" : null,
          "AdditionalInfo" : "Reference : r-id-1",
          "Id" : null
        }, {
          "Name" : {
            "value" : "Is the reference data object found?",
            "NameId" : "BBB_CV_IRDOF"
          },
          "Status" : "OK",
          "Error" : null,
          "Warning" : null,
          "Info" : null,
          "AdditionalInfo" : "Reference : #xades-id-afde782436468dd74eeb181f7ce110e1",
          "Id" : null
        }, {
          "Name" : {
            "value" : "Is the reference data object intact?",
            "NameId" : "BBB_CV_IRDOI"
          },
          "Status" : "OK",
          "Error" : null,
          "Warning" : null,
          "Info" : null,
          "AdditionalInfo" : "Reference : #xades-id-afde782436468dd74eeb181f7ce110e1",
          "Id" : null
        }, {
          "Name" : {
            "value" : "Is the signature intact?",
            "NameId" : "BBB_CV_ISI"
          },
          "Status" : "OK",
          "Error" : null,
          "Warning" : null,
          "Info" : null,
          "AdditionalInfo" : null,
          "Id" : null
        } ],
        "Conclusion" : {
          "Indication" : "PASSED",
          "SubIndication" : null,
          "Errors" : null,
          "Warnings" : null,
          "Infos" : null
        },
        "Title" : "Cryptographic Verification"
      },
      "SAV" : {
        "CryptographicInfo" : {
          "Algorithm" : "http://www.w3.org/2001/04/xmldsig-more#rsa-sha256",
          "KeyLength" : "2048",
          "Secure" : true,
          "NotAfter" : "2022-12-31T23:00:00"
        },
        "Constraint" : [ {
          "Name" : {
            "value" : "Is signed qualifying property: 'signing-time' present?",
            "NameId" : "BBB_SAV_ISQPSTP"
          },
          "Status" : "OK",
          "Error" : null,
          "Warning" : null,
          "Info" : null,
          "AdditionalInfo" : null,
          "Id" : null
        }, {
          "Name" : {
            "value" : "Is signed qualifying property: 'message-digest' or 'SignedProperties' present?",
            "NameId" : "BBB_SAV_ISQPMDOSPP"
          },
          "Status" : "OK",
          "Error" : null,
          "Warning" : null,
          "Info" : null,
          "AdditionalInfo" : null,
          "Id" : null
        }, {
          "Name" : {
            "value" : "Are signature cryptographic constraints met?",
            "NameId" : "ASCCM"
          },
          "Status" : "OK",
          "Error" : null,
          "Warning" : null,
          "Info" : null,
          "AdditionalInfo" : "Validation time : 2019-08-23 06:08 for token with ID : [S-DE1A7B3248F70BB63E89D1E0218330373E29005A88670EE9758FB54ECEABE5D7]",
          "Id" : null
        } ],
        "Conclusion" : {
          "Indication" : "PASSED",
          "SubIndication" : null,
          "Errors" : null,
          "Warnings" : null,
          "Infos" : null
        },
        "Title" : "Signature Acceptance Validation",
        "ValidationTime" : "2019-08-23T06:08:45"
      },
      "PSV" : null,
      "PCV" : null,
      "VTS" : null,
      "CertificateChain" : {
        "ChainItem" : [ {
          "Source" : "SIGNATURE",
          "Id" : "C-F0FF0B4514D316304F2817DBA0BFB05DEDB98527C0E47C73E8D8FDFE16DF267E"
        }, {
          "Source" : "SIGNATURE",
          "Id" : "C-6F35DE3965B9A69BC3661D1A355B0AE60907ADB741CC1911EFD0F3BE72D6A6E9"
        } ]
      },
      "Conclusion" : {
        "Indication" : "INDETERMINATE",
        "SubIndication" : "NO_CERTIFICATE_CHAIN_FOUND",
        "Errors" : [ {
          "value" : "The certificate chain for signature is not trusted, there is no trusted anchor.",
          "NameId" : "BBB_XCV_CCCBB_SIG_ANS"
        } ],
        "Warnings" : null,
        "Infos" : null
      },
      "Id" : "S-DE1A7B3248F70BB63E89D1E0218330373E29005A88670EE9758FB54ECEABE5D7",
      "Type" : "SIGNATURE"
    } ],
    "TLAnalysis" : [ ]
  }
}

Retrieve original document(s)

This service returns the signed data for a given signature.

Request
POST /services/rest/validation/getOriginalDocuments HTTP/1.1
Accept: application/json, application/javascript, text/javascript, text/json
Content-Type: application/json; charset=UTF-8
Host: localhost:8080
Content-Length: 8947

{
  "signedDocument" : {
    "bytes" : "PD94bWwgdmVyc2lvbj0iMS4wIiBlbmNvZGluZz0iVVRGLTgiPz48ZHM6U2lnbmF0dXJlIHhtbG5zOmRzPSJodHRwOi8vd3d3LnczLm9yZy8yMDAwLzA5L3htbGRzaWcjIiBJZD0iaWQtZWExMGEwNTE3Y2JjN2Y1NDllYTNlNjg1ODY3YWM5NWUiPjxkczpTaWduZWRJbmZvPjxkczpDYW5vbmljYWxpemF0aW9uTWV0aG9kIEFsZ29yaXRobT0iaHR0cDovL3d3dy53My5vcmcvVFIvMjAwMS9SRUMteG1sLWMxNG4tMjAwMTAzMTUiLz48ZHM6U2lnbmF0dXJlTWV0aG9kIEFsZ29yaXRobT0iaHR0cDovL3d3dy53My5vcmcvMjAwMS8wNC94bWxkc2lnLW1vcmUjcnNhLXNoYTI1NiIvPjxkczpSZWZlcmVuY2UgSWQ9InItaWQtMSIgVHlwZT0iaHR0cDovL3d3dy53My5vcmcvMjAwMC8wOS94bWxkc2lnI09iamVjdCIgVVJJPSIjby1pZC0xIj48ZHM6VHJhbnNmb3Jtcz48ZHM6VHJhbnNmb3JtIEFsZ29yaXRobT0iaHR0cDovL3d3dy53My5vcmcvMjAwMC8wOS94bWxkc2lnI2Jhc2U2NCIvPjwvZHM6VHJhbnNmb3Jtcz48ZHM6RGlnZXN0TWV0aG9kIEFsZ29yaXRobT0iaHR0cDovL3d3dy53My5vcmcvMjAwMS8wNC94bWxlbmMjc2hhMjU2Ii8+PGRzOkRpZ2VzdFZhbHVlPkxQSk51bCt3b3c0bTZEc3F4Ym5pbmhzV0hsd2ZwMEplY3dRellwT0xtQ1E9PC9kczpEaWdlc3RWYWx1ZT48L2RzOlJlZmVyZW5jZT48ZHM6UmVmZXJlbmNlIFR5cGU9Imh0dHA6Ly91cmkuZXRzaS5vcmcvMDE5MDMjU2lnbmVkUHJvcGVydGllcyIgVVJJPSIjeGFkZXMtaWQtZWExMGEwNTE3Y2JjN2Y1NDllYTNlNjg1ODY3YWM5NWUiPjxkczpUcmFuc2Zvcm1zPjxkczpUcmFuc2Zvcm0gQWxnb3JpdGhtPSJodHRwOi8vd3d3LnczLm9yZy9UUi8yMDAxL1JFQy14bWwtYzE0bi0yMDAxMDMxNSIvPjwvZHM6VHJhbnNmb3Jtcz48ZHM6RGlnZXN0TWV0aG9kIEFsZ29yaXRobT0iaHR0cDovL3d3dy53My5vcmcvMjAwMS8wNC94bWxlbmMjc2hhMjU2Ii8+PGRzOkRpZ2VzdFZhbHVlPnpUZlc5bjFUOWwwTHg2TlhGNUFUM1Btb3FLOWFHbUpIZlBDaXl0Z1JNeVU9PC9kczpEaWdlc3RWYWx1ZT48L2RzOlJlZmVyZW5jZT48L2RzOlNpZ25lZEluZm8+PGRzOlNpZ25hdHVyZVZhbHVlIElkPSJ2YWx1ZS1pZC1lYTEwYTA1MTdjYmM3ZjU0OWVhM2U2ODU4NjdhYzk1ZSI+Qy9FZnJvWmdGTkJvak40ZnpJd2UzVTRibDQ5S2xBbmhKSmI3elc0T2MxNWsweWpPSkZDcm9jY2JGV0U1eU52R3cyVHpxYVo0SVFYRjBKRllGM2IrNW5saG1EcTJacHBJYnNlOWY5M005cGU4cTVHaFBjWkRDV1FmNnp2TnNvUHRPYktzL04vWjlzODVVcmY3UGd1SWtVZlI3eUJUaW5waGhJNVpuRHZuSnZsQ1RNRE5tYm4yMlBYSlYyc1IxWFpsa1BLWUsvVGhyOFdnSlcrUU9VREdTeGVSTmgyUWJPTllhR1FsUVJ6Vkhqb0c3emppVHM3UkdrR1ZVNGh3Q0pieW9TZThkd20zbkUxenVuQmp2TkRWenVqZVFyZkhTSjNrQUsxbS9odkt4TnhlNXR4bkNmd0ZkNldDanpDWXBBaE9sSmI3MDJvV3RYam56azBHbkFZQndnPT08L2RzOlNpZ25hdHVyZVZhbHVlPjxkczpLZXlJbmZvPjxkczpYNTA5RGF0YT48ZHM6WDUwOUNlcnRpZmljYXRlPk1JSUQxRENDQXJ5Z0F3SUJBZ0lCQ2pBTkJna3Foa2lHOXcwQkFRc0ZBREJOTVJBd0RnWURWUVFEREFkbmIyOWtMV05oTVJrd0Z3WURWUVFLREJCT2IzZHBibUVnVTI5c2RYUnBiMjV6TVJFd0R3WURWUVFMREFoUVMwa3RWRVZUVkRFTE1Ba0dBMVVFQmhNQ1RGVXdIaGNOTVRjeE1ERTVNRGN5TXpFd1doY05NVGt3T0RFNU1EY3lNekV3V2pCUE1SSXdFQVlEVlFRRERBbG5iMjlrTFhWelpYSXhHVEFYQmdOVkJBb01FRTV2ZDJsdVlTQlRiMngxZEdsdmJuTXhFVEFQQmdOVkJBc01DRkJMU1MxVVJWTlVNUXN3Q1FZRFZRUUdFd0pNVlRDQ0FTSXdEUVlKS29aSWh2Y05BUUVCQlFBRGdnRVBBRENDQVFvQ2dnRUJBSi9SVHV5WVRvR0RpbUZGR21STDhsN3lyRDZ1WDh1bkYzZkFmMGVTclpSRGZpS1R3RjlPT3RVclc1OU5EMnNyQyt5aXBWSllHRlNBcTJxS0NuRlBMcXZOV0ZTbCtnZnJtWnNuN2tjUUJWdlFqQjljS1pHMmc0VW55VUxCa3JQMFIvcW1pTmRuM0kzNHE2a0lBV3hXUnprUC9CaFAxdWVVNjBnUnhlV01HUGEyeVZabnhKbDFUOEplSGkvSmpoN2tQSTgwR3V4UXJDQkg0eGJRWngvU1FpV2pJdDdwcm1WZ0crR0hoNHFpb0JGWWp2OGdQM2ZMdExrM3ZGRHptRWFPeHRMMWRHQXdwcG83R0x1VXRVNkp4QXYwZm52eTZVT055QW4rK3V0OHFrOFU4WlM0Sk9nRnpKdlZLT2N0UXBUVGptbitMbG9uMWlncmtiSEptN2lxYWJrQ0F3RUFBYU9CdkRDQnVUQU9CZ05WSFE4QkFmOEVCQU1DQmtBd2dZY0dDQ3NHQVFVRkJ3RUJCSHN3ZVRBNUJnZ3JCZ0VGQlFjd0FZWXRhSFIwY0RvdkwyUnpjeTV1YjNkcGJtRXViSFV2Y0d0cExXWmhZM1J2Y25rdmIyTnpjQzluYjI5a0xXTmhNRHdHQ0NzR0FRVUZCekFDaGpCb2RIUndPaTh2WkhOekxtNXZkMmx1WVM1c2RTOXdhMmt0Wm1GamRHOXllUzlqY25RdloyOXZaQzFqWVM1amNuUXdIUVlEVlIwT0JCWUVGTy9QL2lxRW92UW4zYXByN1VTT0tTUzdSTUU5TUEwR0NTcUdTSWIzRFFFQkN3VUFBNElCQVFBRTJMSjdKa1RlQ2lRT1plSTBTalcySnAwTFA2S1lpNWNOYzR6SW4wTlkwQ05UUkZzejdrRlc2QW9FVGhoSjkzMmd5NmxSK0ZMR3BwS1NRNVZtUDBLd2JZV3g2MGFUSFJTbmtramRvZnlrYStoNitSbk1mRnl3NG9pZGVxdTBFWHBMNFhtVFNQN3hPNi9PN2EzZk9kM01DUy9Udm4wQllmNVlTOFJuZXd4MHFBZk5hb3czYUhDMTEyQkFTMUFNZVVTc2x5QVBYMUNGZ2dtK25aUEgwcnVUL0NQVko5WlR6VFcyMlhLa1liaytHTVFEOGxRR1RwYTBzVnU1K2Z3Zm1JZ28xZ1NqY20raXhKN04raDVtVXFZcE1Ydkp1TnJLUWwvSjA3RURWWmlrRWVnL2NQTkV2TE1XOXU5ckxqdU1rZWphQytETFUxRkpCZEpvd3FJS2NBakE8L2RzOlg1MDlDZXJ0aWZpY2F0ZT48ZHM6WDUwOUNlcnRpZmljYXRlPk1JSUQ2akNDQXRLZ0F3SUJBZ0lCQkRBTkJna3Foa2lHOXcwQkFRc0ZBREJOTVJBd0RnWURWUVFEREFkeWIyOTBMV05oTVJrd0Z3WURWUVFLREJCT2IzZHBibUVnVTI5c2RYUnBiMjV6TVJFd0R3WURWUVFMREFoUVMwa3RWRVZUVkRFTE1Ba0dBMVVFQmhNQ1RGVXdIaGNOTVRjeE1ERTVNRGN5TWpVeFdoY05NVGt3T0RFNU1EY3lNalV4V2pCTk1SQXdEZ1lEVlFRRERBZG5iMjlrTFdOaE1Sa3dGd1lEVlFRS0RCQk9iM2RwYm1FZ1UyOXNkWFJwYjI1ek1SRXdEd1lEVlFRTERBaFFTMGt0VkVWVFZERUxNQWtHQTFVRUJoTUNURlV3Z2dFaU1BMEdDU3FHU0liM0RRRUJBUVVBQTRJQkR3QXdnZ0VLQW9JQkFRQ2U4bjJoTDJrKzRRcklXUDJ6UmxMQkhBK1RGRDVtZlFrNWlna3plRzI4UDZSSXAxZlQwMHdDQzk3MVRndktlZ0xyTmx5REducEFzQ2k1UDZndXd3dDk3NFhKSGJoTitZc0xJa2g3djRYbVVQSFpDcEpLS1hScCs1bThpS002cGJGSS8rOE9KQ0JYaDMxY3pHTFlnRUFnQ0ZkVTg5WXY5YTl2Z1FJVkQ3bko3aUFRV0xoSHJ6S1lwSkQ0OEt2WklHMVJDNDhZNjhtNjFDZEdzenRVTHVHV1I1OGo5Zm5qanVRSTRITWNmY1ljK1pWRWR1dUp0bWp1M3h4UkE1aGhIYkczaHN1NHpjSVJLd1pBT0hGcGJNVnZWVDVSZk9GTE9rNkt6WlR0NzFUSzVMbk5WN1lvSHc3OXJXU29yRkxrRzRMVUxTR2d5bHllTVVUdHd5R25GeVpuQWdNQkFBR2pnZFF3Z2RFd0RnWURWUjBQQVFIL0JBUURBZ2VBTUVFR0ExVWRId1E2TURnd05xQTBvREtHTUdoMGRIQTZMeTlrYzNNdWJtOTNhVzVoTG14MUwzQnJhUzFtWVdOMGIzSjVMMk55YkM5eWIyOTBMV05oTG1OeWJEQk1CZ2dyQmdFRkJRY0JBUVJBTUQ0d1BBWUlLd1lCQlFVSE1BS0dNR2gwZEhBNkx5OWtjM011Ym05M2FXNWhMbXgxTDNCcmFTMW1ZV04wYjNKNUwyTnlkQzl5YjI5MExXTmhMbU55ZERBZEJnTlZIUTRFRmdRVUhGUXMweWRjUDFSUHlvWXJ2bExHUjFaYksxZ3dEd1lEVlIwVEFRSC9CQVV3QXdFQi96QU5CZ2txaGtpRzl3MEJBUXNGQUFPQ0FRRUFIM0hkZkpQYkhPQ3BjRXBteHZaRi9VMjcreTB3VFd6aUo0a3Z1Rnp5YmNMcjJyRWt3UkpldDBPaEZBMlBTSXFZZXc5S1lpb3BEd0VsOGQxSXA4L3k5Tk1kYU9VWUVpK2RTZzkwMWNnVnhxRlFFRHJadUpWdEljQnh3MzBiNWFPMUE1V0FRRzhCMVhaNjI1K0NielRNQllOK0xoRHFZRWJhK1FXWmdBR3BzWDFOS281TmxtK0wySmlVdng5QjlXcU95YkxZSWxWbmxuSGk3bFRJNDBjMjNTM2hTYVp6Z3lBdUFWR2NTKzZFSldSc0dYNXJtaUE1MUNlTUhoMEtCdXRlL0FkczVOb0RteW93bHlhYU5vZHBTc2NiVWxIK0hneGlMVWRYN0tJNDlabWRGSWtzUDB2Q1VvWFliWFlTekdmYmt2VGZ5SjQ5NXJzcktkaTcreWg0NlE9PTwvZHM6WDUwOUNlcnRpZmljYXRlPjxkczpYNTA5Q2VydGlmaWNhdGU+TUlJRFZ6Q0NBaitnQXdJQkFnSUJBVEFOQmdrcWhraUc5dzBCQVEwRkFEQk5NUkF3RGdZRFZRUUREQWR5YjI5MExXTmhNUmt3RndZRFZRUUtEQkJPYjNkcGJtRWdVMjlzZFhScGIyNXpNUkV3RHdZRFZRUUxEQWhRUzBrdFZFVlRWREVMTUFrR0ExVUVCaE1DVEZVd0hoY05NVGN3T1RFNU1EY3lNalF4V2hjTk1Ua3dPVEU1TURjeU1qUXhXakJOTVJBd0RnWURWUVFEREFkeWIyOTBMV05oTVJrd0Z3WURWUVFLREJCT2IzZHBibUVnVTI5c2RYUnBiMjV6TVJFd0R3WURWUVFMREFoUVMwa3RWRVZUVkRFTE1Ba0dBMVVFQmhNQ1RGVXdnZ0VpTUEwR0NTcUdTSWIzRFFFQkFRVUFBNElCRHdBd2dnRUtBb0lCQVFEUmc0SDRvbEhveDFlNzljVUprSTV1SitETGtYVnl2ZkExNWlWZGVJY3ZhS0xrUmdoYWlheTRsbmRJWTVGRjR0TVkwRWI2aW45Z1B2VzlnZytPMy9BMHFUcHc0OXA5Z0FSdXE0SzJmNGFUZC8zUmdVem8wNHRXblJkbUg3Tm5Nc3ZKcmhHcGRvclpnejd5SmlHUVVWRjQ4bFkzT0VLd3dCWUQzOGJER01UZG9jdGdrY2F6bThFVGF6M0hwQm9yRi9GM09nZ3JPNUc0SldtNGFuTlBvYUdZMWZaR3ZJQ0RTNCtlejNlaElkNytobS80Sjkyc2hwUkRuMjl4djdra3g5VVBCQWVSYjZ3YzVhTkxmdGx2aEF4S0U2bk5Dbk0wYXBvQmRCRGVuY3IzZk9SWlU0cmxxd1NsNkg2T3pseHFDdW9QQkp5R2tra3hvRzRabHVmWGhQV2JBZ01CQUFHalFqQkFNQTRHQTFVZER3RUIvd1FFQXdJQkJqQWRCZ05WSFE0RUZnUVVZVVB6YmV6NXNiY0pIcys5OE1HU2haaEw3UEF3RHdZRFZSMFRBUUgvQkFVd0F3RUIvekFOQmdrcWhraUc5dzBCQVEwRkFBT0NBUUVBVG1QYVpTb0dMNFg5UTFmOXhOa0NCYjZUQjlTUmEwZVVCKy9wUUVReXR5Rys5c3lFRkY4aGVmVjB6bGdGOUZqM1VwbWwyM0h1dnZRQXk1YmE4dGxxWStMdE52THBRb1pHcXZEUDN0NkFlRDNONTQwNFNzd2FpT2tPL1gySmVZZzl3RDN4RU9nakNSTVdyTU1FSWhxb1pOZXFIN2dLS1pKL3RHT01vSExjSHFXYVZmbGpqVmNUNnA0enI4bzB0MXl5T3AzNlNqVS9LOHBNdFg0YU1PU05uUlpTdnl2a3F5Ly9pNHlFbmFRNnMvVks1eUgzYStXcENiTnpLQ0xmbTEzMS8rVUdZV1FOVGIzWURYUUtGWmkwcnZoOGtodFFDeVEzYXVzQUZMdWsyc0FmSUszVGtIZml1ZnFZSXZsbEMzclZZQUo2TU9lWWlXWGpTd1RrK25pVWFBPT08L2RzOlg1MDlDZXJ0aWZpY2F0ZT48L2RzOlg1MDlEYXRhPjwvZHM6S2V5SW5mbz48ZHM6T2JqZWN0Pjx4YWRlczpRdWFsaWZ5aW5nUHJvcGVydGllcyB4bWxuczp4YWRlcz0iaHR0cDovL3VyaS5ldHNpLm9yZy8wMTkwMy92MS4zLjIjIiBUYXJnZXQ9IiNpZC1lYTEwYTA1MTdjYmM3ZjU0OWVhM2U2ODU4NjdhYzk1ZSI+PHhhZGVzOlNpZ25lZFByb3BlcnRpZXMgSWQ9InhhZGVzLWlkLWVhMTBhMDUxN2NiYzdmNTQ5ZWEzZTY4NTg2N2FjOTVlIj48eGFkZXM6U2lnbmVkU2lnbmF0dXJlUHJvcGVydGllcz48eGFkZXM6U2lnbmluZ1RpbWU+MjAxOC0wOS0yN1QxMTo1ODo0M1o8L3hhZGVzOlNpZ25pbmdUaW1lPjx4YWRlczpTaWduaW5nQ2VydGlmaWNhdGVWMj48eGFkZXM6Q2VydD48eGFkZXM6Q2VydERpZ2VzdD48ZHM6RGlnZXN0TWV0aG9kIEFsZ29yaXRobT0iaHR0cDovL3d3dy53My5vcmcvMjAwMC8wOS94bWxkc2lnI3NoYTEiLz48ZHM6RGlnZXN0VmFsdWU+aE5yb1k4cjFDQjU5NmpHQlBnUmdaRnZSRGJjPTwvZHM6RGlnZXN0VmFsdWU+PC94YWRlczpDZXJ0RGlnZXN0Pjx4YWRlczpJc3N1ZXJTZXJpYWxWMj5NRll3VWFSUE1FMHhFREFPQmdOVkJBTU1CMmR2YjJRdFkyRXhHVEFYQmdOVkJBb01FRTV2ZDJsdVlTQlRiMngxZEdsdmJuTXhFVEFQQmdOVkJBc01DRkJMU1MxVVJWTlVNUXN3Q1FZRFZRUUdFd0pNVlFJQkNnPT08L3hhZGVzOklzc3VlclNlcmlhbFYyPjwveGFkZXM6Q2VydD48L3hhZGVzOlNpZ25pbmdDZXJ0aWZpY2F0ZVYyPjwveGFkZXM6U2lnbmVkU2lnbmF0dXJlUHJvcGVydGllcz48eGFkZXM6U2lnbmVkRGF0YU9iamVjdFByb3BlcnRpZXM+PHhhZGVzOkRhdGFPYmplY3RGb3JtYXQgT2JqZWN0UmVmZXJlbmNlPSIjci1pZC0xIj48eGFkZXM6TWltZVR5cGU+dGV4dC9wbGFpbjwveGFkZXM6TWltZVR5cGU+PC94YWRlczpEYXRhT2JqZWN0Rm9ybWF0PjwveGFkZXM6U2lnbmVkRGF0YU9iamVjdFByb3BlcnRpZXM+PC94YWRlczpTaWduZWRQcm9wZXJ0aWVzPjwveGFkZXM6UXVhbGlmeWluZ1Byb3BlcnRpZXM+PC9kczpPYmplY3Q+PGRzOk9iamVjdCBJZD0iby1pZC0xIj5hR1ZzYkc4PTwvZHM6T2JqZWN0PjwvZHM6U2lnbmF0dXJlPg==",
    "digestAlgorithm" : null,
    "name" : "hello-signed-xades.xml"
  },
  "originalDocuments" : null,
  "policy" : null,
  "signatureId" : "id-ea10a0517cbc7f549ea3e685867ac95e"
}
Response
HTTP/1.1 200 OK
Date: Fri, 23 Aug 2019 06:08:46 GMT
X-Content-Type-Options: nosniff
X-XSS-Protection: 1; mode=block
Cache-Control: no-cache, no-store, max-age=0, must-revalidate
Pragma: no-cache
Expires: 0
X-Frame-Options: DENY
Server: ESIG-DSS
Content-Type: application/json
Transfer-Encoding: chunked
Content-Length: 3

[ ]

REST certificate validation service

Validate a certificate

This service allows a certificate validation (provided in a binary format).

Request
POST /services/rest/certificate-validation/validateCertificate HTTP/1.1
Accept: application/json, application/javascript, text/javascript, text/json
Content-Type: application/json; charset=UTF-8
Host: localhost:8080
Content-Length: 2156

{
  "certificate" : {
    "encodedCertificate" : "MIIC6jCCAdKgAwIBAgIGLtYU17tXMA0GCSqGSIb3DQEBCwUAMDAxGzAZBgNVBAMMElJvb3RTZWxmU2lnbmVkRmFrZTERMA8GA1UECgwIRFNTLXRlc3QwHhcNMTcwNjA4MTEyNjAxWhcNNDcwNzA0MDc1NzI0WjAoMRMwEQYDVQQDDApTaWduZXJGYWtlMREwDwYDVQQKDAhEU1MtdGVzdDCCASIwDQYJKoZIhvcNAQEBBQADggEPADCCAQoCggEBAMI3kZhtnipn+iiZHZ9ax8FlfE5Ow/cFwBTfAEb3R1ZQUp6/BQnBt7Oo0JWBtc9qkv7JUDdcBJXPV5QWS5AyMPHpqQ75Hitjsq/Fzu8eHtkKpFizcxGa9BZdkQjh4rSrtO1Kjs0Rd5DQtWSgkeVCCN09kN0ZsZ0ENY+Ip8QxSmyztsStkYXdULqpwz4JEXW9vz64eTbde4vQJ6pjHGarJf1gQNEc2XzhmI/prXLysWNqC7lZg7PUZUTrdegABTUzYCRJ1kWBRPm4qo0LN405c94QQd45a5kTgowHzEgLnAQI28x0M3A59TKC+ieNc6VF1PsTLpUw7PNI2VstX5jAuasCAwEAAaMSMBAwDgYDVR0PAQH/BAQDAgEGMA0GCSqGSIb3DQEBCwUAA4IBAQCK6LGA01TR+rmU8p6yhAi4OkDN2b1dbIL8l8iCMYopLCxx8xqq3ubZCOxqh1X2j6pgWzarb0b/MUix00IoUvNbFOxAW7PBZIKDLnm6LsckRxs1U32sC9d1LOHe3WKBNB6GZALT1ewjh7hSbWjftlmcovq+6eVGA5cvf2u/2+TkKkyHV/NR394nXrdsdpvygwypEtXjetzD7UT93Nuw3xcV8VIftIvHf9LjU7h+UjGmKXG9c15eYr3SzUmv6kyOI0Bvw14PWtsWGl0QdOSRvIBBrP4adCnGTgjgjk9LTcO8B8FKrr+8lHGuc0bp4lIUToiUkGILXsiEeEg9WAqm+XqO"
  },
  "certificateChain" : [ {
    "encodedCertificate" : "MIIC6jCCAdKgAwIBAgIGLtYU17tXMA0GCSqGSIb3DQEBCwUAMDAxGzAZBgNVBAMMElJvb3RTZWxmU2lnbmVkRmFrZTERMA8GA1UECgwIRFNTLXRlc3QwHhcNMTcwNjA4MTEyNjAxWhcNNDcwNzA0MDc1NzI0WjAoMRMwEQYDVQQDDApTaWduZXJGYWtlMREwDwYDVQQKDAhEU1MtdGVzdDCCASIwDQYJKoZIhvcNAQEBBQADggEPADCCAQoCggEBAMI3kZhtnipn+iiZHZ9ax8FlfE5Ow/cFwBTfAEb3R1ZQUp6/BQnBt7Oo0JWBtc9qkv7JUDdcBJXPV5QWS5AyMPHpqQ75Hitjsq/Fzu8eHtkKpFizcxGa9BZdkQjh4rSrtO1Kjs0Rd5DQtWSgkeVCCN09kN0ZsZ0ENY+Ip8QxSmyztsStkYXdULqpwz4JEXW9vz64eTbde4vQJ6pjHGarJf1gQNEc2XzhmI/prXLysWNqC7lZg7PUZUTrdegABTUzYCRJ1kWBRPm4qo0LN405c94QQd45a5kTgowHzEgLnAQI28x0M3A59TKC+ieNc6VF1PsTLpUw7PNI2VstX5jAuasCAwEAAaMSMBAwDgYDVR0PAQH/BAQDAgEGMA0GCSqGSIb3DQEBCwUAA4IBAQCK6LGA01TR+rmU8p6yhAi4OkDN2b1dbIL8l8iCMYopLCxx8xqq3ubZCOxqh1X2j6pgWzarb0b/MUix00IoUvNbFOxAW7PBZIKDLnm6LsckRxs1U32sC9d1LOHe3WKBNB6GZALT1ewjh7hSbWjftlmcovq+6eVGA5cvf2u/2+TkKkyHV/NR394nXrdsdpvygwypEtXjetzD7UT93Nuw3xcV8VIftIvHf9LjU7h+UjGmKXG9c15eYr3SzUmv6kyOI0Bvw14PWtsWGl0QdOSRvIBBrP4adCnGTgjgjk9LTcO8B8FKrr+8lHGuc0bp4lIUToiUkGILXsiEeEg9WAqm+XqO"
  } ],
  "validationTime" : null
}
Response
HTTP/1.1 200 OK
Date: Fri, 23 Aug 2019 06:08:46 GMT
X-Content-Type-Options: nosniff
X-XSS-Protection: 1; mode=block
Cache-Control: no-cache, no-store, max-age=0, must-revalidate
Pragma: no-cache
Expires: 0
X-Frame-Options: DENY
Server: ESIG-DSS
Content-Type: application/json
Transfer-Encoding: chunked
Content-Length: 6315

{
  "diagnosticData" : {
    "DocumentName" : null,
    "ValidationDate" : "2019-08-23T06:08:46",
    "ContainerInfo" : null,
    "Signature" : null,
    "Certificate" : [ {
      "Id" : "C-02F3EBCA0163274253BC809D27498DD41BB0316D7E6B066960115DE155589D9C",
      "SubjectDistinguishedName" : [ {
        "value" : "o=dss-test,cn=signerfake",
        "Format" : "CANONICAL"
      }, {
        "value" : "O=DSS-test,CN=SignerFake",
        "Format" : "RFC2253"
      } ],
      "IssuerDistinguishedName" : [ {
        "value" : "o=dss-test,cn=rootselfsignedfake",
        "Format" : "CANONICAL"
      }, {
        "value" : "O=DSS-test,CN=RootSelfSignedFake",
        "Format" : "RFC2253"
      } ],
      "SerialNumber" : 51497007561559,
      "CommonName" : "SignerFake",
      "Locality" : null,
      "State" : null,
      "CountryName" : null,
      "OrganizationName" : "DSS-test",
      "GivenName" : null,
      "OrganizationalUnit" : null,
      "Surname" : null,
      "Pseudonym" : null,
      "Email" : null,
      "aiaUrl" : [ ],
      "crlUrl" : [ ],
      "ocspServerUrl" : [ ],
      "Source" : [ "OTHER" ],
      "NotAfter" : "2047-07-04T07:57:24",
      "NotBefore" : "2017-06-08T11:26:01",
      "PublicKeySize" : 2048,
      "PublicKeyEncryptionAlgo" : "RSA",
      "KeyUsage" : [ "keyCertSign", "crlSign" ],
      "extendedKeyUsagesOid" : [ ],
      "IdPkixOcspNoCheck" : false,
      "BasicSignature" : {
        "EncryptionAlgoUsedToSignThisToken" : "RSA",
        "KeyLengthUsedToSignThisToken" : "?",
        "DigestAlgoUsedToSignThisToken" : "SHA256",
        "MaskGenerationFunctionUsedToSignThisToken" : null,
        "SignatureIntact" : false,
        "SignatureValid" : false
      },
      "SigningCertificate" : null,
      "ChainItem" : [ ],
      "Trusted" : false,
      "SelfSigned" : false,
      "certificatePolicy" : [ ],
      "qcStatementOid" : [ ],
      "qcTypeOid" : [ ],
      "TrustedServiceProvider" : [ ],
      "CertificateRevocation" : [ ],
      "Base64Encoded" : null,
      "DigestAlgoAndValue" : {
        "DigestMethod" : "SHA256",
        "DigestValue" : "AvPrygFjJ0JTvICdJ0mN1BuwMW1+awZpYBFd4VVYnZw="
      }
    } ],
    "Revocation" : [ ],
    "Timestamp" : null,
    "OrphanToken" : null,
    "SignerData" : null,
    "TrustedList" : [ ],
    "ListOfTrustedLists" : null
  },
  "simpleCertificateReport" : {
    "ChainItem" : [ {
      "id" : "C-02F3EBCA0163274253BC809D27498DD41BB0316D7E6B066960115DE155589D9C",
      "subject" : {
        "commonName" : "SignerFake",
        "surname" : null,
        "givenName" : null,
        "pseudonym" : null,
        "organizationName" : "DSS-test",
        "organizationUnit" : null,
        "email" : null,
        "locality" : null,
        "state" : null,
        "country" : null
      },
      "issuerId" : null,
      "notBefore" : "2017-06-08T11:26:01",
      "notAfter" : "2047-07-04T07:57:24",
      "keyUsage" : [ "keyCertSign", "crlSign" ],
      "extendedKeyUsage" : null,
      "ocspUrl" : null,
      "crlUrl" : null,
      "aiaUrl" : null,
      "cpsUrl" : null,
      "pdsUrl" : null,
      "qualificationAtIssuance" : "N/A",
      "qualificationAtValidation" : "N/A",
      "revocation" : {
        "productionDate" : null,
        "revocationDate" : null,
        "revocationReason" : null
      },
      "trustAnchor" : null,
      "Indication" : "INDETERMINATE",
      "SubIndication" : "NO_CERTIFICATE_CHAIN_FOUND"
    } ],
    "ValidationTime" : "2019-08-23T06:08:46"
  },
  "detailedReport" : {
    "Signatures" : null,
    "Certificate" : {
      "ValidationCertificateQualification" : [ ],
      "Constraint" : [ {
        "Name" : {
          "value" : "Is the result of the Basic Building Block acceptable?",
          "NameId" : "BBB_ACCEPT"
        },
        "Status" : "WARNING",
        "Error" : null,
        "Warning" : {
          "value" : "The result of the Basic Building Block is not acceptable!",
          "NameId" : "BBB_ACCEPT_ANS"
        },
        "Info" : null,
        "AdditionalInfo" : null,
        "Id" : null
      } ],
      "Conclusion" : {
        "Indication" : "INDETERMINATE",
        "SubIndication" : null,
        "Errors" : [ ],
        "Warnings" : [ {
          "value" : "The result of the Basic Building Block is not acceptable!",
          "NameId" : "BBB_ACCEPT_ANS"
        } ],
        "Infos" : null
      },
      "Title" : "Certificate Qualification"
    },
    "BasicBuildingBlocks" : [ {
      "FC" : null,
      "ISC" : null,
      "VCI" : null,
      "XCV" : {
        "SubXCV" : [ ],
        "Constraint" : [ {
          "Name" : {
            "value" : "Can the certificate chain be built till the trust anchor?",
            "NameId" : "BBB_XCV_CCCBB"
          },
          "Status" : "NOT OK",
          "Error" : {
            "value" : "The certificate chain is not trusted, there is no trusted anchor.",
            "NameId" : "BBB_XCV_CCCBB_ANS"
          },
          "Warning" : null,
          "Info" : null,
          "AdditionalInfo" : null,
          "Id" : null
        } ],
        "Conclusion" : {
          "Indication" : "INDETERMINATE",
          "SubIndication" : "NO_CERTIFICATE_CHAIN_FOUND",
          "Errors" : [ {
            "value" : "The certificate chain is not trusted, there is no trusted anchor.",
            "NameId" : "BBB_XCV_CCCBB_ANS"
          } ],
          "Warnings" : null,
          "Infos" : null
        },
        "Title" : "X509 Certificate Validation"
      },
      "CV" : null,
      "SAV" : null,
      "PSV" : null,
      "PCV" : null,
      "VTS" : null,
      "CertificateChain" : null,
      "Conclusion" : {
        "Indication" : "INDETERMINATE",
        "SubIndication" : "NO_CERTIFICATE_CHAIN_FOUND",
        "Errors" : [ {
          "value" : "The certificate chain is not trusted, there is no trusted anchor.",
          "NameId" : "BBB_XCV_CCCBB_ANS"
        } ],
        "Warnings" : null,
        "Infos" : null
      },
      "Id" : "C-02F3EBCA0163274253BC809D27498DD41BB0316D7E6B066960115DE155589D9C",
      "Type" : "CERTIFICATE"
    } ],
    "TLAnalysis" : [ ]
  }
}